Showing:

Annotations
Attributes
Diagrams
Facets
Identity Constraints
Instances
Model
Properties
Source
Used by
Main schema talkbank.xsd
Namespace http://www.talkbank.org/ns/talkbank
Annotations
A full definition of the CHAT format.
Developed by Romeo Anghelache, from the CHAT specifications, released under the GNU Public License, 2001. Continuing development by Franklin Chen.
Properties
attribute form default unqualified
element form default qualified
version 3.2.2
Element CHAT
Namespace http://www.talkbank.org/ns/talkbank
Annotations
A single CHAT transcript.
Diagram
Diagram talkbank_xsd.tmp#CHAT_Version talkbank_xsd.tmp#CHAT_Date talkbank_xsd.tmp#CHAT_Corpus talkbank_xsd.tmp#CHAT_Videos talkbank_xsd.tmp#CHAT_Media talkbank_xsd.tmp#CHAT_Mediatypes talkbank_xsd.tmp#CHAT_Lang talkbank_xsd.tmp#CHAT_Options talkbank_xsd.tmp#CHAT_DesignType talkbank_xsd.tmp#CHAT_ActivityType talkbank_xsd.tmp#CHAT_GroupType talkbank_xsd.tmp#CHAT_Colorwords talkbank_xsd.tmp#CHAT_Window talkbank_xsd.tmp#CHAT_PID talkbank_xsd.tmp#CHAT_Font talkbank_xsd.tmp#CHAT_Participants talkbank_xsd.tmp#comment talkbank_xsd.tmp#CHAT_begin-gem talkbank_xsd.tmp#CHAT_end-gem talkbank_xsd.tmp#CHAT_lazy-gem talkbank_xsd.tmp#u
Properties
content complex
mixed false
Model
Children Participants, begin-gem, comment, end-gem, lazy-gem, u
Instance
<CHAT ActivityType="" Colorwords="" Corpus="" Date="" DesignType="" Font="" GroupType="" Lang="" Media="" Mediatypes="" Options="" PID="" Version="" Videos="" Window="" xmlns="http://www.talkbank.org/ns/talkbank">
  <Participants>{1,1}</Participants>
  <comment type="">{1,1}</comment>
  <begin-gem label="">{1,1}</begin-gem>
  <end-gem label="">{1,1}</end-gem>
  <lazy-gem label="">{1,1}</lazy-gem>
  <u xml:lang="" uID="" who="">{1,1}</u>
</CHAT>
Attributes
QName Type Use Annotation
ActivityType nonemptyStringType optional
Colorwords nonemptyStringType optional
Information about text color mappings for use by the CLAN editor. CHAT manual section on this topic...
Corpus nonemptyStringType required
Every transcript must be part of a corpus. CHAT manual section on this topic...
Date xs:date optional
Date of transcription. Note that there can only be one date. A session spread out over multiple dates must be split into multiple CHAT transcripts. CHAT manual section on this topic...
DesignType nonemptyStringType optional
Font nonemptyStringType optional
The font to be used for display in the CLAN editor. CHAT manual section on this topic...
GroupType nonemptyStringType optional
Lang languagesType required
The main languages used in the transcript. (Other languages used only in specific words do not need to be listed.) CHAT manual section on this topic... CHAT manual section on this topic...
Media mediaRefType optional
The transcript may be associated with at most one media URI. CHAT manual section on this topic...
Mediatypes mediaTypesType optional
The transcript may be associated with at most one media file. CHAT manual section on this topic...
Options optionsType optional
PID nonemptyStringType optional
The PID for the document. CHAT manual section on this topic...
Version nonemptyStringType required
Version of the XML Schema this transcript was created for. CHAT manual section on this topic...
Videos videosType optional
The transcript may be associated with at most one media file. CHAT manual section on this topic...
Window nonemptyStringType optional
Information about window size and placement for use by the CLAN editor. CHAT manual section on this topic...
Source
<xs:element name="CHAT">
  <xs:annotation xmlns="http://www.w3.org/1999/xhtml">
    <xs:documentation>A single CHAT transcript.</xs:documentation>
    <xs:documentation>
      <a href="https://talkbank.org/0info/manuals/CHAT.html">CHAT manual section on this topic...</a>
    </xs:documentation>
  </xs:annotation>
  <xs:complexType mixed="false">
    <xs:sequence>
      <xs:element name="Participants">
        <xs:annotation xmlns="http://www.w3.org/1999/xhtml">
          <xs:documentation>List of the participants in the transcript along with their individual attributes. Every utterance in the transcript must be identified by a unique listed participant.</xs:documentation>
          <xs:documentation>
            <a href="https://talkbank.org/0info/manuals/CHAT.html#Participants_Header">CHAT manual section on this topic...</a>
          </xs:documentation>
        </xs:annotation>
        <xs:complexType mixed="false">
          <xs:sequence>
            <xs:element name="participant" type="participantType" maxOccurs="unbounded">
              <xs:annotation xmlns="http://www.w3.org/1999/xhtml">
                <xs:documentation>Information about a participant</xs:documentation>
                <xs:documentation>
                  <a href="https://talkbank.org/0info/manuals/CHAT.html#ID_Header">CHAT manual section on this topic...</a>
                </xs:documentation>
              </xs:annotation>
            </xs:element>
          </xs:sequence>
        </xs:complexType>
      </xs:element>
      <!-- MUN: Added 'minOccurs="0"' -->
      <xs:choice maxOccurs="unbounded" minOccurs="0">
        <xs:element ref="comment"/>
        <!--
                    TODO need constraints on all the gems in order
                    to validate matching of begin and end
                -->
        <xs:element name="begin-gem">
          <xs:annotation xmlns="http://www.w3.org/1999/xhtml">
            <xs:documentation>Begin a gem (requires matching end of gem).</xs:documentation>
            <xs:documentation>
              <a href="https://talkbank.org/0info/manuals/CHAT.html#Bg_Header">CHAT manual section on this topic...</a>
            </xs:documentation>
          </xs:annotation>
          <xs:complexType mixed="false">
            <xs:attribute name="label" type="xs:string" use="required">
              <xs:annotation xmlns="http://www.w3.org/1999/xhtml">
                <xs:documentation>Label for a begin/end gem.</xs:documentation>
                <xs:documentation>
                  <a href="https://talkbank.org/0info/manuals/CHAT.html#Bg_Header">CHAT manual section on this topic...</a>
                </xs:documentation>
              </xs:annotation>
            </xs:attribute>
          </xs:complexType>
        </xs:element>
        <xs:element name="end-gem">
          <xs:annotation xmlns="http://www.w3.org/1999/xhtml">
            <xs:documentation>End a gem (requires earlier begin of gem).</xs:documentation>
            <xs:documentation>
              <a href="https://talkbank.org/0info/manuals/CHAT.html#Eg_Header">CHAT manual section on this topic...</a>
            </xs:documentation>
          </xs:annotation>
          <xs:complexType mixed="false">
            <xs:attribute name="label" type="xs:string" use="required">
              <xs:annotation xmlns="http://www.w3.org/1999/xhtml">
                <xs:documentation>Label for a begin/end gem.</xs:documentation>
                <xs:documentation>
                  <a href="https://talkbank.org/0info/manuals/CHAT.html#Bg_Header">CHAT manual section on this topic...</a>
                </xs:documentation>
              </xs:annotation>
            </xs:attribute>
          </xs:complexType>
        </xs:element>
        <xs:element name="lazy-gem">
          <xs:annotation xmlns="http://www.w3.org/1999/xhtml">
            <xs:documentation>Begin a lazy gem; does not require a matching end gem, but its scope is up to the next lazy gem header, or the end of the transcript if there is no further lazy gem header.</xs:documentation>
            <xs:documentation>
              <a href="https://talkbank.org/0info/manuals/CHAT.html#G_Header">CHAT manual section on this topic...</a>
            </xs:documentation>
          </xs:annotation>
          <xs:complexType mixed="false">
            <xs:attribute name="label" type="nonemptyStringType" use="required">
              <xs:annotation xmlns="http://www.w3.org/1999/xhtml">
                <xs:documentation>Label for a lazy gem.</xs:documentation>
                <xs:documentation>
                  <a href="https://talkbank.org/0info/manuals/CHAT.html#G_Header">CHAT manual section on this topic...</a>
                </xs:documentation>
              </xs:annotation>
            </xs:attribute>
          </xs:complexType>
        </xs:element>
        <xs:element ref="u"/>
      </xs:choice>
    </xs:sequence>
    <xs:attribute name="Version" type="nonemptyStringType" use="required">
      <xs:annotation xmlns="http://www.w3.org/1999/xhtml">
        <xs:documentation>Version of the XML Schema this transcript was created for.</xs:documentation>
        <xs:documentation>
          <a href="https://talkbank.org/0info/manuals/CHAT.html#Version">CHAT manual section on this topic...</a>
        </xs:documentation>
      </xs:annotation>
    </xs:attribute>
    <xs:attribute name="Date" type="xs:date" use="optional">
      <xs:annotation xmlns="http://www.w3.org/1999/xhtml">
        <xs:documentation>Date of transcription. Note that there can only be one date. A session spread out over multiple dates must be split into multiple CHAT transcripts.</xs:documentation>
        <xs:documentation>
          <a href="https://talkbank.org/0info/manuals/CHAT.html#Date_Header">CHAT manual section on this topic...</a>
        </xs:documentation>
      </xs:annotation>
    </xs:attribute>
    <xs:attribute name="Corpus" type="nonemptyStringType" use="required">
      <xs:annotation xmlns="http://www.w3.org/1999/xhtml">
        <xs:documentation>Every transcript must be part of a corpus.</xs:documentation>
        <xs:documentation>
          <a href="https://talkbank.org/0info/manuals/CHAT.html#Corpus_Field">CHAT manual section on this topic...</a>
        </xs:documentation>
      </xs:annotation>
    </xs:attribute>
    <xs:attribute name="Videos" type="videosType">
      <xs:annotation xmlns="http://www.w3.org/1999/xhtml">
        <xs:documentation>The transcript may be associated with at most one media file.</xs:documentation>
        <xs:documentation>
          <a href="https://talkbank.org/0info/manuals/CHAT.html#VideosHeader">CHAT manual section on this topic...</a>
        </xs:documentation>
      </xs:annotation>
    </xs:attribute>
    <xs:attribute name="Media" type="mediaRefType">
      <xs:annotation xmlns="http://www.w3.org/1999/xhtml">
        <xs:documentation>The transcript may be associated with at most one media URI.</xs:documentation>
        <xs:documentation>
          <a href="https://talkbank.org/0info/manuals/CHAT.html#Media_Header">CHAT manual section on this topic...</a>
        </xs:documentation>
      </xs:annotation>
    </xs:attribute>
    <xs:attribute name="Mediatypes" type="mediaTypesType">
      <xs:annotation xmlns="http://www.w3.org/1999/xhtml">
        <xs:documentation>The transcript may be associated with at most one media file.</xs:documentation>
        <xs:documentation>
          <a href="https://talkbank.org/0info/manuals/CHAT.html#Media_Types">CHAT manual section on this topic...</a>
        </xs:documentation>
      </xs:annotation>
    </xs:attribute>
    <xs:attribute name="Lang" type="languagesType" use="required">
      <xs:annotation xmlns="http://www.w3.org/1999/xhtml">
        <xs:documentation>The main languages used in the transcript. (Other languages used only in specific words do not need to be listed.)</xs:documentation>
        <xs:documentation>
          <a href="https://talkbank.org/0info/manuals/CHAT.html#Languages_Header">CHAT manual section on this topic...</a>
        </xs:documentation>
        <xs:documentation>
          <a href="https://talkbank.org/0info/manuals/CHAT.html#Language_Field">CHAT manual section on this topic...</a>
        </xs:documentation>
      </xs:annotation>
    </xs:attribute>
    <xs:attribute name="Options" type="optionsType"/>
    <xs:attribute name="DesignType" type="nonemptyStringType">
      <xs:annotation xmlns="http://www.w3.org/1999/xhtml">
        <xs:documentation>Design type</xs:documentation>
        <xs:documentation>
          <a href="https://talkbank.org/0info/manuals/CHAT.html#Types_Header">CHAT manual section on this topic...</a>
        </xs:documentation>
      </xs:annotation>
    </xs:attribute>
    <xs:attribute name="ActivityType" type="nonemptyStringType">
      <xs:annotation xmlns="http://www.w3.org/1999/xhtml">
        <xs:documentation>Activity type</xs:documentation>
        <xs:documentation>
          <a href="https://talkbank.org/0info/manuals/CHAT.html#Types_Header">CHAT manual section on this topic...</a>
        </xs:documentation>
      </xs:annotation>
    </xs:attribute>
    <xs:attribute name="GroupType" type="nonemptyStringType">
      <xs:annotation xmlns="http://www.w3.org/1999/xhtml">
        <xs:documentation>Group type</xs:documentation>
        <xs:documentation>
          <a href="https://talkbank.org/0info/manuals/CHAT.html#Types_Header">CHAT manual section on this topic...</a>
        </xs:documentation>
      </xs:annotation>
    </xs:attribute>
    <xs:attribute name="Colorwords" type="nonemptyStringType">
      <xs:annotation xmlns="http://www.w3.org/1999/xhtml">
        <xs:documentation>Information about text color mappings for use by the CLAN editor.</xs:documentation>
        <xs:documentation>
          <a href="https://talkbank.org/0info/manuals/CHAT.html#ColorWords_Header">CHAT manual section on this topic...</a>
        </xs:documentation>
      </xs:annotation>
    </xs:attribute>
    <xs:attribute name="Window" type="nonemptyStringType">
      <xs:annotation xmlns="http://www.w3.org/1999/xhtml">
        <xs:documentation>Information about window size and placement for use by the CLAN editor.</xs:documentation>
        <xs:documentation>
          <a href="https://talkbank.org/0info/manuals/CHAT.html#Window_Header">CHAT manual section on this topic...</a>
        </xs:documentation>
      </xs:annotation>
    </xs:attribute>
    <xs:attribute name="PID" type="nonemptyStringType">
      <xs:annotation xmlns="http://www.w3.org/1999/xhtml">
        <xs:documentation>The PID for the document.</xs:documentation>
        <xs:documentation>
          <a href="https://talkbank.org/0info/manuals/CHAT.html#PID_Header">CHAT manual section on this topic...</a>
        </xs:documentation>
      </xs:annotation>
    </xs:attribute>
    <xs:attribute name="Font" type="nonemptyStringType">
      <xs:annotation xmlns="http://www.w3.org/1999/xhtml">
        <xs:documentation>The font to be used for display in the CLAN editor.</xs:documentation>
        <xs:documentation>
          <a href="https://talkbank.org/0info/manuals/CHAT.html#Font_Header">CHAT manual section on this topic...</a>
        </xs:documentation>
      </xs:annotation>
    </xs:attribute>
  </xs:complexType>
  <xs:unique name="uIDKey">
    <xs:annotation xmlns="http://www.w3.org/1999/xhtml">
      <xs:documentation>Key to ensure uniqueness among u elements. These IDs are used externally for double-blind transcription.</xs:documentation>
    </xs:annotation>
    <xs:selector xpath="tb:u"/>
    <xs:field xpath="@uID"/>
  </xs:unique>
  <xs:unique name="partIDKey">
    <xs:annotation xmlns="http://www.w3.org/1999/xhtml">
      <xs:documentation>Key to ensure all participants have unique ids.</xs:documentation>
      <xs:documentation>
        <a href="https://talkbank.org/0info/manuals/CHAT.html#Participants_Header">CHAT manual section on this topic...</a>
      </xs:documentation>
    </xs:annotation>
    <xs:selector xpath="tb:Participants/tb:participant"/>
    <xs:field xpath="@id"/>
  </xs:unique>
  <xs:keyref refer="partIDKey" name="partIDKeyRef">
    <xs:annotation xmlns="http://www.w3.org/1999/xhtml">
      <xs:documentation>KeyRef to ensure that utterances refer to an actual participant.</xs:documentation>
      <xs:documentation>
        <a href="https://talkbank.org/0info/manuals/CHAT.html#Speaker_ID">CHAT manual section on this topic...</a>
      </xs:documentation>
    </xs:annotation>
    <xs:selector xpath="tb:u"/>
    <xs:field xpath="@who"/>
  </xs:keyref>
</xs:element>
Element CHAT / Participants
Namespace http://www.talkbank.org/ns/talkbank
Annotations
List of the participants in the transcript along with their individual attributes. Every utterance in the transcript must be identified by a unique listed participant.
Diagram
Diagram talkbank_xsd.tmp#CHAT_CHAT_Participants_participant
Properties
content complex
mixed false
Model
Children participant
Instance
<Participants xmlns="http://www.talkbank.org/ns/talkbank">
  <participant age="" birthday="" birthplace="" custom-field="" education="" first-language="" group="" id="" language="" name="" role="" SES="" sex="">{1,unbounded}</participant>
</Participants>
Source
<xs:element name="Participants">
  <xs:annotation xmlns="http://www.w3.org/1999/xhtml">
    <xs:documentation>List of the participants in the transcript along with their individual attributes. Every utterance in the transcript must be identified by a unique listed participant.</xs:documentation>
    <xs:documentation>
      <a href="https://talkbank.org/0info/manuals/CHAT.html#Participants_Header">CHAT manual section on this topic...</a>
    </xs:documentation>
  </xs:annotation>
  <xs:complexType mixed="false">
    <xs:sequence>
      <xs:element name="participant" type="participantType" maxOccurs="unbounded">
        <xs:annotation xmlns="http://www.w3.org/1999/xhtml">
          <xs:documentation>Information about a participant</xs:documentation>
          <xs:documentation>
            <a href="https://talkbank.org/0info/manuals/CHAT.html#ID_Header">CHAT manual section on this topic...</a>
          </xs:documentation>
        </xs:annotation>
      </xs:element>
    </xs:sequence>
  </xs:complexType>
</xs:element>
Element CHAT / Participants / participant
Namespace http://www.talkbank.org/ns/talkbank
Annotations
Information about a participant
Diagram
Diagram talkbank_xsd.tmp#participantType_id talkbank_xsd.tmp#participantType_role talkbank_xsd.tmp#participantType_name talkbank_xsd.tmp#participantType_age talkbank_xsd.tmp#participantType_group talkbank_xsd.tmp#participantType_sex talkbank_xsd.tmp#participantType_SES talkbank_xsd.tmp#participantType_education talkbank_xsd.tmp#participantType_custom-field talkbank_xsd.tmp#participantType_birthday talkbank_xsd.tmp#participantType_language talkbank_xsd.tmp#participantType_first-language talkbank_xsd.tmp#participantType_birthplace talkbank_xsd.tmp#participantType
Type participantType
Properties
content complex
maxOccurs unbounded
mixed false
Attributes
QName Type Use Annotation
SES nonemptyStringType optional
age xs:duration optional
Speaker's age, start of range during transcript. CHAT manual section on this topic...
birthday xs:date optional
Speaker's birth date. CHAT manual section on this topic...
birthplace nonemptyStringType optional
Speaker's birthplace. CHAT manual section on this topic...
custom-field nonemptyStringType optional
Custom field for additional information about speaker. CHAT manual section on this topic...
education nonemptyStringType optional
first-language languageType optional
Speaker's first language (note that this does not need to be listed in the languages header). CHAT manual section on this topic...
group nonemptyStringType optional
id speakerID required
language languagesType optional
Speaker's list of languages. Actually redundant because duplicated from transcript's list of languages. CHAT manual section on this topic...
name nonemptyStringType optional
role roleType required
sex sexType optional
Source
<xs:element name="participant" type="participantType" maxOccurs="unbounded">
  <xs:annotation xmlns="http://www.w3.org/1999/xhtml">
    <xs:documentation>Information about a participant</xs:documentation>
    <xs:documentation>
      <a href="https://talkbank.org/0info/manuals/CHAT.html#ID_Header">CHAT manual section on this topic...</a>
    </xs:documentation>
  </xs:annotation>
</xs:element>
Element comment
Namespace http://www.talkbank.org/ns/talkbank
Annotations
Diagram
Diagram talkbank_xsd.tmp#comment_type talkbank_xsd.tmp#media talkbank_xsd.tmp#mediaPic
Properties
content complex
mixed true
Used by
Element CHAT
Model
Children media, mediaPic
Instance
<comment type="" xmlns="http://www.talkbank.org/ns/talkbank">
  <media end="" skip="" start="" unit="">{1,1}</media>
  <mediaPic href="">{1,1}</mediaPic>
</comment>
Attributes
QName Type Use
type commentTypeType optional
Source
<xs:element name="comment">
  <xs:annotation xmlns="http://www.w3.org/1999/xhtml">
    <xs:documentation>A comment header.</xs:documentation>
    <xs:documentation>
      <a href="https://talkbank.org/0info/manuals/CHAT.html#Comment_Header">CHAT manual section on this topic...</a>
    </xs:documentation>
  </xs:annotation>
  <xs:complexType mixed="true">
    <xs:choice minOccurs="0" maxOccurs="unbounded">
      <xs:element ref="media"/>
      <xs:element ref="mediaPic"/>
    </xs:choice>
    <!-- gjh: made simple type commentTypeType -->
    <xs:attribute name="type" type="commentTypeType"/>
  </xs:complexType>
</xs:element>
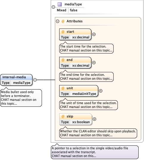
Element media
Namespace http://www.talkbank.org/ns/talkbank
Annotations
Media bullet is allowed at the end of an utterance only if after a terminator.
Diagram
Diagram talkbank_xsd.tmp#mediaType_start talkbank_xsd.tmp#mediaType_end talkbank_xsd.tmp#mediaType_unit talkbank_xsd.tmp#mediaType_skip talkbank_xsd.tmp#mediaType
Type mediaType
Properties
content complex
mixed false
Used by
Elements a, comment, u, wor
Attributes
QName Type Use Annotation
end xs:decimal required
The end time for the selection. CHAT manual section on this topic...
skip xs:boolean optional
Whether the CLAN editor should skip upon playback. CHAT manual section on this topic...
start xs:decimal required
The start time for the selection. CHAT manual section on this topic...
unit mediaUnitType required
The unit of time used for the selection. CHAT manual section on this topic...
Source
<xs:element name="media" type="mediaType">
  <xs:annotation xmlns="http://www.w3.org/1999/xhtml">
    <xs:documentation>Media bullet is allowed at the end of an utterance only if after a terminator.</xs:documentation>
    <xs:documentation>
      <a href="https://talkbank.org/0info/manuals/CHAT.html#Utterance_Media">CHAT manual section on this topic...</a>
    </xs:documentation>
  </xs:annotation>
</xs:element>
Element mediaPic
Namespace http://www.talkbank.org/ns/talkbank
Annotations
A reference to a graphics file.
Diagram
Diagram talkbank_xsd.tmp#mediaPic_href
Properties
content complex
mixed false
Used by
Elements a, comment
Attributes
QName Type Use
href xs:anyURI optional
Source
<xs:element name="mediaPic">
  <xs:annotation xmlns="http://www.w3.org/1999/xhtml">
    <xs:documentation>A reference to a graphics file.</xs:documentation>
    <xs:documentation>
      <a href="https://talkbank.org/0info/manuals/CHAT.html#PicBullet">CHAT manual section on this topic...</a>
    </xs:documentation>
  </xs:annotation>
  <xs:complexType mixed="false">
    <xs:attribute name="href" type="xs:anyURI"/>
  </xs:complexType>
</xs:element>
Element CHAT / begin-gem
Namespace http://www.talkbank.org/ns/talkbank
Annotations
Begin a gem (requires matching end of gem).
Diagram
Diagram talkbank_xsd.tmp#CHAT_CHAT_begin-gem_label
Properties
content complex
mixed false
Attributes
QName Type Use Annotation
label xs:string required
Label for a begin/end gem. CHAT manual section on this topic...
Source
<xs:element name="begin-gem">
  <xs:annotation xmlns="http://www.w3.org/1999/xhtml">
    <xs:documentation>Begin a gem (requires matching end of gem).</xs:documentation>
    <xs:documentation>
      <a href="https://talkbank.org/0info/manuals/CHAT.html#Bg_Header">CHAT manual section on this topic...</a>
    </xs:documentation>
  </xs:annotation>
  <xs:complexType mixed="false">
    <xs:attribute name="label" type="xs:string" use="required">
      <xs:annotation xmlns="http://www.w3.org/1999/xhtml">
        <xs:documentation>Label for a begin/end gem.</xs:documentation>
        <xs:documentation>
          <a href="https://talkbank.org/0info/manuals/CHAT.html#Bg_Header">CHAT manual section on this topic...</a>
        </xs:documentation>
      </xs:annotation>
    </xs:attribute>
  </xs:complexType>
</xs:element>
Element CHAT / end-gem
Namespace http://www.talkbank.org/ns/talkbank
Annotations
End a gem (requires earlier begin of gem).
Diagram
Diagram talkbank_xsd.tmp#CHAT_CHAT_end-gem_label
Properties
content complex
mixed false
Attributes
QName Type Use Annotation
label xs:string required
Label for a begin/end gem. CHAT manual section on this topic...
Source
<xs:element name="end-gem">
  <xs:annotation xmlns="http://www.w3.org/1999/xhtml">
    <xs:documentation>End a gem (requires earlier begin of gem).</xs:documentation>
    <xs:documentation>
      <a href="https://talkbank.org/0info/manuals/CHAT.html#Eg_Header">CHAT manual section on this topic...</a>
    </xs:documentation>
  </xs:annotation>
  <xs:complexType mixed="false">
    <xs:attribute name="label" type="xs:string" use="required">
      <xs:annotation xmlns="http://www.w3.org/1999/xhtml">
        <xs:documentation>Label for a begin/end gem.</xs:documentation>
        <xs:documentation>
          <a href="https://talkbank.org/0info/manuals/CHAT.html#Bg_Header">CHAT manual section on this topic...</a>
        </xs:documentation>
      </xs:annotation>
    </xs:attribute>
  </xs:complexType>
</xs:element>
Element CHAT / lazy-gem
Namespace http://www.talkbank.org/ns/talkbank
Annotations
Begin a lazy gem; does not require a matching end gem, but its scope is up to the next lazy gem header, or the end of the transcript if there is no further lazy gem header.
Diagram
Diagram talkbank_xsd.tmp#CHAT_CHAT_lazy-gem_label
Properties
content complex
mixed false
Attributes
QName Type Use Annotation
label nonemptyStringType required
Label for a lazy gem. CHAT manual section on this topic...
Source
<xs:element name="lazy-gem">
  <xs:annotation xmlns="http://www.w3.org/1999/xhtml">
    <xs:documentation>Begin a lazy gem; does not require a matching end gem, but its scope is up to the next lazy gem header, or the end of the transcript if there is no further lazy gem header.</xs:documentation>
    <xs:documentation>
      <a href="https://talkbank.org/0info/manuals/CHAT.html#G_Header">CHAT manual section on this topic...</a>
    </xs:documentation>
  </xs:annotation>
  <xs:complexType mixed="false">
    <xs:attribute name="label" type="nonemptyStringType" use="required">
      <xs:annotation xmlns="http://www.w3.org/1999/xhtml">
        <xs:documentation>Label for a lazy gem.</xs:documentation>
        <xs:documentation>
          <a href="https://talkbank.org/0info/manuals/CHAT.html#G_Header">CHAT manual section on this topic...</a>
        </xs:documentation>
      </xs:annotation>
    </xs:attribute>
  </xs:complexType>
</xs:element>
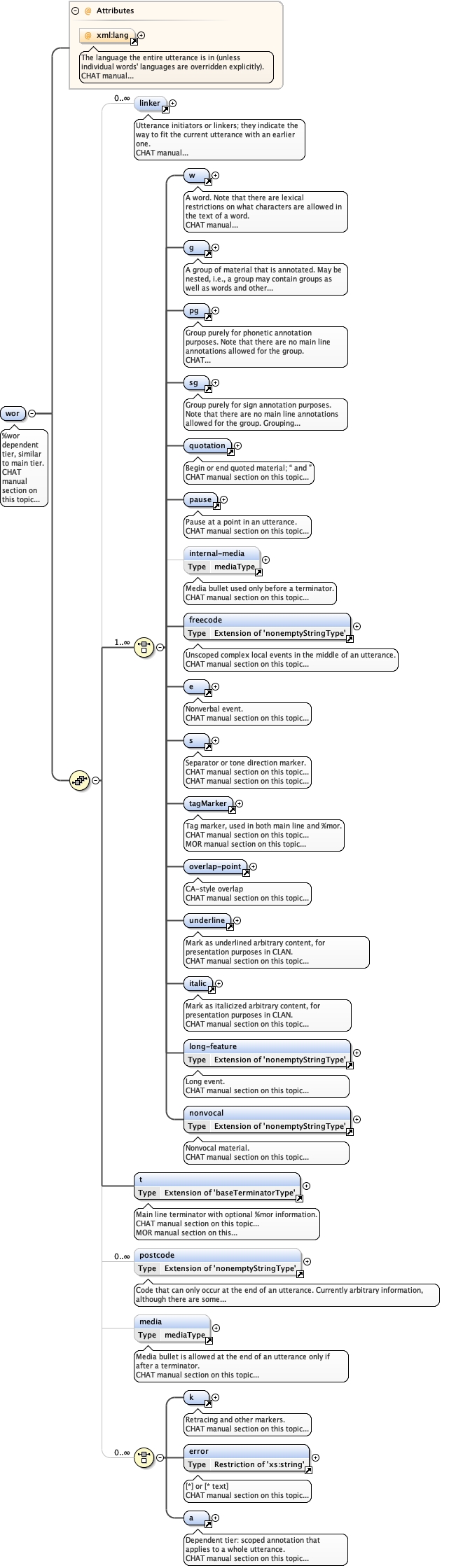
Element u
Namespace http://www.talkbank.org/ns/talkbank
Annotations
A single utterance, along with all dependent information.
Diagram
Diagram xml_xsd.tmp#lang talkbank_xsd.tmp#u_who talkbank_xsd.tmp#u_uID talkbank_xsd.tmp#linker talkbank_xsd.tmp#w talkbank_xsd.tmp#g talkbank_xsd.tmp#pg talkbank_xsd.tmp#sg talkbank_xsd.tmp#quotation talkbank_xsd.tmp#pause talkbank_xsd.tmp#internal-media talkbank_xsd.tmp#freecode talkbank_xsd.tmp#e talkbank_xsd.tmp#s talkbank_xsd.tmp#tagMarker talkbank_xsd.tmp#overlap-point talkbank_xsd.tmp#underline talkbank_xsd.tmp#italic talkbank_xsd.tmp#long-feature talkbank_xsd.tmp#nonvocal talkbank_xsd.tmp#t talkbank_xsd.tmp#postcode talkbank_xsd.tmp#media talkbank_xsd.tmp#k talkbank_xsd.tmp#error talkbank_xsd.tmp#a talkbank_xsd.tmp#wor
Properties
content complex
mixed false
Used by
Element CHAT
Model
Children a, e, error, freecode, g, internal-media, italic, k, linker, long-feature, media, nonvocal, overlap-point, pause, pg, postcode, quotation, s, sg, t, tagMarker, underline, w, wor
Instance
<u xml:lang="" uID="" who="" xmlns="http://www.talkbank.org/ns/talkbank">
  <linker type="">{0,unbounded}</linker>
  <w formType="" type="" untranscribed="" user-special-form="">{1,1}</w>
  <g>{1,1}</g>
  <pg>{1,1}</pg>
  <sg>{1,1}</sg>
  <quotation type="">{1,1}</quotation>
  <pause length="" symbolic-length="">{1,1}</pause>
  <internal-media end="" skip="" start="" unit="">{0,1}</internal-media>
  <freecode>{1,1}</freecode>
  <e>{1,1}</e>
  <s type="">{1,1}</s>
  <tagMarker type="">{1,1}</tagMarker>
  <overlap-point index="" start-end="" top-bottom="">{1,1}</overlap-point>
  <underline type="">{1,1}</underline>
  <italic type="">{1,1}</italic>
  <long-feature type="">{1,1}</long-feature>
  <nonvocal type="">{1,1}</nonvocal>
  <t type="">{1,1}</t>
  <postcode>{0,unbounded}</postcode>
  <media end="" skip="" start="" unit="">{0,1}</media>
  <k type="">{1,1}</k>
  <error>{1,1}</error>
  <a flavor="" type="" who="">{1,1}</a>
  <wor xml:lang="">{1,1}</wor>
</u>
Attributes
QName Type Use Annotation
uID xs:ID required
A unique ID is provided for each utterance in a transcript, for use by tools. Note that the text format of CHAT does not currently support this, and CLAN does not know about it. CHAT manual section on this topic...
who speakerID required
The speaker of the utterance. CHAT manual section on this topic...
xml:lang union of(xs:language, restriction of xs:string) optional
Attempting to install the relevant ISO 2- and 3-letter codes as the enumerated possible values is probably never going to be a realistic possibility. See RFC 3066 at http://www.ietf.org/rfc/rfc3066.txt and the IANA registry at http://www.iana.org/assignments/lang-tag-apps.htm for further information. The union allows for the 'un-declaration' of xml:lang with the empty string.
Source
<xs:element name="u">
  <xs:annotation xmlns="http://www.w3.org/1999/xhtml">
    <xs:documentation>A single utterance, along with all dependent information.</xs:documentation>
    <xs:documentation>
      <a href="https://talkbank.org/0info/manuals/CHAT.html#Utterances">CHAT manual section on this topic...</a>
    </xs:documentation>
  </xs:annotation>
  <xs:complexType mixed="false">
    <xs:sequence>
      <xs:element ref="linker" minOccurs="0" maxOccurs="unbounded"/>
      <xs:choice maxOccurs="unbounded">
        <xs:element ref="w"/>
        <xs:element ref="g"/>
        <xs:element ref="pg"/>
        <xs:element ref="sg"/>
        <xs:element ref="quotation"/>
        <xs:element ref="pause"/>
        <xs:element ref="internal-media" minOccurs="0"/>
        <xs:element ref="freecode"/>
        <xs:element ref="e"/>
        <xs:element ref="s"/>
        <xs:element ref="tagMarker"/>
        <xs:element ref="overlap-point"/>
        <xs:element ref="underline"/>
        <xs:element ref="italic"/>
        <xs:element ref="long-feature"/>
        <xs:element ref="nonvocal"/>
      </xs:choice>
      <xs:element ref="t"/>
      <xs:element ref="postcode" minOccurs="0" maxOccurs="unbounded"/>
      <xs:element ref="media" minOccurs="0"/>
      <xs:choice minOccurs="0" maxOccurs="unbounded">
        <xs:element ref="k"/>
        <xs:element ref="error"/>
        <xs:element ref="a"/>
        <xs:element ref="wor"/>
      </xs:choice>
    </xs:sequence>
    <xs:attribute ref="xml:lang">
      <xs:annotation xmlns="http://www.w3.org/1999/xhtml">
        <xs:documentation>The language the entire utterance is in (unless individual words' languages are overridden explicitly).</xs:documentation>
        <xs:documentation>
          <a href="https://talkbank.org/0info/manuals/CHAT.html#Language_Precode">CHAT manual section on this topic...</a>
        </xs:documentation>
      </xs:annotation>
    </xs:attribute>
    <xs:attribute name="who" type="speakerID" use="required">
      <xs:annotation xmlns="http://www.w3.org/1999/xhtml">
        <xs:documentation>The speaker of the utterance.</xs:documentation>
        <xs:documentation>
          <a href="https://talkbank.org/0info/manuals/CHAT.html#Utterance_Speaker_Code">CHAT manual section on this topic...</a>
        </xs:documentation>
      </xs:annotation>
    </xs:attribute>
    <!-- GJH 2010-12-20
             * Removed attribute 'type'
             <xs:attribute name="type" type="utteranceTypeType" use="optional"/>
        -->
    <xs:attribute name="uID" type="xs:ID" use="required">
      <xs:annotation xmlns="http://www.w3.org/1999/xhtml">
        <xs:documentation>A unique ID is provided for each utterance in a transcript, for use by tools. Note that the text format of CHAT does not currently support this, and CLAN does not know about it.</xs:documentation>
        <xs:documentation>
          <a href="https://talkbank.org/0info/manuals/CHAT.html#Utterance_ID">CHAT manual section on this topic...</a>
        </xs:documentation>
      </xs:annotation>
    </xs:attribute>
  </xs:complexType>
</xs:element>
Element linker
Namespace http://www.talkbank.org/ns/talkbank
Annotations
Utterance initiators or linkers; they indicate the way to fit the current utterance with an earlier one.
Diagram
Diagram talkbank_xsd.tmp#linker_type
Properties
content complex
mixed false
Used by
Elements u, wor
Attributes
QName Type Use
type restriction of xs:string optional
Source
<xs:element name="linker">
  <xs:annotation xmlns="http://www.w3.org/1999/xhtml">
    <xs:documentation>Utterance initiators or linkers; they indicate the way to fit the current utterance with an earlier one.</xs:documentation>
    <xs:documentation>
      <a href="https://talkbank.org/0info/manuals/CHAT.html#Utterance_Linkers">CHAT manual section on this topic...</a>
    </xs:documentation>
  </xs:annotation>
  <xs:complexType mixed="false">
    <xs:attribute name="type">
      <xs:simpleType>
        <xs:restriction base="xs:string">
          <xs:enumeration value="quoted utterance next">
            <xs:annotation xmlns="http://www.w3.org/1999/xhtml">
              <xs:documentation>+"</xs:documentation>
              <xs:documentation>
                <a href="https://talkbank.org/0info/manuals/CHAT.html#QuotedUtterance_Linker">CHAT manual section on this topic...</a>
              </xs:documentation>
            </xs:annotation>
          </xs:enumeration>
          <xs:enumeration value="quick uptake">
            <xs:annotation xmlns="http://www.w3.org/1999/xhtml">
              <xs:documentation>+^</xs:documentation>
              <xs:documentation>
                <a href="https://talkbank.org/0info/manuals/CHAT.html#QuickUptake_Linker">CHAT manual section on this topic...</a>
              </xs:documentation>
            </xs:annotation>
          </xs:enumeration>
          <xs:enumeration value="lazy overlap mark">
            <xs:annotation xmlns="http://www.w3.org/1999/xhtml">
              <xs:documentation>+<</xs:documentation>
              <xs:documentation>
                <a href="https://talkbank.org/0info/manuals/CHAT.html#LazyOverlap_Linker">CHAT manual section on this topic...</a>
              </xs:documentation>
            </xs:annotation>
          </xs:enumeration>
          <xs:enumeration value="self completion">
            <xs:annotation xmlns="http://www.w3.org/1999/xhtml">
              <xs:documentation>+,</xs:documentation>
              <xs:documentation>
                <a href="https://talkbank.org/0info/manuals/CHAT.html#SelfCompletion_Linker">CHAT manual section on this topic...</a>
              </xs:documentation>
            </xs:annotation>
          </xs:enumeration>
          <xs:enumeration value="other completion">
            <xs:annotation xmlns="http://www.w3.org/1999/xhtml">
              <xs:documentation>++</xs:documentation>
              <xs:documentation>
                <a href="https://talkbank.org/0info/manuals/CHAT.html#OtherCompletion_Linker">CHAT manual section on this topic...</a>
              </xs:documentation>
            </xs:annotation>
          </xs:enumeration>
          <xs:enumeration value="technical break TCU completion">
            <xs:annotation xmlns="http://www.w3.org/1999/xhtml">
              <xs:documentation>+≋</xs:documentation>
              <xs:documentation>
                <a href="https://talkbank.org/0info/manuals/CHAT.html#TechnicalBreakTCUCompletion_Linker">CHAT manual section on this topic...</a>
              </xs:documentation>
            </xs:annotation>
          </xs:enumeration>
          <xs:enumeration value="no break TCU completion">
            <xs:annotation xmlns="http://www.w3.org/1999/xhtml">
              <xs:documentation>+≈</xs:documentation>
              <xs:documentation>
                <a href="https://talkbank.org/0info/manuals/CHAT.html#NoBreakTCUCompletion_Linker">CHAT manual section on this topic...</a>
              </xs:documentation>
            </xs:annotation>
          </xs:enumeration>
        </xs:restriction>
      </xs:simpleType>
    </xs:attribute>
  </xs:complexType>
</xs:element>
Element w
Namespace http://www.talkbank.org/ns/talkbank
Annotations
Diagram
Diagram talkbank_xsd.tmp#w_user-special-form talkbank_xsd.tmp#w_formType talkbank_xsd.tmp#w_type talkbank_xsd.tmp#w_untranscribed talkbank_xsd.tmp#langs talkbank_xsd.tmp#overlap-point talkbank_xsd.tmp#underline talkbank_xsd.tmp#italic talkbank_xsd.tmp#shortening talkbank_xsd.tmp#p talkbank_xsd.tmp#long-feature talkbank_xsd.tmp#ca-delimiter talkbank_xsd.tmp#ca-element talkbank_xsd.tmp#wk talkbank_xsd.tmp#pos talkbank_xsd.tmp#replacement talkbank_xsd.tmp#mor talkbank_xsd.tmp#mod talkbank_xsd.tmp#pho
Properties
content complex
mixed true
Used by
Elements g, pg, replacement, sg, u, wor
Model
Children ca-delimiter, ca-element, italic, langs, long-feature, mod, mor, overlap-point, p, pho, pos, replacement, shortening, underline, wk
Instance
<w formType="" type="" untranscribed="" user-special-form="" xmlns="http://www.talkbank.org/ns/talkbank">
  <langs>{0,1}</langs>
  <overlap-point index="" start-end="" top-bottom="">{1,1}</overlap-point>
  <underline type="">{1,1}</underline>
  <italic type="">{1,1}</italic>
  <shortening>{1,1}</shortening>
  <p type="">{1,1}</p>
  <long-feature type="">{1,1}</long-feature>
  <ca-delimiter label="" type="">{1,1}</ca-delimiter>
  <ca-element type="">{1,1}</ca-element>
  <wk type="">{1,1}</wk>
  <pos>{1,1}</pos>
  <replacement real="">{1,1}</replacement>
  <mor omitted="" type="">{1,1}</mor>
  <mod>{0,1}</mod>
  <pho>{0,1}</pho>
</w>
Attributes
QName Type Use Annotation
formType restriction of xs:string optional
Form marker: an attribute for a word. CHAT manual section on this topic...
type restriction of xs:string optional
Optional attribute for a word.
untranscribed restriction of xs:string optional
Mark as untranscribed non-word.
user-special-form xs:string optional
@z:code user-specified code CHAT manual section on this topic...
Source
<xs:element name="w">
  <xs:annotation xmlns="http://www.w3.org/1999/xhtml">
    <xs:documentation>A word. Note that there are lexical restrictions on what characters are allowed in the text of a word.</xs:documentation>
    <xs:documentation>
      <a href="https://talkbank.org/0info/manuals/CHAT.html#Word">CHAT manual section on this topic...</a>
    </xs:documentation>
    <xs:documentation>
      <a href="https://talkbank.org/0info/manuals/CHAT.html#Capitalization">CHAT manual section on this topic...</a>
    </xs:documentation>
    <xs:documentation>
      <a href="https://talkbank.org/0info/manuals/CHAT.html#Numbers">CHAT manual section on this topic...</a>
    </xs:documentation>
    <xs:documentation>
      <a href="https://talkbank.org/0info/manuals/CHAT.html#Acronyms">CHAT manual section on this topic...</a>
    </xs:documentation>
    <xs:documentation>
      <a href="https://talkbank.org/0info/manuals/CHAT.html#Titles">CHAT manual section on this topic...</a>
    </xs:documentation>
    <xs:documentation>
      <a href="https://talkbank.org/0info/manuals/CHAT.html#Linkages">CHAT manual section on this topic...</a>
    </xs:documentation>
  </xs:annotation>
  <xs:complexType mixed="true">
    <xs:sequence>
      <xs:element ref="langs" minOccurs="0"/>
      <xs:choice minOccurs="0" maxOccurs="unbounded">
        <xs:element ref="overlap-point"/>
        <xs:element ref="underline"/>
        <xs:element ref="italic"/>
        <xs:element ref="shortening"/>
        <xs:element ref="p"/>
        <xs:element ref="long-feature"/>
        <!-- For CA -->
        <xs:element ref="ca-delimiter"/>
        <xs:element ref="ca-element"/>
        <xs:element ref="wk"/>
        <xs:element ref="pos"/>
        <xs:element ref="replacement"/>
        <xs:element ref="mor"/>
      </xs:choice>
      <xs:element ref="mod" minOccurs="0" maxOccurs="1"/>
      <xs:element ref="pho" minOccurs="0" maxOccurs="1"/>
    </xs:sequence>
    <xs:attribute name="user-special-form" type="xs:string">
      <xs:annotation xmlns="http://www.w3.org/1999/xhtml">
        <xs:documentation>@z:code user-specified code</xs:documentation>
        <xs:documentation>
          <a href="https://talkbank.org/0info/manuals/CHAT.html#User_Special_Form">CHAT manual section on this topic...</a>
        </xs:documentation>
      </xs:annotation>
    </xs:attribute>
    <xs:attribute name="formType">
      <xs:annotation xmlns="http://www.w3.org/1999/xhtml">
        <xs:documentation>Form marker: an attribute for a word.</xs:documentation>
        <xs:documentation>
          <a href="https://talkbank.org/0info/manuals/CHAT.html#Special_Form_Markers">CHAT manual section on this topic...</a>
        </xs:documentation>
      </xs:annotation>
      <xs:simpleType>
        <xs:restriction base="xs:string">
          <xs:enumeration value="babbling">
            <xs:annotation xmlns="http://www.w3.org/1999/xhtml">
              <xs:documentation>@b</xs:documentation>
              <xs:documentation>
                <a href="https://talkbank.org/0info/manuals/CHAT.html#Babbling_Marker">CHAT manual section on this topic...</a>
              </xs:documentation>
            </xs:annotation>
          </xs:enumeration>
          <xs:enumeration value="child-invented">
            <xs:annotation xmlns="http://www.w3.org/1999/xhtml">
              <xs:documentation>@c</xs:documentation>
              <xs:documentation>
                <a href="https://talkbank.org/0info/manuals/CHAT.html#ChildInvented_Marker">CHAT manual section on this topic...</a>
              </xs:documentation>
            </xs:annotation>
          </xs:enumeration>
          <xs:enumeration value="dialect">
            <xs:annotation xmlns="http://www.w3.org/1999/xhtml">
              <xs:documentation>@d</xs:documentation>
              <xs:documentation>
                <a href="https://talkbank.org/0info/manuals/CHAT.html#DialectForm_Marker">CHAT manual section on this topic...</a>
              </xs:documentation>
            </xs:annotation>
          </xs:enumeration>
          <xs:enumeration value="family-specific">
            <xs:annotation xmlns="http://www.w3.org/1999/xhtml">
              <xs:documentation>@f</xs:documentation>
              <xs:documentation>
                <a href="https://talkbank.org/0info/manuals/CHAT.html#FamilySpecificForm_Marker">CHAT manual section on this topic...</a>
              </xs:documentation>
            </xs:annotation>
          </xs:enumeration>
          <xs:enumeration value="filled pause">
            <xs:annotation xmlns="http://www.w3.org/1999/xhtml">
              <xs:documentation>@fp</xs:documentation>
              <xs:documentation>
                <a href="https://talkbank.org/0info/manuals/CHAT.html#FilledPause_Marker">CHAT manual section on this topic...</a>
              </xs:documentation>
            </xs:annotation>
          </xs:enumeration>
          <xs:enumeration value="generic">
            <xs:annotation xmlns="http://www.w3.org/1999/xhtml">
              <xs:documentation>@g</xs:documentation>
              <xs:documentation>
                <a href="https://talkbank.org/0info/manuals/CHAT.html#GeneralSpecialForm_Marker">CHAT manual section on this topic...</a>
              </xs:documentation>
            </xs:annotation>
          </xs:enumeration>
          <xs:enumeration value="interjection">
            <xs:annotation xmlns="http://www.w3.org/1999/xhtml">
              <xs:documentation>@i</xs:documentation>
              <xs:documentation>
                <a href="https://talkbank.org/0info/manuals/CHAT.html#Interjection_Marker">CHAT manual section on this topic...</a>
              </xs:documentation>
            </xs:annotation>
          </xs:enumeration>
          <xs:enumeration value="kana">
            <xs:annotation xmlns="http://www.w3.org/1999/xhtml">
              <xs:documentation>@k</xs:documentation>
              <xs:documentation>
                <a href="https://talkbank.org/0info/manuals/CHAT.html#Kana_Marker">CHAT manual section on this topic...</a>
              </xs:documentation>
            </xs:annotation>
          </xs:enumeration>
          <xs:enumeration value="letter">
            <xs:annotation xmlns="http://www.w3.org/1999/xhtml">
              <xs:documentation>@l</xs:documentation>
              <xs:documentation>
                <a href="https://talkbank.org/0info/manuals/CHAT.html#Letter_Marker">CHAT manual section on this topic...</a>
              </xs:documentation>
            </xs:annotation>
          </xs:enumeration>
          <xs:enumeration value="letter plural">
            <xs:annotation xmlns="http://www.w3.org/1999/xhtml">
              <xs:documentation>@ls</xs:documentation>
              <xs:documentation>
                <a href="https://talkbank.org/0info/manuals/CHAT.html#Letter_Plural_Marker">CHAT manual section on this topic...</a>
              </xs:documentation>
            </xs:annotation>
          </xs:enumeration>
          <xs:enumeration value="neologism">
            <xs:annotation xmlns="http://www.w3.org/1999/xhtml">
              <xs:documentation>@n</xs:documentation>
              <xs:documentation>
                <a href="https://talkbank.org/0info/manuals/CHAT.html#Neologism_Marker">CHAT manual section on this topic...</a>
              </xs:documentation>
            </xs:annotation>
          </xs:enumeration>
          <xs:enumeration value="onomatopoeia">
            <xs:annotation xmlns="http://www.w3.org/1999/xhtml">
              <xs:documentation>@o</xs:documentation>
              <xs:documentation>
                <a href="https://talkbank.org/0info/manuals/CHAT.html#Onomatopoeia_Marker">CHAT manual section on this topic...</a>
              </xs:documentation>
            </xs:annotation>
          </xs:enumeration>
          <xs:enumeration value="phonology consistent">
            <xs:annotation xmlns="http://www.w3.org/1999/xhtml">
              <xs:documentation>@p</xs:documentation>
              <xs:documentation>
                <a href="https://talkbank.org/0info/manuals/CHAT.html#PCF_Marker">CHAT manual section on this topic...</a>
              </xs:documentation>
            </xs:annotation>
          </xs:enumeration>
          <xs:enumeration value="quoted metareference">
            <xs:annotation xmlns="http://www.w3.org/1999/xhtml">
              <xs:documentation>@q</xs:documentation>
              <xs:documentation>
                <a href="https://talkbank.org/0info/manuals/CHAT.html#MetalinguisticReference_Marker">CHAT manual section on this topic...</a>
              </xs:documentation>
            </xs:annotation>
          </xs:enumeration>
          <xs:enumeration value="sign speech">
            <xs:annotation xmlns="http://www.w3.org/1999/xhtml">
              <xs:documentation>@sas</xs:documentation>
              <xs:documentation>
                <a href="https://talkbank.org/0info/manuals/CHAT.html#SignAndSpeech_Marker">CHAT manual section on this topic...</a>
              </xs:documentation>
            </xs:annotation>
          </xs:enumeration>
          <xs:enumeration value="singing">
            <xs:annotation xmlns="http://www.w3.org/1999/xhtml">
              <xs:documentation>@si</xs:documentation>
              <xs:documentation>
                <a href="https://talkbank.org/0info/manuals/CHAT.html#Singing_Marker">CHAT manual section on this topic...</a>
              </xs:documentation>
            </xs:annotation>
          </xs:enumeration>
          <xs:enumeration value="signed language">
            <xs:annotation xmlns="http://www.w3.org/1999/xhtml">
              <xs:documentation>@sl</xs:documentation>
              <xs:documentation>
                <a href="https://talkbank.org/0info/manuals/CHAT.html#SignLanguage_Marker">CHAT manual section on this topic...</a>
              </xs:documentation>
            </xs:annotation>
          </xs:enumeration>
          <xs:enumeration value="test">
            <xs:annotation xmlns="http://www.w3.org/1999/xhtml">
              <xs:documentation>@t</xs:documentation>
              <xs:documentation>
                <a href="https://talkbank.org/0info/manuals/CHAT.html#TestWord_Marker">CHAT manual section on this topic...</a>
              </xs:documentation>
            </xs:annotation>
          </xs:enumeration>
          <xs:enumeration value="UNIBET">
            <xs:annotation xmlns="http://www.w3.org/1999/xhtml">
              <xs:documentation>@u</xs:documentation>
              <xs:documentation>
                <a href="https://talkbank.org/0info/manuals/CHAT.html#Unibet_Marker">CHAT manual section on this topic...</a>
              </xs:documentation>
            </xs:annotation>
          </xs:enumeration>
          <xs:enumeration value="words to be excluded">
            <xs:annotation xmlns="http://www.w3.org/1999/xhtml">
              <xs:documentation>@x</xs:documentation>
              <xs:documentation>
                <a href="https://talkbank.org/0info/manuals/CHAT.html#Excluded_Marker">CHAT manual section on this topic...</a>
              </xs:documentation>
            </xs:annotation>
          </xs:enumeration>
          <xs:enumeration value="word play">
            <xs:annotation xmlns="http://www.w3.org/1999/xhtml">
              <xs:documentation>@wp</xs:documentation>
              <xs:documentation>
                <a href="https://talkbank.org/0info/manuals/CHAT.html#WordPlay_Marker">CHAT manual section on this topic...</a>
              </xs:documentation>
            </xs:annotation>
          </xs:enumeration>
        </xs:restriction>
      </xs:simpleType>
    </xs:attribute>
    <xs:attribute name="type">
      <xs:annotation xmlns="http://www.w3.org/1999/xhtml">
        <xs:documentation>Optional attribute for a word.</xs:documentation>
      </xs:annotation>
      <xs:simpleType>
        <xs:restriction base="xs:string">
          <xs:enumeration value="omission">
            <xs:annotation xmlns="http://www.w3.org/1999/xhtml">
              <xs:documentation>0word</xs:documentation>
              <xs:documentation>
                <a href="https://talkbank.org/0info/manuals/CHAT.html#OmittedWord_Code">CHAT manual section on this topic...</a>
              </xs:documentation>
            </xs:annotation>
          </xs:enumeration>
          <xs:enumeration value="nonword">
            <xs:annotation xmlns="http://www.w3.org/1999/xhtml">
              <xs:documentation>&~; nonword</xs:documentation>
              <xs:documentation>
                <a href="https://talkbank.org/0info/manuals/CHAT.html#Nonword">CHAT manual section on this topic...</a>
              </xs:documentation>
            </xs:annotation>
          </xs:enumeration>
          <xs:enumeration value="filler">
            <xs:annotation xmlns="http://www.w3.org/1999/xhtml">
              <xs:documentation>&-; filler</xs:documentation>
              <xs:documentation>
                <a href="https://talkbank.org/0info/manuals/CHAT.html#Filler_Code">CHAT manual section on this topic...</a>
              </xs:documentation>
            </xs:annotation>
          </xs:enumeration>
          <xs:enumeration value="fragment">
            <xs:annotation xmlns="http://www.w3.org/1999/xhtml">
              <xs:documentation>&+; incomplete</xs:documentation>
              <xs:documentation>
                <a href="https://talkbank.org/0info/manuals/CHAT.html#PhonologicalFragment_Code">CHAT manual section on this topic...</a>
              </xs:documentation>
            </xs:annotation>
          </xs:enumeration>
        </xs:restriction>
      </xs:simpleType>
    </xs:attribute>
    <xs:attribute name="untranscribed">
      <xs:annotation xmlns="http://www.w3.org/1999/xhtml">
        <xs:documentation>Mark as untranscribed non-word.</xs:documentation>
      </xs:annotation>
      <xs:simpleType>
        <xs:restriction base="xs:string">
          <xs:enumeration value="unintelligible">
            <xs:annotation xmlns="http://www.w3.org/1999/xhtml">
              <xs:documentation>xxx</xs:documentation>
              <xs:documentation>
                <a href="https://talkbank.org/0info/manuals/CHAT.html#UnintelligibleSpeech_Code">CHAT manual section on this topic...</a>
              </xs:documentation>
            </xs:annotation>
          </xs:enumeration>
          <xs:enumeration value="unintelligible-with-pho">
            <xs:annotation xmlns="http://www.w3.org/1999/xhtml">
              <xs:documentation>yyy</xs:documentation>
              <xs:documentation>
                <a href="https://talkbank.org/0info/manuals/CHAT.html#PhonologicalCoding_Code">CHAT manual section on this topic...</a>
              </xs:documentation>
            </xs:annotation>
          </xs:enumeration>
          <xs:enumeration value="untranscribed">
            <xs:annotation xmlns="http://www.w3.org/1999/xhtml">
              <xs:documentation>www</xs:documentation>
              <xs:documentation>
                <a href="https://talkbank.org/0info/manuals/CHAT.html#UntranscribedMaterial_Code">CHAT manual section on this topic...</a>
              </xs:documentation>
            </xs:annotation>
          </xs:enumeration>
        </xs:restriction>
      </xs:simpleType>
    </xs:attribute>
  </xs:complexType>
</xs:element>
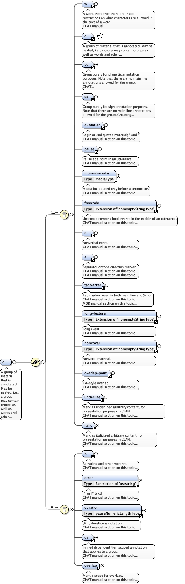
Element langs
Namespace http://www.talkbank.org/ns/talkbank
Annotations
What language(s) a word is in (if not the one in default scope).
Diagram
Diagram talkbank_xsd.tmp#langs_single talkbank_xsd.tmp#langs_multiple talkbank_xsd.tmp#langs_ambiguous
Properties
content complex
mixed false
Used by
Element w
Model
Children ambiguous, multiple, single
Instance
<langs xmlns="http://www.talkbank.org/ns/talkbank">
  <single>{1,1}</single>
  <multiple>{1,1}</multiple>
  <ambiguous>{1,1}</ambiguous>
</langs>
Source
<xs:element name="langs">
  <xs:annotation xmlns="http://www.w3.org/1999/xhtml">
    <xs:documentation>What language(s) a word is in (if not the one in default scope).</xs:documentation>
    <xs:documentation>
      <a href="https://talkbank.org/0info/manuals/CHAT.html#SecondLanguage_Marker">CHAT manual section on this topic...</a>
    </xs:documentation>
  </xs:annotation>
  <xs:complexType mixed="false">
    <xs:choice>
      <xs:element name="single" type="languageType">
        <xs:annotation xmlns="http://www.w3.org/1999/xhtml">
          <xs:documentation>Word is to be interpreted in a single language.</xs:documentation>
          <xs:documentation>
            <a href="https://talkbank.org/0info/manuals/CHAT.html#SecondLanguage_Marker_Single">CHAT manual section on this topic...</a>
          </xs:documentation>
        </xs:annotation>
      </xs:element>
      <xs:element name="multiple" type="languagesType">
        <xs:annotation xmlns="http://www.w3.org/1999/xhtml">
          <xs:documentation>Word is a combination of many languages.</xs:documentation>
          <xs:documentation>
            <a href="https://talkbank.org/0info/manuals/CHAT.html#SecondLanguage_Marker_Multiple">CHAT manual section on this topic...</a>
          </xs:documentation>
        </xs:annotation>
      </xs:element>
      <xs:element name="ambiguous" type="languagesType">
        <xs:annotation xmlns="http://www.w3.org/1999/xhtml">
          <xs:documentation>Word can be interpreted as one of many languages.</xs:documentation>
          <xs:documentation>
            <a href="https://talkbank.org/0info/manuals/CHAT.html#SecondLanguage_Marker_Ambiguous">CHAT manual section on this topic...</a>
          </xs:documentation>
        </xs:annotation>
      </xs:element>
    </xs:choice>
  </xs:complexType>
</xs:element>
Element langs / single
Namespace http://www.talkbank.org/ns/talkbank
Annotations
Word is to be interpreted in a single language.
Diagram
Diagram talkbank_xsd.tmp#languageType
Type languageType
Properties
content simple
Facets
pattern ([a-zA-Z]{1,8}(-[a-zA-Z0-9]{1,8})*) & ([a-zA-Z]{3}(-[a-zA-Z0-9]{1,8})*)
Source
<xs:element name="single" type="languageType">
  <xs:annotation xmlns="http://www.w3.org/1999/xhtml">
    <xs:documentation>Word is to be interpreted in a single language.</xs:documentation>
    <xs:documentation>
      <a href="https://talkbank.org/0info/manuals/CHAT.html#SecondLanguage_Marker_Single">CHAT manual section on this topic...</a>
    </xs:documentation>
  </xs:annotation>
</xs:element>
Element langs / multiple
Namespace http://www.talkbank.org/ns/talkbank
Annotations
Word is a combination of many languages.
Diagram
Diagram talkbank_xsd.tmp#languagesType
Type languagesType
Properties
content simple
Source
<xs:element name="multiple" type="languagesType">
  <xs:annotation xmlns="http://www.w3.org/1999/xhtml">
    <xs:documentation>Word is a combination of many languages.</xs:documentation>
    <xs:documentation>
      <a href="https://talkbank.org/0info/manuals/CHAT.html#SecondLanguage_Marker_Multiple">CHAT manual section on this topic...</a>
    </xs:documentation>
  </xs:annotation>
</xs:element>
Element langs / ambiguous
Namespace http://www.talkbank.org/ns/talkbank
Annotations
Word can be interpreted as one of many languages.
Diagram
Diagram talkbank_xsd.tmp#languagesType
Type languagesType
Properties
content simple
Source
<xs:element name="ambiguous" type="languagesType">
  <xs:annotation xmlns="http://www.w3.org/1999/xhtml">
    <xs:documentation>Word can be interpreted as one of many languages.</xs:documentation>
    <xs:documentation>
      <a href="https://talkbank.org/0info/manuals/CHAT.html#SecondLanguage_Marker_Ambiguous">CHAT manual section on this topic...</a>
    </xs:documentation>
  </xs:annotation>
</xs:element>
Element overlap-point
Namespace http://www.talkbank.org/ns/talkbank
Annotations
Diagram
Diagram talkbank_xsd.tmp#overlap-point_index talkbank_xsd.tmp#overlap-point_start-end talkbank_xsd.tmp#overlap-point_top-bottom
Properties
content complex
mixed false
Used by
Elements g, pg, sg, u, w, wor
Attributes
QName Type Use Annotation
index xs:positiveInteger optional
Integer label to distinguish among different overlaps over the same text. CHAT manual section on this topic...
start-end restriction of xs:string required
top-bottom restriction of xs:string required
Source
<xs:element name="overlap-point">
  <xs:annotation xmlns="http://www.w3.org/1999/xhtml">
    <xs:documentation>CA-style overlap</xs:documentation>
    <xs:documentation>
      <a href="https://talkbank.org/0info/manuals/CHAT.html#CA_Overlaps">CHAT manual section on this topic...</a>
    </xs:documentation>
  </xs:annotation>
  <xs:complexType mixed="false">
    <xs:attribute name="index" type="xs:positiveInteger" use="optional">
      <xs:annotation xmlns="http://www.w3.org/1999/xhtml">
        <xs:documentation>Integer label to distinguish among different overlaps over the same text.</xs:documentation>
        <xs:documentation>
          <a href="https://talkbank.org/0info/manuals/CHAT.html#CA_Overlaps">CHAT manual section on this topic...</a>
        </xs:documentation>
      </xs:annotation>
    </xs:attribute>
    <xs:attribute name="start-end" use="required">
      <xs:simpleType>
        <xs:annotation xmlns="http://www.w3.org/1999/xhtml">
          <xs:documentation>Start or end of overlap</xs:documentation>
          <xs:documentation>
            <a href="https://talkbank.org/0info/manuals/CHAT.html#CA_Overlaps">CHAT manual section on this topic...</a>
          </xs:documentation>
        </xs:annotation>
        <xs:restriction base="xs:string">
          <xs:enumeration value="start">
            <xs:annotation xmlns="http://www.w3.org/1999/xhtml">
              <xs:documentation>Start</xs:documentation>
              <xs:documentation>
                <a href="https://talkbank.org/0info/manuals/CHAT.html#TopBeginOverlap_Delimiter">CHAT manual section on this topic...</a>
              </xs:documentation>
              <xs:documentation>
                <a href="https://talkbank.org/0info/manuals/CHAT.html#BottomBeginOverlap_Delimiter">CHAT manual section on this topic...</a>
              </xs:documentation>
            </xs:annotation>
          </xs:enumeration>
          <xs:enumeration value="end">
            <xs:annotation xmlns="http://www.w3.org/1999/xhtml">
              <xs:documentation>End</xs:documentation>
              <xs:documentation>
                <a href="https://talkbank.org/0info/manuals/CHAT.html#TopEndOverlap_Delimiter">CHAT manual section on this topic...</a>
              </xs:documentation>
              <xs:documentation>
                <a href="https://talkbank.org/0info/manuals/CHAT.html#BottomEndOverlap_Delimiter">CHAT manual section on this topic...</a>
              </xs:documentation>
            </xs:annotation>
          </xs:enumeration>
        </xs:restriction>
      </xs:simpleType>
    </xs:attribute>
    <xs:attribute name="top-bottom" use="required">
      <xs:simpleType>
        <xs:restriction base="xs:string">
          <xs:enumeration value="top">
            <xs:annotation xmlns="http://www.w3.org/1999/xhtml">
              <xs:documentation>The first of a set of overlaps.</xs:documentation>
              <xs:documentation>
                <a href="https://talkbank.org/0info/manuals/CHAT.html#TopBeginOverlap_Delimiter">CHAT manual section on this topic...</a>
              </xs:documentation>
              <xs:documentation>
                <a href="https://talkbank.org/0info/manuals/CHAT.html#TopEndOverlap_Delimiter">CHAT manual section on this topic...</a>
              </xs:documentation>
            </xs:annotation>
          </xs:enumeration>
          <xs:enumeration value="bottom">
            <xs:annotation xmlns="http://www.w3.org/1999/xhtml">
              <xs:documentation>The second (or third, etc.) of a set of overlaps.</xs:documentation>
              <xs:documentation>
                <a href="https://talkbank.org/0info/manuals/CHAT.html#BottomBeginOverlap_Delimiter">CHAT manual section on this topic...</a>
              </xs:documentation>
              <xs:documentation>
                <a href="https://talkbank.org/0info/manuals/CHAT.html#BottomEndOverlap_Delimiter">CHAT manual section on this topic...</a>
              </xs:documentation>
            </xs:annotation>
          </xs:enumeration>
        </xs:restriction>
      </xs:simpleType>
    </xs:attribute>
  </xs:complexType>
</xs:element>
Element underline
Namespace http://www.talkbank.org/ns/talkbank
Annotations
Mark as underlined arbitrary content, for presentation purposes in CLAN.
Diagram
Diagram talkbank_xsd.tmp#underline_type
Properties
content complex
mixed false
Used by
Elements g, pg, sg, u, w, wor
Attributes
QName Type Use
type beginEndType required
Source
<xs:element name="underline">
  <xs:annotation xmlns="http://www.w3.org/1999/xhtml">
    <xs:documentation>Mark as underlined arbitrary content, for presentation purposes in CLAN.</xs:documentation>
    <xs:documentation>
      <a href="https://talkbank.org/0info/manuals/CHAT.html#Underline">CHAT manual section on this topic...</a>
    </xs:documentation>
  </xs:annotation>
  <xs:complexType mixed="false">
    <xs:attribute name="type" type="beginEndType" use="required"/>
  </xs:complexType>
</xs:element>
Element italic
Namespace http://www.talkbank.org/ns/talkbank
Annotations
Mark as italicized arbitrary content, for presentation purposes in CLAN.
Diagram
Diagram talkbank_xsd.tmp#italic_type
Properties
content complex
mixed false
Used by
Elements g, pg, sg, u, w, wor
Attributes
QName Type Use
type beginEndType required
Source
<xs:element name="italic">
  <xs:annotation xmlns="http://www.w3.org/1999/xhtml">
    <xs:documentation>Mark as italicized arbitrary content, for presentation purposes in CLAN.</xs:documentation>
    <xs:documentation>
      <a href="https://talkbank.org/0info/manuals/CHAT.html#Italic">CHAT manual section on this topic...</a>
    </xs:documentation>
  </xs:annotation>
  <xs:complexType mixed="false">
    <xs:attribute name="type" type="beginEndType" use="required"/>
  </xs:complexType>
</xs:element>
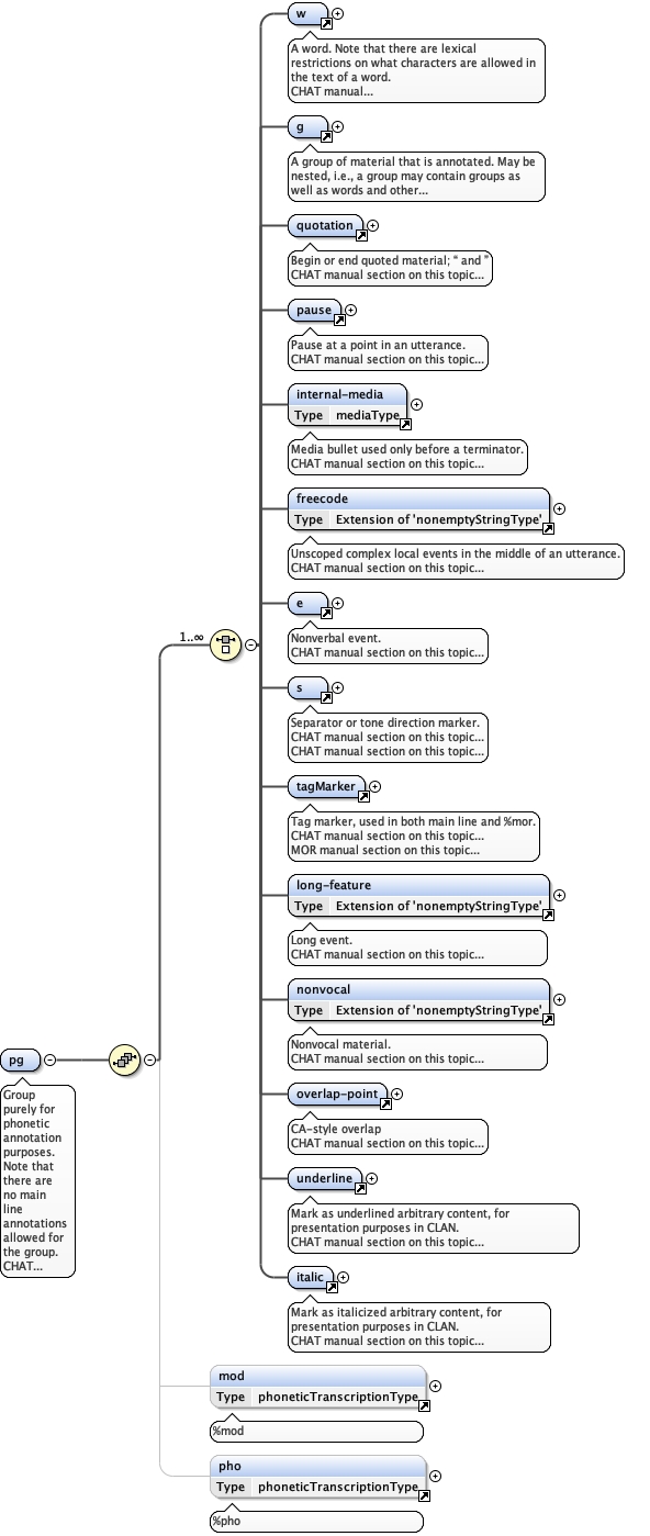
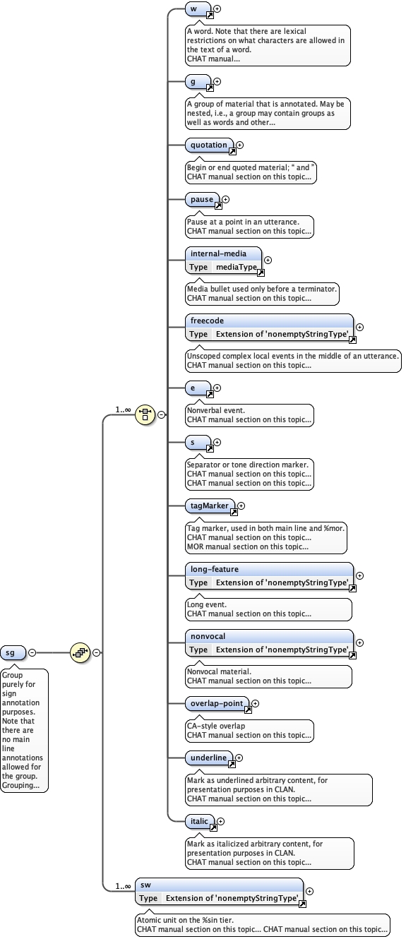
Element shortening
Namespace http://www.talkbank.org/ns/talkbank
Annotations
Unspoken segment in a word, coded in CHAT by surrounding parentheses.
Diagram
Diagram talkbank_xsd.tmp#nonemptyStringType
Type extension of nonemptyStringType
Type hierarchy
Properties
content complex
mixed false
Used by
Element w
Source
<xs:element name="shortening">
  <xs:annotation xmlns="http://www.w3.org/1999/xhtml">
    <xs:documentation>Unspoken segment in a word, coded in CHAT by surrounding parentheses.</xs:documentation>
    <xs:documentation>
      <a href="https://talkbank.org/0info/manuals/CHAT.html#Shortenings">CHAT manual section on this topic...</a>
    </xs:documentation>
    <xs:documentation>
      <a href="https://talkbank.org/0info/manuals/CHAT.html#Noncompletion_Code">CHAT manual section on this topic...</a>
    </xs:documentation>
  </xs:annotation>
  <xs:complexType mixed="false">
    <xs:simpleContent>
      <xs:extension base="nonemptyStringType"/>
    </xs:simpleContent>
  </xs:complexType>
</xs:element>
Element p
Namespace http://www.talkbank.org/ns/talkbank
Annotations
Prosody inside a word: stress, blocking etc.
Diagram
Diagram talkbank_xsd.tmp#p_type
Properties
content complex
mixed false
Used by
Element w
Attributes
QName Type Use
type restriction of xs:string optional
Source
<xs:element name="p">
  <xs:annotation xmlns="http://www.w3.org/1999/xhtml">
    <xs:documentation>Prosody inside a word: stress, blocking etc.</xs:documentation>
    <xs:documentation>
      <a href="https://talkbank.org/0info/manuals/CHAT.html#Prosody">CHAT manual section on this topic...</a>
    </xs:documentation>
  </xs:annotation>
  <xs:complexType mixed="false">
    <xs:attribute name="type">
      <xs:simpleType>
        <xs:restriction base="xs:string">
          <xs:enumeration value="drawl">
            <xs:annotation xmlns="http://www.w3.org/1999/xhtml">
              <xs:documentation>:</xs:documentation>
              <xs:documentation>
                <a href="https://talkbank.org/0info/manuals/CHAT.html#Lengthening_Marker">CHAT manual section on this topic...</a>
              </xs:documentation>
            </xs:annotation>
          </xs:enumeration>
          <xs:enumeration value="pause">
            <xs:annotation xmlns="http://www.w3.org/1999/xhtml">
              <xs:documentation>^ internal</xs:documentation>
              <xs:documentation>
                <a href="https://talkbank.org/0info/manuals/CHAT.html#WordInternalPause_Marker">CHAT manual section on this topic...</a>
              </xs:documentation>
            </xs:annotation>
          </xs:enumeration>
        </xs:restriction>
      </xs:simpleType>
    </xs:attribute>
  </xs:complexType>
</xs:element>
Element long-feature
Namespace http://www.talkbank.org/ns/talkbank
Annotations
Diagram
Diagram talkbank_xsd.tmp#nonemptyStringType talkbank_xsd.tmp#long-feature_type
Type extension of nonemptyStringType
Type hierarchy
Properties
content complex
mixed false
Used by
Elements g, pg, sg, u, w, wor
Attributes
QName Type Use
type beginEndType required
Source
<xs:element name="long-feature">
  <xs:annotation xmlns="http://www.w3.org/1999/xhtml">
    <xs:documentation>Long event.</xs:documentation>
    <xs:documentation>
      <a href="https://talkbank.org/0info/manuals/CHAT.html#LongEvent">CHAT manual section on this topic...</a>
    </xs:documentation>
  </xs:annotation>
  <xs:complexType mixed="false">
    <xs:simpleContent>
      <xs:extension base="nonemptyStringType">
        <xs:attribute name="type" type="beginEndType" use="required"/>
      </xs:extension>
    </xs:simpleContent>
  </xs:complexType>
</xs:element>
Element ca-delimiter
Namespace http://www.talkbank.org/ns/talkbank
Annotations
CA delimited material with begin/end.
Diagram
Diagram talkbank_xsd.tmp#ca-delimiter_type talkbank_xsd.tmp#ca-delimiter_label
Properties
content complex
mixed false
Used by
Element w
Attributes
QName Type Use
label ca-delimiter-type required
type beginEndType required
Source
<xs:element name="ca-delimiter">
  <xs:annotation xmlns="http://www.w3.org/1999/xhtml">
    <xs:documentation>CA delimited material with begin/end.</xs:documentation>
    <xs:documentation>
      <a href="https://talkbank.org/0info/manuals/CHAT.html#CA_Delimiters">CHAT manual section on this topic...</a>
    </xs:documentation>
  </xs:annotation>
  <xs:complexType mixed="false">
    <xs:attribute name="type" type="beginEndType" use="required">
    </xs:attribute>
    <xs:attribute name="label" type="ca-delimiter-type" use="required">
    </xs:attribute>
  </xs:complexType>
</xs:element>
Element ca-element
Namespace http://www.talkbank.org/ns/talkbank
Annotations
CA subwords that must occur inside a word.
Diagram
Diagram talkbank_xsd.tmp#ca-element_type
Properties
content complex
mixed false
Used by
Element w
Attributes
QName Type Use
type ca-element-type required
Source
<xs:element name="ca-element">
  <xs:annotation xmlns="http://www.w3.org/1999/xhtml">
    <xs:documentation>CA subwords that must occur inside a word.</xs:documentation>
    <xs:documentation>
      <a href="https://talkbank.org/0info/manuals/CHAT.html#CA_Subwords">CHAT manual section on this topic...</a>
    </xs:documentation>
  </xs:annotation>
  <xs:complexType mixed="false">
    <xs:attribute name="type" type="ca-element-type" use="required"/>
  </xs:complexType>
</xs:element>
Element wk
Namespace http://www.talkbank.org/ns/talkbank
Annotations
Clitic or compound marker inside a word.
Diagram
Diagram talkbank_xsd.tmp#wk_type
Properties
content complex
mixed false
Used by
Element w
Attributes
QName Type Use
type restriction of xs:string optional
Source
<xs:element name="wk">
  <xs:annotation xmlns="http://www.w3.org/1999/xhtml">
    <xs:documentation>Clitic or compound marker inside a word.</xs:documentation>
    <xs:documentation>
      <a href="https://talkbank.org/0info/manuals/CHAT.html#Compounds">CHAT manual section on this topic...</a>
    </xs:documentation>
  </xs:annotation>
  <xs:complexType mixed="false">
    <xs:attribute name="type">
      <xs:simpleType>
        <xs:restriction base="xs:string">
          <xs:enumeration value="cmp">
            <xs:annotation xmlns="http://www.w3.org/1999/xhtml">
              <xs:documentation>compound, CHAT +</xs:documentation>
              <xs:documentation>
                <a href="https://talkbank.org/0info/manuals/MOR.html#SimpleCompound">MOR manual section on this topic...</a>
              </xs:documentation>
            </xs:annotation>
          </xs:enumeration>
          <xs:enumeration value="cli">
            <xs:annotation xmlns="http://www.w3.org/1999/xhtml">
              <xs:documentation>clitic, CHAT ~</xs:documentation>
              <xs:documentation>
                <a href="https://talkbank.org/0info/manuals/MOR.html#Clitic_Compound">MOR manual section on this topic...</a>
              </xs:documentation>
            </xs:annotation>
          </xs:enumeration>
        </xs:restriction>
      </xs:simpleType>
    </xs:attribute>
  </xs:complexType>
</xs:element>
Element pos
Namespace http://www.talkbank.org/ns/talkbank
Annotations
Diagram
Diagram talkbank_xsd.tmp#c talkbank_xsd.tmp#pos_s
Properties
content complex
mixed false
Used by
Elements mw, mwc, w
Model
c , s*
Children c, s
Instance
<pos xmlns="http://www.talkbank.org/ns/talkbank">
  <c>{1,1}</c>
  <s>{0,unbounded}</s>
</pos>
Source
<xs:element name="pos">
  <xs:annotation xmlns="http://www.w3.org/1999/xhtml">
    <xs:documentation>%mor part of speech</xs:documentation>
    <xs:documentation>
      <a href="https://talkbank.org/0info/manuals/MOR.html#Mor_POS">MOR manual section on this topic...</a>
    </xs:documentation>
  </xs:annotation>
  <xs:complexType mixed="false">
    <xs:sequence>
      <xs:element ref="c"/>
      <!-- TODO should change from "s" to something else -->
      <xs:element name="s" type="nonemptyStringType" minOccurs="0" maxOccurs="unbounded">
        <xs:annotation xmlns="http://www.w3.org/1999/xhtml">
          <xs:documentation>%mor POS subcategory</xs:documentation>
          <xs:documentation>
            <a href="https://talkbank.org/0info/manuals/MOR.html#Mor_Subcategory">MOR manual section on this topic...</a>
          </xs:documentation>
        </xs:annotation>
      </xs:element>
    </xs:sequence>
  </xs:complexType>
</xs:element>
Element c
Namespace http://www.talkbank.org/ns/talkbank
Annotations
Morphological category
Diagram
Diagram talkbank_xsd.tmp#nonemptyStringType
Type nonemptyStringType
Properties
content simple
Facets
minLength 1
Used by
Element pos
Source
<xs:element name="c" type="nonemptyStringType">
  <xs:annotation xmlns="http://www.w3.org/1999/xhtml">
    <xs:documentation>Morphological category</xs:documentation>
    <xs:documentation>
      <a href="https://talkbank.org/0info/manuals/MOR.html#MorphologicalCategory">MOR manual section on this topic...</a>
    </xs:documentation>
  </xs:annotation>
</xs:element>
Element pos / s
Namespace http://www.talkbank.org/ns/talkbank
Annotations
Diagram
Diagram talkbank_xsd.tmp#nonemptyStringType
Type nonemptyStringType
Properties
content simple
minOccurs 0
maxOccurs unbounded
Facets
minLength 1
Source
<xs:element name="s" type="nonemptyStringType" minOccurs="0" maxOccurs="unbounded">
  <xs:annotation xmlns="http://www.w3.org/1999/xhtml">
    <xs:documentation>%mor POS subcategory</xs:documentation>
    <xs:documentation>
      <a href="https://talkbank.org/0info/manuals/MOR.html#Mor_Subcategory">MOR manual section on this topic...</a>
    </xs:documentation>
  </xs:annotation>
</xs:element>
Element replacement
Namespace http://www.talkbank.org/ns/talkbank
Annotations
[: word1 ...]; indicate replacement of a word by one or more words instead. [:: word1 ...] to indicate that the word is a real word
Diagram
Diagram talkbank_xsd.tmp#replacement_real talkbank_xsd.tmp#w
Properties
content complex
mixed false
Used by
Element w
Model
Children w
Instance
<replacement real="" xmlns="http://www.talkbank.org/ns/talkbank">
  <w formType="" type="" untranscribed="" user-special-form="">{1,unbounded}</w>
</replacement>
Attributes
QName Type Use Annotation
real xs:boolean optional
[:: word1 ...] indicates that the word was real and MOR should analyze it CHAT manual section on this topic...
Source
<xs:element name="replacement">
  <xs:annotation xmlns="http://www.w3.org/1999/xhtml">
    <xs:documentation>[: word1 ...]; indicate replacement of a word by one or more words instead. [:: word1 ...] to indicate that the word is a real word</xs:documentation>
    <xs:documentation>
      <a href="https://talkbank.org/0info/manuals/CHAT.html#Replacements">CHAT manual section on this topic...</a>
    </xs:documentation>
    <xs:documentation>
      <a href="https://talkbank.org/0info/manuals/CHAT.html#Replacement_Scope">CHAT manual section on this topic...</a>
    </xs:documentation>
    <xs:documentation>
      <a href="https://talkbank.org/0info/manuals/CHAT.html#Assimilations">CHAT manual section on this topic...</a>
    </xs:documentation>
    <xs:documentation>
      <a href="https://talkbank.org/0info/manuals/CHAT.html#DialectalVariations">CHAT manual section on this topic...</a>
    </xs:documentation>
  </xs:annotation>
  <xs:complexType mixed="false">
    <xs:sequence>
      <xs:element ref="w" minOccurs="1" maxOccurs="unbounded"/>
    </xs:sequence>
    <xs:attribute name="real" type="xs:boolean">
      <xs:annotation xmlns="http://www.w3.org/1999/xhtml">
        <xs:documentation>[:: word1 ...] indicates that the word was real and MOR should analyze it</xs:documentation>
        <xs:documentation>
          <a href="https://talkbank.org/0info/manuals/CHAT.html#Replacement_Real">CHAT manual section on this topic...</a>
        </xs:documentation>
      </xs:annotation>
    </xs:attribute>
  </xs:complexType>
</xs:element>
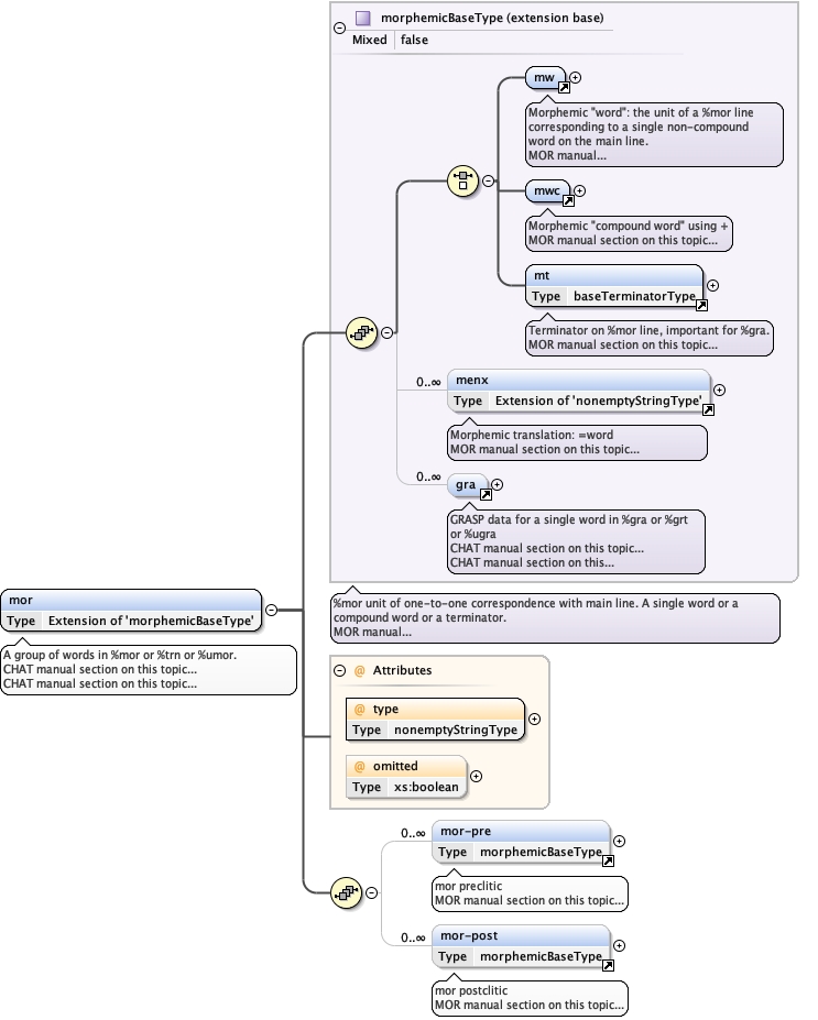
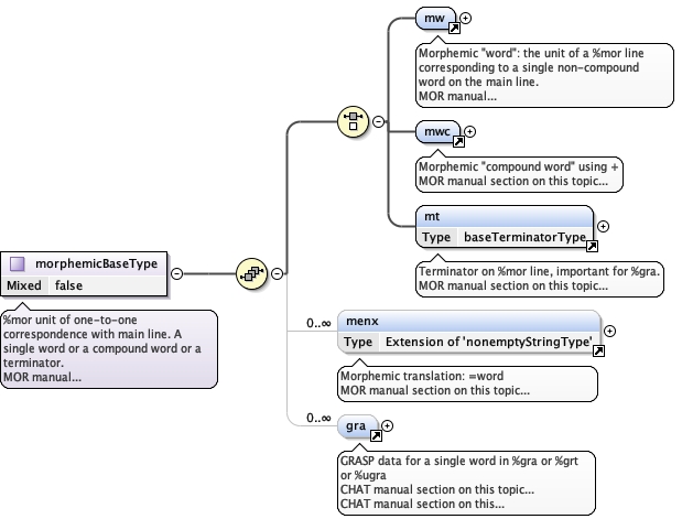
Element mor
Namespace http://www.talkbank.org/ns/talkbank
Annotations
Diagram
Diagram talkbank_xsd.tmp#mw talkbank_xsd.tmp#mwc talkbank_xsd.tmp#mt talkbank_xsd.tmp#menx talkbank_xsd.tmp#gra talkbank_xsd.tmp#morphemicBaseType talkbank_xsd.tmp#mor_type talkbank_xsd.tmp#mor_omitted talkbank_xsd.tmp#mor-pre talkbank_xsd.tmp#mor-post
Type extension of morphemicBaseType
Type hierarchy
Properties
content complex
mixed false
Used by
Elements quotation, t, tagMarker, w
Model
Children gra, menx, mor-post, mor-pre, mt, mw, mwc
Instance
<mor omitted="" type="" xmlns="http://www.talkbank.org/ns/talkbank">
  <mw>{1,1}</mw>
  <mwc>{1,1}</mwc>
  <mt type="">{1,1}</mt>
  <menx>{0,unbounded}</menx>
  <gra head="" index="" relation="" type="">{0,unbounded}</gra>
  <mor-pre>{0,unbounded}</mor-pre>
  <mor-post>{0,unbounded}</mor-post>
</mor>
Attributes
QName Type Use
omitted xs:boolean optional
type nonemptyStringType required
Source
<xs:element name="mor">
  <xs:annotation xmlns="http://www.w3.org/1999/xhtml">
    <xs:documentation>A group of words in %mor or %trn or %umor.</xs:documentation>
    <xs:documentation>
      <a href="https://talkbank.org/0info/manuals/CHAT.html#Morphological_Tier">CHAT manual section on this topic...</a>
    </xs:documentation>
    <xs:documentation>
      <a href="https://talkbank.org/0info/manuals/CHAT.html#Training_Tier">CHAT manual section on this topic...</a>
    </xs:documentation>
  </xs:annotation>
  <xs:complexType mixed="false">
    <xs:complexContent>
      <xs:extension base="morphemicBaseType">
        <xs:sequence>
          <xs:element ref="mor-pre" minOccurs="0" maxOccurs="unbounded"/>
          <xs:element ref="mor-post" minOccurs="0" maxOccurs="unbounded"/>
        </xs:sequence>
        <xs:attribute name="type" type="nonemptyStringType" use="required"/>
        <xs:attribute name="omitted" type="xs:boolean"/>
      </xs:extension>
    </xs:complexContent>
  </xs:complexType>
</xs:element>
Element mw
Namespace http://www.talkbank.org/ns/talkbank
Annotations
Morphemic "word": the unit of a %mor line corresponding to a single non-compound word on the main line.
Diagram
Diagram talkbank_xsd.tmp#mpfx talkbank_xsd.tmp#pos talkbank_xsd.tmp#stem talkbank_xsd.tmp#mk
Properties
content complex
mixed false
Used by
Complex Type morphemicBaseType
Elements mor, mwc
Model
Children mk, mpfx, pos, stem
Instance
<mw xmlns="http://www.talkbank.org/ns/talkbank">
  <mpfx>{0,unbounded}</mpfx>
  <pos>{1,1}</pos>
  <stem>{1,1}</stem>
  <mk type="">{0,unbounded}</mk>
</mw>
Source
<xs:element name="mw">
  <xs:annotation xmlns="http://www.w3.org/1999/xhtml">
    <xs:documentation>Morphemic "word": the unit of a %mor line corresponding to a single non-compound word on the main line.</xs:documentation>
    <xs:documentation>
      <a href="https://talkbank.org/0info/manuals/MOR.html#Mor_Simple_Word">MOR manual section on this topic...</a>
    </xs:documentation>
  </xs:annotation>
  <xs:complexType mixed="false">
    <xs:sequence>
      <xs:element ref="mpfx" minOccurs="0" maxOccurs="unbounded"/>
      <xs:element ref="pos"/>
      <xs:element ref="stem"/>
      <!-- TODO suffix-->
      <xs:element ref="mk" minOccurs="0" maxOccurs="unbounded"/>
    </xs:sequence>
  </xs:complexType>
</xs:element>
Element mpfx
Namespace http://www.talkbank.org/ns/talkbank
Annotations
Morphemix prefix: word#
Diagram
Diagram talkbank_xsd.tmp#nonemptyStringType
Type extension of nonemptyStringType
Type hierarchy
Properties
content complex
mixed false
Used by
Elements mw, mwc
Source
<xs:element name="mpfx">
  <xs:annotation xmlns="http://www.w3.org/1999/xhtml">
    <xs:documentation>Morphemix prefix: word#</xs:documentation>
    <xs:documentation>
      <a href="https://talkbank.org/0info/manuals/MOR.html#Mor_Prefix">MOR manual section on this topic...</a>
    </xs:documentation>
  </xs:annotation>
  <xs:complexType mixed="false">
    <xs:simpleContent>
      <xs:extension base="nonemptyStringType"/>
    </xs:simpleContent>
  </xs:complexType>
</xs:element>
Element stem
Namespace http://www.talkbank.org/ns/talkbank
Annotations
Morphological stem, alphanumeric
Diagram
Diagram talkbank_xsd.tmp#nonemptyStringType
Type nonemptyStringType
Properties
content simple
Facets
minLength 1
Used by
Element mw
Source
<xs:element name="stem" type="nonemptyStringType">
  <xs:annotation xmlns="http://www.w3.org/1999/xhtml">
    <xs:documentation>Morphological stem, alphanumeric</xs:documentation>
    <xs:documentation>
      <a href="https://talkbank.org/0info/manuals/MOR.html#MorphologicalStem">MOR manual section on this topic...</a>
    </xs:documentation>
  </xs:annotation>
</xs:element>
Element mk
Namespace http://www.talkbank.org/ns/talkbank
Annotations
Diagram
Diagram talkbank_xsd.tmp#nonemptyStringType talkbank_xsd.tmp#mk_type
Type extension of nonemptyStringType
Type hierarchy
Properties
content complex
mixed false
Used by
Element mw
Attributes
QName Type Use
type restriction of xs:string required
Source
<xs:element name="mk">
  <xs:annotation xmlns="http://www.w3.org/1999/xhtml">
    <xs:documentation>morphemes</xs:documentation>
    <xs:documentation>
      <a href="https://talkbank.org/0info/manuals/MOR.html#Mor_Markers">MOR manual section on this topic...</a>
    </xs:documentation>
  </xs:annotation>
  <xs:complexType mixed="false">
    <xs:simpleContent>
      <xs:extension base="nonemptyStringType">
        <xs:attribute name="type" use="required">
          <xs:simpleType>
            <xs:restriction base="xs:string">
              <xs:enumeration value="sfx">
                <xs:annotation xmlns="http://www.w3.org/1999/xhtml">
                  <xs:documentation>suffix marker, CHAT equivalent is -suffix</xs:documentation>
                  <xs:documentation>
                    <a href="https://talkbank.org/0info/manuals/MOR.html#Mor_Markers_Suffix">MOR manual section on this topic...</a>
                  </xs:documentation>
                </xs:annotation>
              </xs:enumeration>
              <xs:enumeration value="sfxf">
                <xs:annotation xmlns="http://www.w3.org/1999/xhtml">
                  <xs:documentation>suffix fusion marker, CHAT equivalent is &suffix</xs:documentation>
                  <xs:documentation>
                    <a href="https://talkbank.org/0info/manuals/MOR.html#Mor_Markers_Suffix_Fusional">MOR manual section on this topic...</a>
                  </xs:documentation>
                </xs:annotation>
              </xs:enumeration>
              <xs:enumeration value="mc">
                <xs:annotation xmlns="http://www.w3.org/1999/xhtml">
                  <xs:documentation>morphological category, CHAT equivalent is :suffix</xs:documentation>
                  <xs:documentation>
                    <a href="https://talkbank.org/0info/manuals/MOR.html#Mor_Markers_Category">MOR manual section on this topic...</a>
                  </xs:documentation>
                </xs:annotation>
              </xs:enumeration>
            </xs:restriction>
          </xs:simpleType>
        </xs:attribute>
      </xs:extension>
    </xs:simpleContent>
  </xs:complexType>
</xs:element>
Element mwc
Namespace http://www.talkbank.org/ns/talkbank
Annotations
Morphemic "compound word" using +
Diagram
Diagram talkbank_xsd.tmp#mpfx talkbank_xsd.tmp#pos talkbank_xsd.tmp#mw
Properties
content complex
mixed false
Used by
Complex Type morphemicBaseType
Element mor
Model
Children mpfx, mw, pos
Instance
<mwc xmlns="http://www.talkbank.org/ns/talkbank">
  <mpfx>{0,unbounded}</mpfx>
  <pos>{1,1}</pos>
  <mw>{2,unbounded}</mw>
</mwc>
Source
<xs:element name="mwc">
  <xs:annotation xmlns="http://www.w3.org/1999/xhtml">
    <xs:documentation>Morphemic "compound word" using +</xs:documentation>
    <xs:documentation>
      <a href="https://talkbank.org/0info/manuals/MOR.html#MorphologicalCompound">MOR manual section on this topic...</a>
    </xs:documentation>
  </xs:annotation>
  <xs:complexType mixed="false">
    <xs:sequence>
      <xs:element ref="mpfx" minOccurs="0" maxOccurs="unbounded"/>
      <xs:element ref="pos"/>
      <xs:element ref="mw" minOccurs="2" maxOccurs="unbounded"/>
    </xs:sequence>
  </xs:complexType>
</xs:element>
Element mt
Namespace http://www.talkbank.org/ns/talkbank
Annotations
Terminator on %mor line, important for %gra.
Diagram
Diagram talkbank_xsd.tmp#baseTerminatorType_type talkbank_xsd.tmp#baseTerminatorType
Type baseTerminatorType
Properties
content complex
mixed false
Used by
Complex Type morphemicBaseType
Element mor
Attributes
QName Type Use
type restriction of xs:string required
Source
<xs:element name="mt" type="baseTerminatorType">
  <xs:annotation xmlns="http://www.w3.org/1999/xhtml">
    <xs:documentation>Terminator on %mor line, important for %gra.</xs:documentation>
    <xs:documentation>
      <a href="https://talkbank.org/0info/manuals/MOR.html#Mor_Terminators">MOR manual section on this topic...</a>
    </xs:documentation>
  </xs:annotation>
</xs:element>
Element menx
Namespace http://www.talkbank.org/ns/talkbank
Annotations
Morphemic translation: =word
Diagram
Diagram talkbank_xsd.tmp#nonemptyStringType
Type extension of nonemptyStringType
Type hierarchy
Properties
content complex
mixed false
Used by
Complex Type morphemicBaseType
Element mor
Source
<xs:element name="menx">
  <xs:annotation xmlns="http://www.w3.org/1999/xhtml">
    <xs:documentation>Morphemic translation: =word</xs:documentation>
    <xs:documentation>
      <a href="https://talkbank.org/0info/manuals/MOR.html#Mor_Translation">MOR manual section on this topic...</a>
    </xs:documentation>
  </xs:annotation>
  <xs:complexType mixed="false">
    <xs:simpleContent>
      <xs:extension base="nonemptyStringType"/>
    </xs:simpleContent>
  </xs:complexType>
</xs:element>
Element gra
Namespace http://www.talkbank.org/ns/talkbank
Annotations
GRASP data for a single word in %gra or %grt or %ugra
Diagram
Diagram talkbank_xsd.tmp#gra_type talkbank_xsd.tmp#gra_index talkbank_xsd.tmp#gra_head talkbank_xsd.tmp#gra_relation
Properties
content complex
mixed false
Used by
Complex Type morphemicBaseType
Element mor
Attributes
QName Type Use
head xs:int required
index xs:int required
relation nonemptyStringType required
type nonemptyStringType required
Source
<xs:element name="gra">
  <xs:annotation xmlns="http://www.w3.org/1999/xhtml">
    <xs:documentation>GRASP data for a single word in %gra or %grt or %ugra</xs:documentation>
    <xs:documentation>
      <a href="https://talkbank.org/0info/manuals/CHAT.html#GrammaticalRelations_Tier">CHAT manual section on this topic...</a>
    </xs:documentation>
    <xs:documentation>
      <a href="https://talkbank.org/0info/manuals/CHAT.html#GrammaticalRelationsTraining_Tier">CHAT manual section on this topic...</a>
    </xs:documentation>
  </xs:annotation>
  <!-- TODO preliminary, without internal references -->
  <xs:complexType mixed="false">
    <xs:attribute name="type" type="nonemptyStringType" use="required"/>
    <xs:attribute name="index" type="xs:int" use="required"/>
    <xs:attribute name="head" type="xs:int" use="required"/>
    <xs:attribute name="relation" type="nonemptyStringType" use="required"/>
  </xs:complexType>
</xs:element>
Element mor-pre
Namespace http://www.talkbank.org/ns/talkbank
Annotations
Diagram
Diagram talkbank_xsd.tmp#mw talkbank_xsd.tmp#mwc talkbank_xsd.tmp#mt talkbank_xsd.tmp#menx talkbank_xsd.tmp#gra talkbank_xsd.tmp#morphemicBaseType
Type morphemicBaseType
Properties
content complex
mixed false
Used by
Element mor
Model
(mw | mwc | mt) , menx* , gra*
Children gra, menx, mt, mw, mwc
Instance
<mor-pre xmlns="http://www.talkbank.org/ns/talkbank">
  <mw>{1,1}</mw>
  <mwc>{1,1}</mwc>
  <mt type="">{1,1}</mt>
  <menx>{0,unbounded}</menx>
  <gra head="" index="" relation="" type="">{0,unbounded}</gra>
</mor-pre>
Source
<xs:element name="mor-pre" type="morphemicBaseType">
  <xs:annotation xmlns="http://www.w3.org/1999/xhtml">
    <xs:documentation>mor preclitic</xs:documentation>
    <xs:documentation>
      <a href="https://talkbank.org/0info/manuals/MOR.html#MorphologicalPreclitic">MOR manual section on this topic...</a>
    </xs:documentation>
  </xs:annotation>
</xs:element>
Element mor-post
Namespace http://www.talkbank.org/ns/talkbank
Annotations
mor postclitic
Diagram
Diagram talkbank_xsd.tmp#mw talkbank_xsd.tmp#mwc talkbank_xsd.tmp#mt talkbank_xsd.tmp#menx talkbank_xsd.tmp#gra talkbank_xsd.tmp#morphemicBaseType
Type morphemicBaseType
Properties
content complex
mixed false
Used by
Element mor
Model
(mw | mwc | mt) , menx* , gra*
Children gra, menx, mt, mw, mwc
Instance
<mor-post xmlns="http://www.talkbank.org/ns/talkbank">
  <mw>{1,1}</mw>
  <mwc>{1,1}</mwc>
  <mt type="">{1,1}</mt>
  <menx>{0,unbounded}</menx>
  <gra head="" index="" relation="" type="">{0,unbounded}</gra>
</mor-post>
Source
<xs:element name="mor-post" type="morphemicBaseType">
  <xs:annotation xmlns="http://www.w3.org/1999/xhtml">
    <xs:documentation>mor postclitic</xs:documentation>
    <xs:documentation>
      <a href="https://talkbank.org/0info/manuals/MOR.html#MorphologicalPostclitic">MOR manual section on this topic...</a>
    </xs:documentation>
  </xs:annotation>
</xs:element>
Element mod
Namespace http://www.talkbank.org/ns/talkbank
Annotations
%mod
Diagram
Diagram talkbank_xsd.tmp#pw talkbank_xsd.tmp#pause talkbank_xsd.tmp#phog talkbank_xsd.tmp#phoneticTranscriptionType
Type phoneticTranscriptionType
Properties
content complex
Used by
Elements pause, pg, w
Model
Children pause, phog, pw
Instance
<mod xmlns="http://www.talkbank.org/ns/talkbank">
  <pw>{1,1}</pw>
  <pause length="" symbolic-length="">{1,1}</pause>
  <phog>{1,1}</phog>
</mod>
Source
<xs:element name="mod" type="phoneticTranscriptionType">
  <xs:annotation xmlns="http://www.w3.org/1999/xhtml">
    <xs:documentation>%mod</xs:documentation>
  </xs:annotation>
</xs:element>
Element pw
Namespace http://www.talkbank.org/ns/talkbank
Diagram
Diagram talkbank_xsd.tmp#stress talkbank_xsd.tmp#ph talkbank_xsd.tmp#cmph talkbank_xsd.tmp#pp talkbank_xsd.tmp#sandhi talkbank_xsd.tmp#phoneticWord
Type phoneticWord
Properties
content complex
Used by
Model
Children cmph, ph, pp, sandhi, stress
Instance
<pw xmlns="http://www.talkbank.org/ns/talkbank">
  <stress type="">{1,1}</stress>
  <ph scType="">{1,1}</ph>
  <cmph scType="">{1,1}</cmph>
  <pp type="">{1,1}</pp>
  <sandhi type="">{1,1}</sandhi>
</pw>
Source
<xs:element name="pw" type="phoneticWord"/>
Element stress
Namespace http://www.talkbank.org/ns/talkbank
Diagram
Diagram talkbank_xsd.tmp#stressType_type talkbank_xsd.tmp#stressType
Type stressType
Properties
content complex
Used by
Complex Type phoneticWord
Attributes
QName Type Use
type stressTypeType required
Source
<xs:element name="stress" type="stressType"/>
Element ph
Namespace http://www.talkbank.org/ns/talkbank
Diagram
Diagram talkbank_xsd.tmp#phoneType_scType talkbank_xsd.tmp#prefix talkbank_xsd.tmp#base talkbank_xsd.tmp#combining talkbank_xsd.tmp#suffix talkbank_xsd.tmp#phlen talkbank_xsd.tmp#toneNumber talkbank_xsd.tmp#phoneType
Type phoneType
Properties
content complex
Used by
Model
Children base, combining, phlen, prefix, suffix, toneNumber
Instance
<ph scType="" xmlns="http://www.talkbank.org/ns/talkbank">
  <prefix>{0,1}</prefix>
  <base>{1,1}</base>
  <combining>{0,1}</combining>
  <suffix>{0,1}</suffix>
  <phlen>{0,1}</phlen>
  <toneNumber>{0,1}</toneNumber>
</ph>
Attributes
QName Type Use
scType syllableConstituentType optional
Source
<xs:element name="ph" type="phoneType"/>
Element prefix
Namespace http://www.talkbank.org/ns/talkbank
Diagram
Diagram talkbank_xsd.tmp#prefixDiacriticsType
Type prefixDiacriticsType
Properties
content simple
Used by
Complex Type phoneType
Source
<xs:element name="prefix" type="prefixDiacriticsType"/>
Element base
Namespace http://www.talkbank.org/ns/talkbank
Diagram
Diagram talkbank_xsd.tmp#baseType
Type baseType
Properties
content simple
Used by
Complex Type phoneType
Source
<xs:element name="base" type="baseType"/>
Element combining
Namespace http://www.talkbank.org/ns/talkbank
Diagram
Diagram talkbank_xsd.tmp#combiningDiacriticsType
Type combiningDiacriticsType
Properties
content simple
Used by
Complex Type phoneType
Source
<xs:element name="combining" type="combiningDiacriticsType"/>
Element suffix
Namespace http://www.talkbank.org/ns/talkbank
Diagram
Diagram talkbank_xsd.tmp#suffixDiacriticsType
Type suffixDiacriticsType
Properties
content simple
Used by
Complex Type phoneType
Source
<xs:element name="suffix" type="suffixDiacriticsType"/>
Element phlen
Namespace http://www.talkbank.org/ns/talkbank
Diagram
Diagram talkbank_xsd.tmp#phoneLengthType
Type phoneLengthType
Properties
content simple
Facets
pattern (ː+ˑ?)|(ˑ)
Used by
Complex Type phoneType
Source
<xs:element name="phlen" type="phoneLengthType"/>
Element toneNumber
Namespace http://www.talkbank.org/ns/talkbank
Diagram
Diagram talkbank_xsd.tmp#toneNumberType
Type toneNumberType
Properties
content simple
Facets
pattern [⁰¹²³⁴⁵⁶⁷⁸⁹]+
Used by
Complex Type phoneType
Source
<xs:element name="toneNumber" type="toneNumberType"/>
Element cmph
Namespace http://www.talkbank.org/ns/talkbank
Diagram
Diagram talkbank_xsd.tmp#compoundPhoneType_scType talkbank_xsd.tmp#ph talkbank_xsd.tmp#cmph talkbank_xsd.tmp#lig talkbank_xsd.tmp#ph talkbank_xsd.tmp#compoundPhoneType
Type compoundPhoneType
Properties
content complex
Used by
Model
(ph | cmph) , lig , ph
Children cmph, lig, ph
Instance
<cmph scType="" xmlns="http://www.talkbank.org/ns/talkbank">
  <ph scType="">{1,1}</ph>
  <cmph scType="">{1,1}</cmph>
  <lig type="">{1,1}</lig>
  <ph scType="">{1,1}</ph>
</cmph>
Attributes
QName Type Use
scType syllableConstituentType optional
Source
<xs:element name="cmph" type="compoundPhoneType"/>
Element lig
Namespace http://www.talkbank.org/ns/talkbank
Diagram
Diagram talkbank_xsd.tmp#ligatureType_type talkbank_xsd.tmp#ligatureType
Type ligatureType
Properties
content complex
Used by
Complex Type compoundPhoneType
Attributes
QName Type Use
type ligatureTypeType optional
Source
<xs:element name="lig" type="ligatureType"/>
Element pp
Namespace http://www.talkbank.org/ns/talkbank
Diagram
Diagram talkbank_xsd.tmp#phoneticProsodyType_type talkbank_xsd.tmp#phoneticProsodyType
Type phoneticProsodyType
Properties
content complex
Used by
Complex Type phoneticWord
Attributes
QName Type Use
type phoneticProsodyTypeType required
Source
<xs:element name="pp" type="phoneticProsodyType"/>
Element sandhi
Namespace http://www.talkbank.org/ns/talkbank
Diagram
Diagram talkbank_xsd.tmp#sandhiType_type talkbank_xsd.tmp#sandhiType
Type sandhiType
Properties
content complex
Used by
Complex Type phoneticWord
Attributes
QName Type Use
type sandhiTypeType required
Source
<xs:element name="sandhi" type="sandhiType"/>
Element pause
Namespace http://www.talkbank.org/ns/talkbank
Annotations
Pause at a point in an utterance.
Diagram
Diagram talkbank_xsd.tmp#pause_symbolic-length talkbank_xsd.tmp#pause_length talkbank_xsd.tmp#mod talkbank_xsd.tmp#pho
Properties
content complex
mixed false
Used by
Elements g, pg, sg, u, wor
Complex Types phoGroupType, phoneticTranscriptionType
Model
Children mod, pho
Instance
<pause length="" symbolic-length="" xmlns="http://www.talkbank.org/ns/talkbank">
  <mod>{0,1}</mod>
  <pho>{0,1}</pho>
</pause>
Attributes
Source
<xs:element name="pause">
  <xs:annotation xmlns="http://www.w3.org/1999/xhtml">
    <xs:documentation>Pause at a point in an utterance.</xs:documentation>
    <xs:documentation>
      <a href="https://talkbank.org/0info/manuals/CHAT.html#Pause_Marker">CHAT manual section on this topic...</a>
    </xs:documentation>
  </xs:annotation>
  <xs:complexType mixed="false">
    <xs:sequence>
      <xs:element ref="mod" minOccurs="0" maxOccurs="1"/>
      <xs:element ref="pho" minOccurs="0" maxOccurs="1"/>
    </xs:sequence>
    <xs:attribute name="symbolic-length" type="pauseSymbolicLengthType" use="required"/>
    <xs:attribute name="length" type="pauseNumericLengthType" use="optional"/>
  </xs:complexType>
</xs:element>
Element pho
Namespace http://www.talkbank.org/ns/talkbank
Annotations
%pho
Diagram
Diagram talkbank_xsd.tmp#pw talkbank_xsd.tmp#pause talkbank_xsd.tmp#phog talkbank_xsd.tmp#phoneticTranscriptionType
Type phoneticTranscriptionType
Properties
content complex
Used by
Elements pause, pg, w
Model
Children pause, phog, pw
Instance
<pho xmlns="http://www.talkbank.org/ns/talkbank">
  <pw>{1,1}</pw>
  <pause length="" symbolic-length="">{1,1}</pause>
  <phog>{1,1}</phog>
</pho>
Source
<xs:element name="pho" type="phoneticTranscriptionType">
  <xs:annotation xmlns="http://www.w3.org/1999/xhtml">
    <xs:documentation>%pho</xs:documentation>
  </xs:annotation>
</xs:element>
Element phog
Namespace http://www.talkbank.org/ns/talkbank
Diagram
Diagram talkbank_xsd.tmp#pw talkbank_xsd.tmp#pause talkbank_xsd.tmp#phoGroupType
Type phoGroupType
Properties
content complex
mixed false
Used by
Model
Children pause, pw
Instance
<phog xmlns="http://www.talkbank.org/ns/talkbank">
  <pw>{1,1}</pw>
  <pause length="" symbolic-length="">{1,1}</pause>
</phog>
Source
<xs:element name="phog" type="phoGroupType"/>
Element g
Namespace http://www.talkbank.org/ns/talkbank
Annotations
A group of material that is annotated. May be nested, i.e., a group may contain groups as well as words and other material.
Diagram
Diagram talkbank_xsd.tmp#w talkbank_xsd.tmp#g talkbank_xsd.tmp#pg talkbank_xsd.tmp#sg talkbank_xsd.tmp#quotation talkbank_xsd.tmp#pause talkbank_xsd.tmp#internal-media talkbank_xsd.tmp#freecode talkbank_xsd.tmp#e talkbank_xsd.tmp#s talkbank_xsd.tmp#tagMarker talkbank_xsd.tmp#long-feature talkbank_xsd.tmp#nonvocal talkbank_xsd.tmp#overlap-point talkbank_xsd.tmp#underline talkbank_xsd.tmp#italic talkbank_xsd.tmp#k talkbank_xsd.tmp#error talkbank_xsd.tmp#duration talkbank_xsd.tmp#ga talkbank_xsd.tmp#overlap
Properties
content complex
mixed false
Used by
Elements g, pg, sg, u, wor
Model
Children duration, e, error, freecode, g, ga, internal-media, italic, k, long-feature, nonvocal, overlap, overlap-point, pause, pg, quotation, s, sg, tagMarker, underline, w
Instance
<g xmlns="http://www.talkbank.org/ns/talkbank">
  <w formType="" type="" untranscribed="" user-special-form="">{1,1}</w>
  <g>{1,1}</g>
  <pg>{1,1}</pg>
  <sg>{1,1}</sg>
  <quotation type="">{1,1}</quotation>
  <pause length="" symbolic-length="">{1,1}</pause>
  <internal-media end="" skip="" start="" unit="">{1,1}</internal-media>
  <freecode>{1,1}</freecode>
  <e>{1,1}</e>
  <s type="">{1,1}</s>
  <tagMarker type="">{1,1}</tagMarker>
  <long-feature type="">{1,1}</long-feature>
  <nonvocal type="">{1,1}</nonvocal>
  <overlap-point index="" start-end="" top-bottom="">{1,1}</overlap-point>
  <underline type="">{1,1}</underline>
  <italic type="">{1,1}</italic>
  <k type="">{1,1}</k>
  <error>{1,1}</error>
  <duration>{1,1}</duration>
  <ga type="">{1,1}</ga>
  <overlap index="" type="">{1,1}</overlap>
</g>
Source
<xs:element name="g">
  <xs:annotation xmlns="http://www.w3.org/1999/xhtml">
    <xs:documentation>A group of material that is annotated. May be nested, i.e., a group may contain groups as well as words and other material.</xs:documentation>
    <xs:documentation>
      <a href="https://talkbank.org/0info/manuals/CHAT.html#Group">CHAT manual section on this topic...</a>
    </xs:documentation>
  </xs:annotation>
  <xs:complexType mixed="false">
    <xs:sequence>
      <xs:choice maxOccurs="unbounded">
        <xs:element ref="w"/>
        <xs:element ref="g"/>
        <xs:element ref="pg"/>
        <xs:element ref="sg"/>
        <xs:element ref="quotation"/>
        <xs:element ref="pause"/>
        <xs:element ref="internal-media"/>
        <xs:element ref="freecode"/>
        <xs:element ref="e"/>
        <xs:element ref="s"/>
        <xs:element ref="tagMarker"/>
        <xs:element ref="long-feature"/>
        <xs:element ref="nonvocal"/>
        <xs:element ref="overlap-point"/>
        <xs:element ref="underline"/>
        <xs:element ref="italic"/>
      </xs:choice>
      <!-- optional -->
      <xs:choice minOccurs="0" maxOccurs="unbounded">
        <xs:element ref="k"/>
        <xs:element ref="error"/>
        <xs:element ref="duration"/>
        <xs:element ref="ga"/>
        <xs:element ref="overlap"/>
      </xs:choice>
    </xs:sequence>
  </xs:complexType>
</xs:element>
Element pg
Namespace http://www.talkbank.org/ns/talkbank
Annotations
Group purely for phonetic annotation purposes. Note that there are no main line annotations allowed for the group.
Diagram
Diagram talkbank_xsd.tmp#w talkbank_xsd.tmp#g talkbank_xsd.tmp#quotation talkbank_xsd.tmp#pause talkbank_xsd.tmp#internal-media talkbank_xsd.tmp#freecode talkbank_xsd.tmp#e talkbank_xsd.tmp#s talkbank_xsd.tmp#tagMarker talkbank_xsd.tmp#long-feature talkbank_xsd.tmp#nonvocal talkbank_xsd.tmp#overlap-point talkbank_xsd.tmp#underline talkbank_xsd.tmp#italic talkbank_xsd.tmp#mod talkbank_xsd.tmp#pho
Properties
content complex
mixed false
Used by
Elements g, u, wor
Model
Children e, freecode, g, internal-media, italic, long-feature, mod, nonvocal, overlap-point, pause, pho, quotation, s, tagMarker, underline, w
Instance
<pg xmlns="http://www.talkbank.org/ns/talkbank">
  <w formType="" type="" untranscribed="" user-special-form="">{1,1}</w>
  <g>{1,1}</g>
  <quotation type="">{1,1}</quotation>
  <pause length="" symbolic-length="">{1,1}</pause>
  <internal-media end="" skip="" start="" unit="">{1,1}</internal-media>
  <freecode>{1,1}</freecode>
  <e>{1,1}</e>
  <s type="">{1,1}</s>
  <tagMarker type="">{1,1}</tagMarker>
  <long-feature type="">{1,1}</long-feature>
  <nonvocal type="">{1,1}</nonvocal>
  <overlap-point index="" start-end="" top-bottom="">{1,1}</overlap-point>
  <underline type="">{1,1}</underline>
  <italic type="">{1,1}</italic>
  <mod>{0,1}</mod>
  <pho>{0,1}</pho>
</pg>
Source
<xs:element name="pg">
  <xs:annotation xmlns="http://www.w3.org/1999/xhtml">
    <xs:documentation>Group purely for phonetic annotation purposes. Note that there are no main line annotations allowed for the group.</xs:documentation>
    <xs:documentation>
      <a href="https://talkbank.org/0info/manuals/CHAT.html#Phonological_Group">CHAT manual section on this topic...</a>
    </xs:documentation>
  </xs:annotation>
  <xs:complexType mixed="false">
    <xs:sequence>
      <xs:choice maxOccurs="unbounded">
        <xs:element ref="w"/>
        <xs:element ref="g"/>
        <xs:element ref="quotation"/>
        <xs:element ref="pause"/>
        <xs:element ref="internal-media"/>
        <xs:element ref="freecode"/>
        <xs:element ref="e"/>
        <xs:element ref="s"/>
        <xs:element ref="tagMarker"/>
        <xs:element ref="long-feature"/>
        <xs:element ref="nonvocal"/>
        <xs:element ref="overlap-point"/>
        <xs:element ref="underline"/>
        <xs:element ref="italic"/>
      </xs:choice>
      <xs:element ref="mod" minOccurs="0" maxOccurs="1"/>
      <xs:element ref="pho" minOccurs="0" maxOccurs="1"/>
    </xs:sequence>
  </xs:complexType>
</xs:element>
Element quotation
Namespace http://www.talkbank.org/ns/talkbank
Annotations
Begin or end quoted material; “ and ”
Diagram
Diagram talkbank_xsd.tmp#quotation_type talkbank_xsd.tmp#mor
Properties
content complex
mixed false
Used by
Elements g, pg, sg, u, wor
Model
Children mor
Instance
<quotation type="" xmlns="http://www.talkbank.org/ns/talkbank">
  <mor omitted="" type="">{1,1}</mor>
</quotation>
Attributes
QName Type Use
type beginEndType required
Source
<xs:element name="quotation">
  <xs:annotation xmlns="http://www.w3.org/1999/xhtml">
    <xs:documentation>Begin or end quoted material; “ and ”</xs:documentation>
    <xs:documentation>
      <a href="https://talkbank.org/0info/manuals/CHAT.html#Quotation">CHAT manual section on this topic...</a>
    </xs:documentation>
  </xs:annotation>
  <xs:complexType mixed="false">
    <xs:sequence minOccurs="0" maxOccurs="unbounded">
      <xs:element ref="mor"/>
    </xs:sequence>
    <xs:attribute name="type" type="beginEndType" use="required"/>
  </xs:complexType>
</xs:element>
Element internal-media
Namespace http://www.talkbank.org/ns/talkbank
Annotations
Media bullet used only before a terminator.
Diagram
Diagram talkbank_xsd.tmp#mediaType_start talkbank_xsd.tmp#mediaType_end talkbank_xsd.tmp#mediaType_unit talkbank_xsd.tmp#mediaType_skip talkbank_xsd.tmp#mediaType
Type mediaType
Properties
content complex
mixed false
Used by
Elements g, pg, sg, u, wor
Attributes
QName Type Use Annotation
end xs:decimal required
The end time for the selection. CHAT manual section on this topic...
skip xs:boolean optional
Whether the CLAN editor should skip upon playback. CHAT manual section on this topic...
start xs:decimal required
The start time for the selection. CHAT manual section on this topic...
unit mediaUnitType required
The unit of time used for the selection. CHAT manual section on this topic...
Source
<xs:element name="internal-media" type="mediaType">
  <xs:annotation xmlns="http://www.w3.org/1999/xhtml">
    <xs:documentation>Media bullet used only before a terminator.</xs:documentation>
    <xs:documentation>
      <a href="https://talkbank.org/0info/manuals/CHAT.html#Internal_Media">CHAT manual section on this topic...</a>
    </xs:documentation>
  </xs:annotation>
</xs:element>
Element freecode
Namespace http://www.talkbank.org/ns/talkbank
Annotations
Unscoped complex local events in the middle of an utterance.
Diagram
Diagram talkbank_xsd.tmp#nonemptyStringType
Type extension of nonemptyStringType
Type hierarchy
Properties
content complex
mixed false
Used by
Elements g, pg, sg, u, wor
Source
<xs:element name="freecode">
  <xs:annotation xmlns="http://www.w3.org/1999/xhtml">
    <xs:documentation>Unscoped complex local events in the middle of an utterance.</xs:documentation>
    <xs:documentation>
      <a href="https://talkbank.org/0info/manuals/CHAT.html#ComplexLocalEvents">CHAT manual section on this topic...</a>
    </xs:documentation>
  </xs:annotation>
  <xs:complexType mixed="false">
    <xs:simpleContent>
      <xs:extension base="nonemptyStringType"/>
    </xs:simpleContent>
  </xs:complexType>
</xs:element>
Element e
Namespace http://www.talkbank.org/ns/talkbank
Annotations
Diagram
Diagram talkbank_xsd.tmp#action talkbank_xsd.tmp#happening talkbank_xsd.tmp#otherSpokenEvent talkbank_xsd.tmp#k talkbank_xsd.tmp#error talkbank_xsd.tmp#overlap talkbank_xsd.tmp#ga talkbank_xsd.tmp#duration
Properties
content complex
mixed false
Used by
Elements g, pg, sg, u, wor
Model
Children action, duration, error, ga, happening, k, otherSpokenEvent, overlap
Instance
<e xmlns="http://www.talkbank.org/ns/talkbank">
  <action>{1,1}</action>
  <happening>{1,1}</happening>
  <otherSpokenEvent said="" who="">{1,1}</otherSpokenEvent>
  <k type="">{1,1}</k>
  <error>{1,1}</error>
  <overlap index="" type="">{1,1}</overlap>
  <ga type="">{1,1}</ga>
  <duration>{1,1}</duration>
</e>
Source
<xs:element name="e">
  <xs:annotation xmlns="http://www.w3.org/1999/xhtml">
    <xs:documentation>Nonverbal event.</xs:documentation>
    <xs:documentation>
      <a href="https://talkbank.org/0info/manuals/CHAT.html#SimpleEvents">CHAT manual section on this topic...</a>
    </xs:documentation>
  </xs:annotation>
  <xs:complexType mixed="false">
    <xs:sequence>
      <xs:choice>
        <xs:element ref="action"/>
        <xs:element ref="happening"/>
        <xs:element ref="otherSpokenEvent"/>
      </xs:choice>
      <xs:choice minOccurs="0" maxOccurs="unbounded">
        <xs:element ref="k"/>
        <xs:element ref="error"/>
        <xs:element ref="overlap"/>
        <xs:element ref="ga"/>
        <xs:element ref="duration"/>
      </xs:choice>
    </xs:sequence>
  </xs:complexType>
</xs:element>
Element action
Namespace http://www.talkbank.org/ns/talkbank
Annotations
Diagram
Diagram
Properties
content complex
mixed false
Used by
Element e
Source
<xs:element name="action">
  <xs:annotation xmlns="http://www.w3.org/1999/xhtml">
    <xs:documentation>0</xs:documentation>
    <xs:documentation>
      <a href="https://talkbank.org/0info/manuals/CHAT.html#Action_Code">CHAT manual section on this topic...</a>
    </xs:documentation>
  </xs:annotation>
  <xs:complexType mixed="false"/>
</xs:element>
Element happening
Namespace http://www.talkbank.org/ns/talkbank
Annotations
&=; happening, such as sneeze
Diagram
Diagram talkbank_xsd.tmp#nonemptyStringType
Type nonemptyStringType
Properties
content simple
Facets
minLength 1
Used by
Element e
Source
<xs:element name="happening" type="nonemptyStringType">
  <xs:annotation xmlns="http://www.w3.org/1999/xhtml">
    <xs:documentation>&=; happening, such as sneeze</xs:documentation>
    <xs:documentation>
      <a href="https://talkbank.org/0info/manuals/CHAT.html#Local_Event">CHAT manual section on this topic...</a>
    </xs:documentation>
  </xs:annotation>
</xs:element>
Element otherSpokenEvent
Namespace http://www.talkbank.org/ns/talkbank
Annotations
&*WHO=word; word spoken by someone else during an utterance.
Diagram
Diagram talkbank_xsd.tmp#otherSpokenEvent_who talkbank_xsd.tmp#otherSpokenEvent_said
Properties
content complex
mixed false
Used by
Element e
Attributes
QName Type Use
said nonemptyStringType required
who speakerID required
Source
<xs:element name="otherSpokenEvent">
  <xs:annotation xmlns="http://www.w3.org/1999/xhtml">
    <xs:documentation>&*WHO=word; word spoken by someone else during an utterance.</xs:documentation>
    <xs:documentation>
      <a href="https://talkbank.org/0info/manuals/CHAT.html#InterposedWords">CHAT manual section on this topic...</a>
    </xs:documentation>
  </xs:annotation>
  <xs:complexType mixed="false">
    <xs:attribute name="who" type="speakerID" use="required"/>
    <xs:attribute name="said" type="nonemptyStringType" use="required"/>
  </xs:complexType>
</xs:element>
Element k
Namespace http://www.talkbank.org/ns/talkbank
Annotations
Retracing and other markers.
Diagram
Diagram talkbank_xsd.tmp#k_type
Properties
content complex
mixed false
Used by
Elements e, g, u, wor
Attributes
QName Type Use
type restriction of xs:string required
Source
<xs:element name="k">
  <xs:annotation xmlns="http://www.w3.org/1999/xhtml">
    <xs:documentation>Retracing and other markers.</xs:documentation>
    <xs:documentation>
      <a href="https://talkbank.org/0info/manuals/CHAT.html#Markers">CHAT manual section on this topic...</a>
    </xs:documentation>
  </xs:annotation>
  <xs:complexType mixed="false">
    <xs:attribute name="type" use="required">
      <xs:simpleType>
        <xs:restriction base="xs:string">
          <xs:enumeration value="stressing">
            <xs:annotation xmlns="http://www.w3.org/1999/xhtml">
              <xs:documentation>[!]</xs:documentation>
              <xs:documentation>
                <a href="https://talkbank.org/0info/manuals/CHAT.html#Stressing_Scope">CHAT manual section on this topic...</a>
              </xs:documentation>
            </xs:annotation>
          </xs:enumeration>
          <xs:enumeration value="contrastive stressing">
            <xs:annotation xmlns="http://www.w3.org/1999/xhtml">
              <xs:documentation>[!!]</xs:documentation>
              <xs:documentation>
                <a href="https://talkbank.org/0info/manuals/CHAT.html#ContrastiveStressing_Scope">CHAT manual section on this topic...</a>
              </xs:documentation>
            </xs:annotation>
          </xs:enumeration>
          <xs:enumeration value="best guess">
            <xs:annotation xmlns="http://www.w3.org/1999/xhtml">
              <xs:documentation>[?] in CHAT, ( text ) in CA</xs:documentation>
              <xs:documentation>
                <a href="https://talkbank.org/0info/manuals/CHAT.html#BestGuess_Scope">CHAT manual section on this topic...</a>
              </xs:documentation>
            </xs:annotation>
          </xs:enumeration>
          <xs:enumeration value="retracing">
            <xs:annotation xmlns="http://www.w3.org/1999/xhtml">
              <xs:documentation>[/] in CHAT</xs:documentation>
              <xs:documentation>
                <a href="https://talkbank.org/0info/manuals/CHAT.html#Repetition_Scope">CHAT manual section on this topic...</a>
              </xs:documentation>
            </xs:annotation>
          </xs:enumeration>
          <xs:enumeration value="retracing with correction">
            <xs:annotation xmlns="http://www.w3.org/1999/xhtml">
              <xs:documentation>[//] in CHAT, - in CA</xs:documentation>
              <xs:documentation>
                <a href="https://talkbank.org/0info/manuals/CHAT.html#Retracing_Scope">CHAT manual section on this topic...</a>
              </xs:documentation>
            </xs:annotation>
          </xs:enumeration>
          <xs:enumeration value="retracing reformulation">
            <xs:annotation xmlns="http://www.w3.org/1999/xhtml">
              <xs:documentation>[///] in CHAT</xs:documentation>
              <xs:documentation>
                <a href="https://talkbank.org/0info/manuals/CHAT.html#Reformulation_Scope">CHAT manual section on this topic...</a>
              </xs:documentation>
            </xs:annotation>
          </xs:enumeration>
          <xs:enumeration value="retracing unclear">
            <xs:annotation xmlns="http://www.w3.org/1999/xhtml">
              <xs:documentation>[/?]</xs:documentation>
              <xs:documentation>
                <a href="https://talkbank.org/0info/manuals/CHAT.html#UnclearRetracing_Scope">CHAT manual section on this topic...</a>
              </xs:documentation>
            </xs:annotation>
          </xs:enumeration>
          <xs:enumeration value="false start">
            <xs:annotation xmlns="http://www.w3.org/1999/xhtml">
              <xs:documentation>[/-]</xs:documentation>
              <xs:documentation>
                <a href="https://talkbank.org/0info/manuals/CHAT.html#FalseStart_Scope">CHAT manual section on this topic...</a>
              </xs:documentation>
            </xs:annotation>
          </xs:enumeration>
          <xs:enumeration value="mor exclude">
            <xs:annotation xmlns="http://www.w3.org/1999/xhtml">
              <xs:documentation>[e]</xs:documentation>
              <xs:documentation>
                <a href="https://talkbank.org/0info/manuals/CHAT.html#MorExclude_Scope">CHAT manual section on this topic...</a>
              </xs:documentation>
            </xs:annotation>
          </xs:enumeration>
        </xs:restriction>
      </xs:simpleType>
    </xs:attribute>
  </xs:complexType>
</xs:element>
Element error
Namespace http://www.talkbank.org/ns/talkbank
Annotations
Diagram
Diagram
Type xs:string
Properties
content simple
Used by
Elements e, g, u, wor
Source
<xs:element name="error">
  <xs:annotation xmlns="http://www.w3.org/1999/xhtml">
    <xs:documentation>[*] or [* text]</xs:documentation>
    <xs:documentation>
      <a href="https://talkbank.org/0info/manuals/CHAT.html#ErrorMarking_Scope">CHAT manual section on this topic...</a>
    </xs:documentation>
  </xs:annotation>
  <xs:simpleType>
    <xs:restriction base="xs:string"/>
  </xs:simpleType>
</xs:element>
Element overlap
Namespace http://www.talkbank.org/ns/talkbank
Annotations
Mark a scope for overlaps.
Diagram
Diagram talkbank_xsd.tmp#overlap_index talkbank_xsd.tmp#overlap_type
Properties
content complex
mixed false
Used by
Elements e, g
Attributes
QName Type Use Annotation
index xs:positiveInteger optional
Integer label to distinguish among different overlaps over the same text. CHAT manual section on this topic...
type restriction of xs:string required
Source
<xs:element name="overlap">
  <xs:annotation xmlns="http://www.w3.org/1999/xhtml">
    <xs:documentation>Mark a scope for overlaps.</xs:documentation>
    <xs:documentation>
      <a href="https://talkbank.org/0info/manuals/CHAT.html#Overlaps">CHAT manual section on this topic...</a>
    </xs:documentation>
  </xs:annotation>
  <xs:complexType mixed="false">
    <xs:attribute name="index" type="xs:positiveInteger" use="optional">
      <xs:annotation xmlns="http://www.w3.org/1999/xhtml">
        <xs:documentation>Integer label to distinguish among different overlaps over the same text.</xs:documentation>
        <xs:documentation>
          <a href="https://talkbank.org/0info/manuals/CHAT.html#Overlaps">CHAT manual section on this topic...</a>
        </xs:documentation>
      </xs:annotation>
    </xs:attribute>
    <xs:attribute name="type" use="required">
      <xs:simpleType>
        <xs:restriction base="xs:string">
          <xs:enumeration value="overlap follows">
            <xs:annotation xmlns="http://www.w3.org/1999/xhtml">
              <xs:documentation>[>]</xs:documentation>
              <xs:documentation>
                <a href="https://talkbank.org/0info/manuals/CHAT.html#OverlapFollows_Scope">CHAT manual section on this topic...</a>
              </xs:documentation>
            </xs:annotation>
          </xs:enumeration>
          <xs:enumeration value="overlap precedes">
            <xs:annotation xmlns="http://www.w3.org/1999/xhtml">
              <xs:documentation>[<]</xs:documentation>
              <xs:documentation>
                <a href="https://talkbank.org/0info/manuals/CHAT.html#OverlapPrecedes_Scope">CHAT manual section on this topic...</a>
              </xs:documentation>
            </xs:annotation>
          </xs:enumeration>
        </xs:restriction>
      </xs:simpleType>
    </xs:attribute>
  </xs:complexType>
</xs:element>
Element ga
Namespace http://www.talkbank.org/ns/talkbank
Annotations
Inlined dependent tier: scoped annotation that applies to a group.
Diagram
Diagram talkbank_xsd.tmp#ga_type
Properties
content complex
mixed true
Used by
Elements e, g
Model
Attributes
QName Type Use
type groupAnnotationTypeType optional
Source
<xs:element name="ga">
  <xs:annotation xmlns="http://www.w3.org/1999/xhtml">
    <xs:documentation>Inlined dependent tier: scoped annotation that applies to a group.</xs:documentation>
    <xs:documentation>
      <a href="https://talkbank.org/0info/manuals/CHAT.html#Group_Scopes">CHAT manual section on this topic...</a>
    </xs:documentation>
  </xs:annotation>
  <xs:complexType mixed="true">
    <xs:attribute name="type" type="groupAnnotationTypeType"/>
  </xs:complexType>
</xs:element>
Element duration
Namespace http://www.talkbank.org/ns/talkbank
Annotations
[# ...] duration annotation
Diagram
Diagram talkbank_xsd.tmp#pauseNumericLengthType
Type pauseNumericLengthType
Properties
content simple
Used by
Elements e, g
Source
<xs:element name="duration" type="pauseNumericLengthType">
  <xs:annotation xmlns="http://www.w3.org/1999/xhtml">
    <xs:documentation>[# ...] duration annotation</xs:documentation>
    <xs:documentation>
      <a href="https://talkbank.org/0info/manuals/CHAT.html#Duration_Scope">CHAT manual section on this topic...</a>
    </xs:documentation>
  </xs:annotation>
</xs:element>
Element s
Namespace http://www.talkbank.org/ns/talkbank
Annotations
Diagram
Diagram talkbank_xsd.tmp#s_type
Properties
content complex
mixed false
Used by
Elements g, pg, sg, u, wor
Attributes
QName Type Use
type restriction of xs:string required
Source
<xs:element name="s">
  <xs:annotation xmlns="http://www.w3.org/1999/xhtml">
    <xs:documentation>Separator or tone direction marker.</xs:documentation>
    <xs:documentation>
      <a href="https://talkbank.org/0info/manuals/CHAT.html#Separators">CHAT manual section on this topic...</a>
    </xs:documentation>
    <xs:documentation>
      <a href="https://talkbank.org/0info/manuals/CHAT.html#ToneDirection_Marker">CHAT manual section on this topic...</a>
    </xs:documentation>
  </xs:annotation>
  <xs:complexType mixed="false">
    <xs:attribute name="type" use="required">
      <xs:simpleType>
        <xs:restriction base="xs:string">
          <xs:enumeration value="semicolon">
            <xs:annotation xmlns="http://www.w3.org/1999/xhtml">
              <xs:documentation>;</xs:documentation>
              <xs:documentation>
                <a href="https://talkbank.org/0info/manuals/CHAT.html#Semicolon">CHAT manual section on this topic...</a>
              </xs:documentation>
            </xs:annotation>
          </xs:enumeration>
          <xs:enumeration value="colon">
            <xs:annotation xmlns="http://www.w3.org/1999/xhtml">
              <xs:documentation>:</xs:documentation>
              <xs:documentation>
                <a href="https://talkbank.org/0info/manuals/CHAT.html#Colon">CHAT manual section on this topic...</a>
              </xs:documentation>
            </xs:annotation>
          </xs:enumeration>
          <xs:enumeration value="clause delimiter">
            <xs:annotation xmlns="http://www.w3.org/1999/xhtml">
              <xs:documentation>[c] clause-delimiter;</xs:documentation>
              <xs:documentation>
                <a href="https://talkbank.org/0info/manuals/CHAT.html#ClauseDelimiter_Scope">CHAT manual section on this topic...</a>
              </xs:documentation>
            </xs:annotation>
          </xs:enumeration>
          <xs:enumeration value="rising to high">
            <xs:annotation xmlns="http://www.w3.org/1999/xhtml">
              <xs:documentation></xs:documentation>
              <xs:documentation>
                <a href="https://talkbank.org/0info/manuals/CHAT.html#RisingToHigh">CHAT manual section on this topic...</a>
              </xs:documentation>
            </xs:annotation>
          </xs:enumeration>
          <xs:enumeration value="rising to mid">
            <xs:annotation xmlns="http://www.w3.org/1999/xhtml">
              <xs:documentation></xs:documentation>
              <xs:documentation>
                <a href="https://talkbank.org/0info/manuals/CHAT.html#RisingToMid">CHAT manual section on this topic...</a>
              </xs:documentation>
            </xs:annotation>
          </xs:enumeration>
          <xs:enumeration value="level">
            <xs:annotation xmlns="http://www.w3.org/1999/xhtml">
              <xs:documentation></xs:documentation>
              <xs:documentation>
                <a href="https://talkbank.org/0info/manuals/CHAT.html#Level">CHAT manual section on this topic...</a>
              </xs:documentation>
            </xs:annotation>
          </xs:enumeration>
          <xs:enumeration value="falling to mid">
            <xs:annotation xmlns="http://www.w3.org/1999/xhtml">
              <xs:documentation></xs:documentation>
              <xs:documentation>
                <a href="https://talkbank.org/0info/manuals/CHAT.html#FallingToMid">CHAT manual section on this topic...</a>
              </xs:documentation>
            </xs:annotation>
          </xs:enumeration>
          <xs:enumeration value="falling to low">
            <xs:annotation xmlns="http://www.w3.org/1999/xhtml">
              <xs:documentation></xs:documentation>
              <xs:documentation>
                <a href="https://talkbank.org/0info/manuals/CHAT.html#FallingToLow">CHAT manual section on this topic...</a>
              </xs:documentation>
            </xs:annotation>
          </xs:enumeration>
          <xs:enumeration value="unmarked ending">
            <xs:annotation xmlns="http://www.w3.org/1999/xhtml">
              <xs:documentation></xs:documentation>
              <xs:documentation>
                <a href="https://talkbank.org/0info/manuals/CHAT.html#UnmarkedEnding">CHAT manual section on this topic...</a>
              </xs:documentation>
            </xs:annotation>
          </xs:enumeration>
          <xs:enumeration value="uptake">
            <xs:annotation xmlns="http://www.w3.org/1999/xhtml">
              <xs:documentation></xs:documentation>
              <xs:documentation>
                <a href="https://talkbank.org/0info/manuals/CHAT.html#Uptake">CHAT manual section on this topic...</a>
              </xs:documentation>
            </xs:annotation>
          </xs:enumeration>
        </xs:restriction>
      </xs:simpleType>
    </xs:attribute>
  </xs:complexType>
</xs:element>
Element tagMarker
Namespace http://www.talkbank.org/ns/talkbank
Annotations
Tag marker, used in both main line and %mor.
Diagram
Diagram talkbank_xsd.tmp#tagMarker_type talkbank_xsd.tmp#mor
Properties
content complex
mixed false
Used by
Elements g, pg, sg, u, wor
Model
Children mor
Instance
<tagMarker type="" xmlns="http://www.talkbank.org/ns/talkbank">
  <mor omitted="" type="">{1,1}</mor>
</tagMarker>
Attributes
QName Type Use
type restriction of xs:string required
Source
<xs:element name="tagMarker">
  <xs:annotation xmlns="http://www.w3.org/1999/xhtml">
    <xs:documentation>Tag marker, used in both main line and %mor.</xs:documentation>
    <xs:documentation>
      <a href="https://talkbank.org/0info/manuals/CHAT.html#Satellite_Marker">CHAT manual section on this topic...</a>
    </xs:documentation>
    <xs:documentation>
      <a href="https://talkbank.org/0info/manuals/MOR.html#MorphologicalTagMarker">MOR manual section on this topic...</a>
    </xs:documentation>
  </xs:annotation>
  <xs:complexType mixed="false">
    <xs:sequence minOccurs="0" maxOccurs="unbounded">
      <xs:element ref="mor"/>
    </xs:sequence>
    <xs:attribute name="type" use="required">
      <xs:simpleType>
        <xs:restriction base="xs:string">
          <xs:enumeration value="comma">
            <xs:annotation xmlns="http://www.w3.org/1999/xhtml">
              <xs:documentation>,</xs:documentation>
              <xs:documentation>
                <a href="https://talkbank.org/0info/manuals/CHAT.html#Comma">CHAT manual section on this topic...</a>
              </xs:documentation>
            </xs:annotation>
          </xs:enumeration>
          <xs:enumeration value="tag">
            <xs:annotation xmlns="http://www.w3.org/1999/xhtml">
              <xs:documentation></xs:documentation>
              <xs:documentation>
                <a href="https://talkbank.org/0info/manuals/CHAT.html#Tag_Satellite_Marker">CHAT manual section on this topic...</a>
              </xs:documentation>
              <xs:documentation>
                <a href="https://talkbank.org/0info/manuals/MOR.html#MorphologicalTagMarker_Tag">MOR manual section on this topic...</a>
              </xs:documentation>
            </xs:annotation>
          </xs:enumeration>
          <xs:enumeration value="vocative">
            <xs:annotation xmlns="http://www.w3.org/1999/xhtml">
              <xs:documentation></xs:documentation>
              <xs:documentation>
                <a href="https://talkbank.org/0info/manuals/CHAT.html#Vocative_Satellite_Marker">CHAT manual section on this topic...</a>
              </xs:documentation>
              <xs:documentation>
                <a href="https://talkbank.org/0info/manuals/MOR.html#MorphologicalTagMarker_Vocative">MOR manual section on this topic...</a>
              </xs:documentation>
            </xs:annotation>
          </xs:enumeration>
        </xs:restriction>
      </xs:simpleType>
    </xs:attribute>
  </xs:complexType>
</xs:element>
Element nonvocal
Namespace http://www.talkbank.org/ns/talkbank
Annotations
Diagram
Diagram talkbank_xsd.tmp#nonemptyStringType talkbank_xsd.tmp#nonvocal_type
Type extension of nonemptyStringType
Type hierarchy
Properties
content complex
mixed false
Used by
Elements g, pg, sg, u, wor
Attributes
QName Type Use Annotation
type beginEndSimpleType required
Either begin, end, or simple. CHAT manual section on this topic...
Source
<xs:element name="nonvocal">
  <xs:annotation xmlns="http://www.w3.org/1999/xhtml">
    <xs:documentation>Nonvocal material.</xs:documentation>
    <xs:documentation>
      <a href="https://talkbank.org/0info/manuals/CHAT.html#LongNonverbalEvent">CHAT manual section on this topic...</a>
    </xs:documentation>
  </xs:annotation>
  <xs:complexType mixed="false">
    <xs:simpleContent>
      <xs:extension base="nonemptyStringType">
        <xs:attribute name="type" type="beginEndSimpleType" use="required">
          <xs:annotation xmlns="http://www.w3.org/1999/xhtml">
            <xs:documentation>Either begin, end, or simple.</xs:documentation>
            <xs:documentation>
              <a href="https://talkbank.org/0info/manuals/CHAT.html#LongNonverbalEvent">CHAT manual section on this topic...</a>
            </xs:documentation>
          </xs:annotation>
        </xs:attribute>
      </xs:extension>
    </xs:simpleContent>
  </xs:complexType>
</xs:element>
Element sg
Namespace http://www.talkbank.org/ns/talkbank
Annotations
Group purely for sign annotation purposes. Note that there are no main line annotations allowed for the group. Grouping brackets 〔 and 〕 may be used.
Diagram
Diagram talkbank_xsd.tmp#w talkbank_xsd.tmp#g talkbank_xsd.tmp#quotation talkbank_xsd.tmp#pause talkbank_xsd.tmp#internal-media talkbank_xsd.tmp#freecode talkbank_xsd.tmp#e talkbank_xsd.tmp#s talkbank_xsd.tmp#tagMarker talkbank_xsd.tmp#long-feature talkbank_xsd.tmp#nonvocal talkbank_xsd.tmp#overlap-point talkbank_xsd.tmp#underline talkbank_xsd.tmp#italic talkbank_xsd.tmp#sw
Properties
content complex
mixed false
Used by
Elements g, u, wor
Model
Children e, freecode, g, internal-media, italic, long-feature, nonvocal, overlap-point, pause, quotation, s, sw, tagMarker, underline, w
Instance
<sg xmlns="http://www.talkbank.org/ns/talkbank">
  <w formType="" type="" untranscribed="" user-special-form="">{1,1}</w>
  <g>{1,1}</g>
  <quotation type="">{1,1}</quotation>
  <pause length="" symbolic-length="">{1,1}</pause>
  <internal-media end="" skip="" start="" unit="">{1,1}</internal-media>
  <freecode>{1,1}</freecode>
  <e>{1,1}</e>
  <s type="">{1,1}</s>
  <tagMarker type="">{1,1}</tagMarker>
  <long-feature type="">{1,1}</long-feature>
  <nonvocal type="">{1,1}</nonvocal>
  <overlap-point index="" start-end="" top-bottom="">{1,1}</overlap-point>
  <underline type="">{1,1}</underline>
  <italic type="">{1,1}</italic>
  <sw>{1,unbounded}</sw>
</sg>
Source
<xs:element name="sg">
  <xs:annotation xmlns="http://www.w3.org/1999/xhtml">
    <xs:documentation>Group purely for sign annotation purposes. Note that there are no main line annotations allowed for the group. Grouping brackets 〔 and 〕 may be used.</xs:documentation>
    <xs:documentation>
      <a href="https://talkbank.org/0info/manuals/CHAT.html#Sign_Group">CHAT manual section on this topic...</a>
    </xs:documentation>
  </xs:annotation>
  <xs:complexType mixed="false">
    <xs:sequence>
      <xs:choice maxOccurs="unbounded">
        <xs:element ref="w"/>
        <xs:element ref="g"/>
        <xs:element ref="quotation"/>
        <xs:element ref="pause"/>
        <xs:element ref="internal-media"/>
        <xs:element ref="freecode"/>
        <xs:element ref="e"/>
        <xs:element ref="s"/>
        <xs:element ref="tagMarker"/>
        <xs:element ref="long-feature"/>
        <xs:element ref="nonvocal"/>
        <xs:element ref="overlap-point"/>
        <xs:element ref="underline"/>
        <xs:element ref="italic"/>
      </xs:choice>
      <xs:element ref="sw" minOccurs="1" maxOccurs="unbounded"/>
    </xs:sequence>
  </xs:complexType>
</xs:element>
Element sw
Namespace http://www.talkbank.org/ns/talkbank
Annotations
Diagram
Diagram talkbank_xsd.tmp#nonemptyStringType
Type extension of nonemptyStringType
Type hierarchy
Properties
content complex
mixed false
Used by
Element sg
Source
<xs:element name="sw">
  <xs:annotation xmlns="http://www.w3.org/1999/xhtml">
    <xs:documentation>Atomic unit on the %sin tier.</xs:documentation>
    <xs:documentation>
      <a href="https://talkbank.org/0info/manuals/CHAT.html#Sign_Tier">CHAT manual section on this topic...</a>
      <a href="https://talkbank.org/0info/manuals/CHAT.html#Sign_Word">CHAT manual section on this topic...</a>
    </xs:documentation>
  </xs:annotation>
  <xs:complexType mixed="false">
    <xs:simpleContent>
      <xs:extension base="nonemptyStringType"/>
    </xs:simpleContent>
  </xs:complexType>
</xs:element>
Element t
Namespace http://www.talkbank.org/ns/talkbank
Annotations
Main line terminator with optional %mor information.
Diagram
Diagram talkbank_xsd.tmp#baseTerminatorType_type talkbank_xsd.tmp#baseTerminatorType talkbank_xsd.tmp#mor
Type extension of baseTerminatorType
Type hierarchy
Properties
content complex
mixed false
Used by
Elements u, wor
Model
Children mor
Instance
<t type="" xmlns="http://www.talkbank.org/ns/talkbank">
  <mor omitted="" type="">{0,unbounded}</mor>
</t>
Attributes
QName Type Use
type restriction of xs:string required
Source
<xs:element name="t">
  <xs:annotation xmlns="http://www.w3.org/1999/xhtml">
    <xs:documentation>Main line terminator with optional %mor information.</xs:documentation>
    <xs:documentation>
      <a href="https://talkbank.org/0info/manuals/CHAT.html#Terminators">CHAT manual section on this topic...</a>
    </xs:documentation>
    <xs:documentation>
      <a href="https://talkbank.org/0info/manuals/MOR.html#Terminator_Alignment">MOR manual section on this topic...</a>
    </xs:documentation>
  </xs:annotation>
  <xs:complexType mixed="false">
    <xs:complexContent>
      <xs:extension base="baseTerminatorType">
        <xs:sequence>
          <xs:element ref="mor" minOccurs="0" maxOccurs="unbounded"/>
        </xs:sequence>
      </xs:extension>
    </xs:complexContent>
  </xs:complexType>
</xs:element>
Element postcode
Namespace http://www.talkbank.org/ns/talkbank
Annotations
Code that can only occur at the end of an utterance. Currently arbitrary information, although there are some conventions.
Diagram
Diagram talkbank_xsd.tmp#nonemptyStringType
Type extension of nonemptyStringType
Type hierarchy
Properties
content complex
mixed false
Used by
Elements u, wor
Source
<xs:element name="postcode">
  <xs:annotation xmlns="http://www.w3.org/1999/xhtml">
    <xs:documentation>Code that can only occur at the end of an utterance. Currently arbitrary information, although there are some conventions.</xs:documentation>
    <xs:documentation>
      <a href="https://talkbank.org/0info/manuals/CHAT.html#Postcodes">CHAT manual section on this topic...</a>
    </xs:documentation>
    <xs:documentation>
      <a href="https://talkbank.org/0info/manuals/CHAT.html#IncludedUtterancePostcode">CHAT manual section on this topic...</a>
    </xs:documentation>
    <xs:documentation>
      <a href="https://talkbank.org/0info/manuals/CHAT.html#ExcludedUtterancePostcode">CHAT manual section on this topic...</a>
    </xs:documentation>
  </xs:annotation>
  <xs:complexType mixed="false">
    <xs:simpleContent>
      <xs:extension base="nonemptyStringType"/>
    </xs:simpleContent>
  </xs:complexType>
</xs:element>
Element a
Namespace http://www.talkbank.org/ns/talkbank
Annotations
Dependent tier: scoped annotation that applies to a whole utterance.
Diagram
Diagram talkbank_xsd.tmp#a_flavor talkbank_xsd.tmp#a_type talkbank_xsd.tmp#a_who talkbank_xsd.tmp#media talkbank_xsd.tmp#mediaPic
Properties
content complex
mixed true
Used by
Elements u, wor
Model
Children media, mediaPic
Instance
<a flavor="" type="" who="" xmlns="http://www.talkbank.org/ns/talkbank">
  <media end="" skip="" start="" unit="">{1,1}</media>
  <mediaPic href="">{1,1}</mediaPic>
</a>
Attributes
QName Type Use Annotation
flavor nonemptyStringType optional
Open-ended user-specifiable annotation subtype. CHAT manual section on this topic...
type annotationTypeType optional
who nonemptyStringType optional
Allows for identification of a user who made this annotation. (Not currently supported in CHAT.)
Source
<xs:element name="a">
  <xs:annotation xmlns="http://www.w3.org/1999/xhtml">
    <xs:documentation>Dependent tier: scoped annotation that applies to a whole utterance.</xs:documentation>
    <xs:documentation>
      <a href="https://talkbank.org/0info/manuals/CHAT.html#DependentTiers">CHAT manual section on this topic...</a>
    </xs:documentation>
  </xs:annotation>
  <xs:complexType mixed="true">
    <xs:choice minOccurs="0" maxOccurs="unbounded">
      <xs:element ref="media"/>
      <xs:element ref="mediaPic"/>
    </xs:choice>
    <xs:attribute name="flavor" type="nonemptyStringType" use="optional">
      <xs:annotation xmlns="http://www.w3.org/1999/xhtml">
        <xs:documentation>Open-ended user-specifiable annotation subtype.</xs:documentation>
        <xs:documentation>
          <a href="https://talkbank.org/0info/manuals/CHAT.html#User_Tier">CHAT manual section on this topic...</a>
        </xs:documentation>
      </xs:annotation>
    </xs:attribute>
    <xs:attribute name="type" type="annotationTypeType"/>
    <!-- MUN (4 Mar 2005): Added an optional 'who' attribute -->
    <xs:attribute name="who" type="nonemptyStringType" use="optional">
      <xs:annotation xmlns="http://www.w3.org/1999/xhtml">
        <xs:documentation>Allows for identification of a user who made this annotation. (Not currently supported in CHAT.)</xs:documentation>
      </xs:annotation>
    </xs:attribute>
  </xs:complexType>
</xs:element>
Element wor
Namespace http://www.talkbank.org/ns/talkbank
Annotations
%wor dependent tier, similar to main tier.
Diagram
Diagram xml_xsd.tmp#lang talkbank_xsd.tmp#linker talkbank_xsd.tmp#w talkbank_xsd.tmp#g talkbank_xsd.tmp#pg talkbank_xsd.tmp#sg talkbank_xsd.tmp#quotation talkbank_xsd.tmp#pause talkbank_xsd.tmp#internal-media talkbank_xsd.tmp#freecode talkbank_xsd.tmp#e talkbank_xsd.tmp#s talkbank_xsd.tmp#tagMarker talkbank_xsd.tmp#overlap-point talkbank_xsd.tmp#underline talkbank_xsd.tmp#italic talkbank_xsd.tmp#long-feature talkbank_xsd.tmp#nonvocal talkbank_xsd.tmp#t talkbank_xsd.tmp#postcode talkbank_xsd.tmp#media talkbank_xsd.tmp#k talkbank_xsd.tmp#error talkbank_xsd.tmp#a
Properties
content complex
mixed false
Used by
Element u
Model
Children a, e, error, freecode, g, internal-media, italic, k, linker, long-feature, media, nonvocal, overlap-point, pause, pg, postcode, quotation, s, sg, t, tagMarker, underline, w
Instance
<wor xml:lang="" xmlns="http://www.talkbank.org/ns/talkbank">
  <linker type="">{0,unbounded}</linker>
  <w formType="" type="" untranscribed="" user-special-form="">{1,1}</w>
  <g>{1,1}</g>
  <pg>{1,1}</pg>
  <sg>{1,1}</sg>
  <quotation type="">{1,1}</quotation>
  <pause length="" symbolic-length="">{1,1}</pause>
  <internal-media end="" skip="" start="" unit="">{0,1}</internal-media>
  <freecode>{1,1}</freecode>
  <e>{1,1}</e>
  <s type="">{1,1}</s>
  <tagMarker type="">{1,1}</tagMarker>
  <overlap-point index="" start-end="" top-bottom="">{1,1}</overlap-point>
  <underline type="">{1,1}</underline>
  <italic type="">{1,1}</italic>
  <long-feature type="">{1,1}</long-feature>
  <nonvocal type="">{1,1}</nonvocal>
  <t type="">{1,1}</t>
  <postcode>{0,unbounded}</postcode>
  <media end="" skip="" start="" unit="">{0,1}</media>
  <k type="">{1,1}</k>
  <error>{1,1}</error>
  <a flavor="" type="" who="">{1,1}</a>
</wor>
Attributes
QName Type Use Annotation
xml:lang union of(xs:language, restriction of xs:string) optional
Attempting to install the relevant ISO 2- and 3-letter codes as the enumerated possible values is probably never going to be a realistic possibility. See RFC 3066 at http://www.ietf.org/rfc/rfc3066.txt and the IANA registry at http://www.iana.org/assignments/lang-tag-apps.htm for further information. The union allows for the 'un-declaration' of xml:lang with the empty string.
Source
<xs:element name="wor">
  <xs:annotation xmlns="http://www.w3.org/1999/xhtml">
    <xs:documentation>%wor dependent tier, similar to main tier.</xs:documentation>
    <xs:documentation>
      <a href="https://talkbank.org/0info/manuals/CHAT.html#Wor_Tier">CHAT manual section on this topic...</a>
    </xs:documentation>
  </xs:annotation>
  <xs:complexType mixed="false">
    <xs:sequence>
      <xs:element ref="linker" minOccurs="0" maxOccurs="unbounded"/>
      <xs:choice maxOccurs="unbounded">
        <xs:element ref="w"/>
        <xs:element ref="g"/>
        <xs:element ref="pg"/>
        <xs:element ref="sg"/>
        <xs:element ref="quotation"/>
        <xs:element ref="pause"/>
        <xs:element ref="internal-media" minOccurs="0"/>
        <xs:element ref="freecode"/>
        <xs:element ref="e"/>
        <xs:element ref="s"/>
        <xs:element ref="tagMarker"/>
        <xs:element ref="overlap-point"/>
        <xs:element ref="underline"/>
        <xs:element ref="italic"/>
        <xs:element ref="long-feature"/>
        <xs:element ref="nonvocal"/>
      </xs:choice>
      <xs:element ref="t"/>
      <xs:element ref="postcode" minOccurs="0" maxOccurs="unbounded"/>
      <xs:element ref="media" minOccurs="0"/>
      <xs:choice minOccurs="0" maxOccurs="unbounded">
        <xs:element ref="k"/>
        <xs:element ref="error"/>
        <xs:element ref="a"/>
      </xs:choice>
    </xs:sequence>
    <xs:attribute ref="xml:lang">
      <xs:annotation xmlns="http://www.w3.org/1999/xhtml">
        <xs:documentation>The language the entire utterance is in (unless individual words' languages are overridden explicitly).</xs:documentation>
        <xs:documentation>
          <a href="https://talkbank.org/0info/manuals/CHAT.html#Language_Precode">CHAT manual section on this topic...</a>
        </xs:documentation>
      </xs:annotation>
    </xs:attribute>
  </xs:complexType>
</xs:element>
Complex Type participantType
Namespace http://www.talkbank.org/ns/talkbank
Annotations
Information about a participant
Diagram
Diagram talkbank_xsd.tmp#participantType_id talkbank_xsd.tmp#participantType_role talkbank_xsd.tmp#participantType_name talkbank_xsd.tmp#participantType_age talkbank_xsd.tmp#participantType_group talkbank_xsd.tmp#participantType_sex talkbank_xsd.tmp#participantType_SES talkbank_xsd.tmp#participantType_education talkbank_xsd.tmp#participantType_custom-field talkbank_xsd.tmp#participantType_birthday talkbank_xsd.tmp#participantType_language talkbank_xsd.tmp#participantType_first-language talkbank_xsd.tmp#participantType_birthplace
Properties
mixed false
Used by
Attributes
QName Type Use Annotation
SES nonemptyStringType optional
age xs:duration optional
Speaker's age, start of range during transcript. CHAT manual section on this topic...
birthday xs:date optional
Speaker's birth date. CHAT manual section on this topic...
birthplace nonemptyStringType optional
Speaker's birthplace. CHAT manual section on this topic...
custom-field nonemptyStringType optional
Custom field for additional information about speaker. CHAT manual section on this topic...
education nonemptyStringType optional
first-language languageType optional
Speaker's first language (note that this does not need to be listed in the languages header). CHAT manual section on this topic...
group nonemptyStringType optional
id speakerID required
language languagesType optional
Speaker's list of languages. Actually redundant because duplicated from transcript's list of languages. CHAT manual section on this topic...
name nonemptyStringType optional
role roleType required
sex sexType optional
Source
<xs:complexType name="participantType" mixed="false">
  <xs:annotation xmlns="http://www.w3.org/1999/xhtml">
    <xs:documentation>Information about a participant</xs:documentation>
    <xs:documentation>
      <a href="https://talkbank.org/0info/manuals/CHAT.html#ID_Header">CHAT manual section on this topic...</a>
    </xs:documentation>
  </xs:annotation>
  <xs:attribute name="id" type="speakerID" use="required">
    <xs:annotation xmlns="http://www.w3.org/1999/xhtml">
      <xs:documentation>Speaker's id.</xs:documentation>
      <xs:documentation>
        <a href="https://talkbank.org/0info/manuals/CHAT.html#Speaker_Code_Field">CHAT manual section on this topic...</a>
      </xs:documentation>
    </xs:annotation>
  </xs:attribute>
  <xs:attribute name="role" type="roleType" use="required">
    <xs:annotation xmlns="http://www.w3.org/1999/xhtml">
      <xs:documentation>Speaker's role.</xs:documentation>
      <xs:documentation>
        <a href="https://talkbank.org/0info/manuals/CHAT.html#Role">CHAT manual section on this topic...</a>
      </xs:documentation>
      <xs:documentation>
        <a href="https://talkbank.org/0info/manuals/CHAT.html#Role_Field">CHAT manual section on this topic...</a>
      </xs:documentation>
    </xs:annotation>
  </xs:attribute>
  <xs:attribute name="name" type="nonemptyStringType" use="optional">
    <xs:annotation xmlns="http://www.w3.org/1999/xhtml">
      <xs:documentation>Speaker's name.</xs:documentation>
      <xs:documentation>
        <a href="https://talkbank.org/0info/manuals/CHAT.html#Name_Field">CHAT manual section on this topic...</a>
      </xs:documentation>
    </xs:annotation>
  </xs:attribute>
  <xs:attribute name="age" type="xs:duration" use="optional">
    <xs:annotation xmlns="http://www.w3.org/1999/xhtml">
      <xs:documentation>Speaker's age, start of range during transcript.</xs:documentation>
      <xs:documentation>
        <a href="https://talkbank.org/0info/manuals/CHAT.html#Age_Field">CHAT manual section on this topic...</a>
      </xs:documentation>
    </xs:annotation>
  </xs:attribute>
  <xs:attribute name="group" type="nonemptyStringType" use="optional">
    <xs:annotation xmlns="http://www.w3.org/1999/xhtml">
      <xs:documentation>Speaker's group.</xs:documentation>
      <xs:documentation>
        <a href="https://talkbank.org/0info/manuals/CHAT.html#Group_Field">CHAT manual section on this topic...</a>
      </xs:documentation>
    </xs:annotation>
  </xs:attribute>
  <xs:attribute name="sex" type="sexType" use="optional">
    <xs:annotation xmlns="http://www.w3.org/1999/xhtml">
      <xs:documentation>Speaker's sex.</xs:documentation>
      <xs:documentation>
        <a href="https://talkbank.org/0info/manuals/CHAT.html#Sex_Field">CHAT manual section on this topic...</a>
      </xs:documentation>
    </xs:annotation>
  </xs:attribute>
  <xs:attribute name="SES" type="nonemptyStringType" use="optional">
    <xs:annotation xmlns="http://www.w3.org/1999/xhtml">
      <xs:documentation>Speaker's SES.</xs:documentation>
      <xs:documentation>
        <a href="https://talkbank.org/0info/manuals/CHAT.html#SES_Field">CHAT manual section on this topic...</a>
      </xs:documentation>
    </xs:annotation>
  </xs:attribute>
  <xs:attribute name="education" type="nonemptyStringType" use="optional">
    <xs:annotation xmlns="http://www.w3.org/1999/xhtml">
      <xs:documentation>Speaker's education.</xs:documentation>
      <xs:documentation>
        <a href="https://talkbank.org/0info/manuals/CHAT.html#Education_Field">CHAT manual section on this topic...</a>
      </xs:documentation>
    </xs:annotation>
  </xs:attribute>
  <xs:attribute name="custom-field" type="nonemptyStringType" use="optional">
    <xs:annotation xmlns="http://www.w3.org/1999/xhtml">
      <xs:documentation>Custom field for additional information about speaker.</xs:documentation>
      <xs:documentation>
        <a href="https://talkbank.org/0info/manuals/CHAT.html#Custom_Field">CHAT manual section on this topic...</a>
      </xs:documentation>
    </xs:annotation>
  </xs:attribute>
  <xs:attribute name="birthday" type="xs:date" use="optional">
    <xs:annotation xmlns="http://www.w3.org/1999/xhtml">
      <xs:documentation>Speaker's birth date.</xs:documentation>
      <xs:documentation>
        <a href="https://talkbank.org/0info/manuals/CHAT.html#Birth_Header">CHAT manual section on this topic...</a>
      </xs:documentation>
    </xs:annotation>
  </xs:attribute>
  <xs:attribute name="language" type="languagesType" use="optional">
    <xs:annotation xmlns="http://www.w3.org/1999/xhtml">
      <xs:documentation>Speaker's list of languages. Actually redundant because duplicated from transcript's list of languages.</xs:documentation>
      <xs:documentation>
        <a href="https://talkbank.org/0info/manuals/CHAT.html#Languages_Header">CHAT manual section on this topic...</a>
      </xs:documentation>
    </xs:annotation>
  </xs:attribute>
  <xs:attribute name="first-language" type="languageType" use="optional">
    <xs:annotation xmlns="http://www.w3.org/1999/xhtml">
      <xs:documentation>Speaker's first language (note that this does not need to be listed in the languages header).</xs:documentation>
      <xs:documentation>
        <a href="https://talkbank.org/0info/manuals/CHAT.html#L1_Header">CHAT manual section on this topic...</a>
      </xs:documentation>
    </xs:annotation>
  </xs:attribute>
  <xs:attribute name="birthplace" type="nonemptyStringType" use="optional">
    <xs:annotation xmlns="http://www.w3.org/1999/xhtml">
      <xs:documentation>Speaker's birthplace.</xs:documentation>
      <xs:documentation>
        <a href="https://talkbank.org/0info/manuals/CHAT.html#Birthplace_Header">CHAT manual section on this topic...</a>
      </xs:documentation>
    </xs:annotation>
  </xs:attribute>
</xs:complexType>
Simple Type speakerID
Namespace http://www.talkbank.org/ns/talkbank
Annotations
Legal speaker ID for identifying utterances.
Diagram
Diagram talkbank_xsd.tmp#nonemptyStringType
Type nonemptyStringType
Type hierarchy
Facets
minLength 1
Used by
Source
<xs:simpleType name="speakerID">
  <xs:annotation xmlns="http://www.w3.org/1999/xhtml">
    <xs:documentation>Legal speaker ID for identifying utterances.</xs:documentation>
    <xs:documentation>
      <a href="https://talkbank.org/0info/manuals/CHAT.html#Speaker_ID">CHAT manual section on this topic...</a>
    </xs:documentation>
  </xs:annotation>
  <xs:restriction base="nonemptyStringType">
  </xs:restriction>
</xs:simpleType>
Simple Type nonemptyStringType
Namespace http://www.talkbank.org/ns/talkbank
Annotations
A nonempty string.
Diagram
Diagram
Type restriction of xs:string
Facets
minLength 1
Used by
Source
<xs:simpleType name="nonemptyStringType">
  <xs:annotation xmlns="http://www.w3.org/1999/xhtml">
    <xs:documentation>A nonempty string.</xs:documentation>
  </xs:annotation>
  <xs:restriction base="xs:string">
    <xs:minLength value="1"/>
  </xs:restriction>
</xs:simpleType>
Simple Type roleType
Namespace http://www.talkbank.org/ns/talkbank
Annotations
Diagram
Diagram
Type restriction of xs:string
Facets
enumeration Target_Child
enumeration Target_Adult
enumeration Child
enumeration Mother
enumeration Father
enumeration Brother
enumeration Sister
enumeration Sibling
enumeration Grandfather
enumeration Grandmother
enumeration Relative
enumeration Participant
enumeration Therapist
enumeration Informant
enumeration Subject
enumeration Investigator
enumeration Partner
enumeration Boy
enumeration Girl
enumeration Adult
enumeration Teenager
enumeration Male
enumeration Female
enumeration Visitor
enumeration Friend
enumeration Playmate
enumeration Caretaker
enumeration Environment
enumeration Group
enumeration Unidentified
enumeration Uncertain
enumeration Other
enumeration Text
enumeration Media
enumeration PlayRole
enumeration LENA
enumeration Justice
enumeration Attorney
enumeration Doctor
enumeration Nurse
enumeration Student
enumeration Teacher
enumeration Host
enumeration Guest
enumeration Leader
enumeration Member
enumeration Narrator
enumeration Speaker
enumeration Audience
Used by
Source
<xs:simpleType name="roleType">
  <xs:annotation xmlns="http://www.w3.org/1999/xhtml">
    <xs:documentation>Allowable roles.</xs:documentation>
    <xs:documentation>
      <a href="https://talkbank.org/0info/manuals/CHAT.html#Role">CHAT manual section on this topic...</a>
    </xs:documentation>
  </xs:annotation>
  <xs:restriction base="xs:string">
    <xs:enumeration value="Target_Child"/>
    <xs:enumeration value="Target_Adult"/>
    <xs:enumeration value="Child"/>
    <xs:enumeration value="Mother"/>
    <xs:enumeration value="Father"/>
    <xs:enumeration value="Brother"/>
    <xs:enumeration value="Sister"/>
    <xs:enumeration value="Sibling"/>
    <xs:enumeration value="Grandfather"/>
    <xs:enumeration value="Grandmother"/>
    <xs:enumeration value="Relative"/>
    <xs:enumeration value="Participant"/>
    <xs:enumeration value="Therapist"/>
    <xs:enumeration value="Informant"/>
    <xs:enumeration value="Subject"/>
    <xs:enumeration value="Investigator"/>
    <xs:enumeration value="Partner"/>
    <xs:enumeration value="Boy"/>
    <xs:enumeration value="Girl"/>
    <xs:enumeration value="Adult"/>
    <xs:enumeration value="Teenager"/>
    <xs:enumeration value="Male"/>
    <xs:enumeration value="Female"/>
    <xs:enumeration value="Visitor"/>
    <xs:enumeration value="Friend"/>
    <xs:enumeration value="Playmate"/>
    <xs:enumeration value="Caretaker"/>
    <xs:enumeration value="Environment"/>
    <xs:enumeration value="Group"/>
    <xs:enumeration value="Unidentified"/>
    <xs:enumeration value="Uncertain"/>
    <xs:enumeration value="Other"/>
    <xs:enumeration value="Text"/>
    <xs:enumeration value="Media"/>
    <xs:enumeration value="PlayRole"/>
    <xs:enumeration value="LENA"/>
    <xs:enumeration value="Justice"/>
    <xs:enumeration value="Attorney"/>
    <xs:enumeration value="Doctor"/>
    <xs:enumeration value="Nurse"/>
    <xs:enumeration value="Student"/>
    <xs:enumeration value="Teacher"/>
    <xs:enumeration value="Host"/>
    <xs:enumeration value="Guest"/>
    <xs:enumeration value="Leader"/>
    <xs:enumeration value="Member"/>
    <xs:enumeration value="Narrator"/>
    <xs:enumeration value="Speaker"/>
    <xs:enumeration value="Audience"/>
  </xs:restriction>
</xs:simpleType>
Simple Type sexType
Namespace http://www.talkbank.org/ns/talkbank
Diagram
Diagram
Type restriction of xs:NMTOKEN
Facets
enumeration male
enumeration female
Used by
Source
<xs:simpleType name="sexType">
  <xs:restriction base="xs:NMTOKEN">
    <xs:enumeration value="male"/>
    <xs:enumeration value="female"/>
  </xs:restriction>
</xs:simpleType>
Simple Type languagesType
Namespace http://www.talkbank.org/ns/talkbank
Annotations
A list of languages, using the official ISO codes.
Diagram
Diagram talkbank_xsd.tmp#languageType
Type list of languageType
Used by
Source
<xs:simpleType name="languagesType">
  <xs:annotation xmlns="http://www.w3.org/1999/xhtml">
    <xs:documentation>A list of languages, using the official ISO codes.</xs:documentation>
    <xs:documentation>
      <a href="https://talkbank.org/0info/manuals/CHAT.html#ISO_Language_Codes">CHAT manual section on this topic...</a>
    </xs:documentation>
  </xs:annotation>
  <xs:list itemType="languageType"/>
</xs:simpleType>
Simple Type languageType
Namespace http://www.talkbank.org/ns/talkbank
Annotations
Language code restricted to only three instead of one to eight characters.
Diagram
Diagram
Type restriction of xs:language
Facets
pattern ([a-zA-Z]{1,8}(-[a-zA-Z0-9]{1,8})*) & ([a-zA-Z]{3}(-[a-zA-Z0-9]{1,8})*)
Used by
Source
<xs:simpleType name="languageType">
  <xs:annotation xmlns="http://www.w3.org/1999/xhtml">
    <xs:documentation>Language code restricted to only three instead of one to eight characters.</xs:documentation>
    <xs:documentation>
      <a href="https://talkbank.org/0info/manuals/CHAT.html#Languages_Header">CHAT manual section on this topic...</a>
    </xs:documentation>
  </xs:annotation>
  <xs:restriction base="xs:language">
    <xs:pattern value="[a-zA-Z]{3}(-[a-zA-Z0-9]{1,8})*"/>
  </xs:restriction>
</xs:simpleType>
Complex Type mediaType
Namespace http://www.talkbank.org/ns/talkbank
Annotations
A pointer to a selection in the single video/audio file associated with the transcript.
Diagram
Diagram talkbank_xsd.tmp#mediaType_start talkbank_xsd.tmp#mediaType_end talkbank_xsd.tmp#mediaType_unit talkbank_xsd.tmp#mediaType_skip
Properties
mixed false
Used by
Elements internal-media, media
Attributes
QName Type Use Annotation
end xs:decimal required
The end time for the selection. CHAT manual section on this topic...
skip xs:boolean optional
Whether the CLAN editor should skip upon playback. CHAT manual section on this topic...
start xs:decimal required
The start time for the selection. CHAT manual section on this topic...
unit mediaUnitType required
The unit of time used for the selection. CHAT manual section on this topic...
Source
<xs:complexType name="mediaType" mixed="false">
  <xs:annotation xmlns="http://www.w3.org/1999/xhtml">
    <xs:documentation>A pointer to a selection in the single video/audio file associated with the transcript.</xs:documentation>
    <xs:documentation>
      <a href="https://talkbank.org/0info/manuals/CHAT.html#TextBullet">CHAT manual section on this topic...</a>
    </xs:documentation>
    <xs:documentation>
      <a href="https://talkbank.org/0info/manuals/CHAT.html#TimeAlignment_Scope">CHAT manual section on this topic...</a>
    </xs:documentation>
  </xs:annotation>
  <xs:attribute name="start" type="xs:decimal" use="required">
    <xs:annotation xmlns="http://www.w3.org/1999/xhtml">
      <xs:documentation>The start time for the selection.</xs:documentation>
      <xs:documentation>
        <a href="https://talkbank.org/0info/manuals/CHAT.html#TimeAlignment_Begin">CHAT manual section on this topic...</a>
      </xs:documentation>
    </xs:annotation>
  </xs:attribute>
  <xs:attribute name="end" type="xs:decimal" use="required">
    <xs:annotation xmlns="http://www.w3.org/1999/xhtml">
      <xs:documentation>The end time for the selection.</xs:documentation>
      <xs:documentation>
        <a href="https://talkbank.org/0info/manuals/CHAT.html#TimeAlignment_End">CHAT manual section on this topic...</a>
      </xs:documentation>
    </xs:annotation>
  </xs:attribute>
  <xs:attribute name="unit" type="mediaUnitType" use="required">
    <xs:annotation xmlns="http://www.w3.org/1999/xhtml">
      <xs:documentation>The unit of time used for the selection.</xs:documentation>
      <xs:documentation>
        <a href="https://talkbank.org/0info/manuals/CHAT.html#TimeAlignment_Unit">CHAT manual section on this topic...</a>
      </xs:documentation>
    </xs:annotation>
  </xs:attribute>
  <xs:attribute name="skip" type="xs:boolean">
    <xs:annotation xmlns="http://www.w3.org/1999/xhtml">
      <xs:documentation>Whether the CLAN editor should skip upon playback.</xs:documentation>
      <xs:documentation>
        <a href="https://talkbank.org/0info/manuals/CHAT.html#TimeAlignment_Skip">CHAT manual section on this topic...</a>
      </xs:documentation>
    </xs:annotation>
  </xs:attribute>
</xs:complexType>
Simple Type mediaUnitType
Namespace http://www.talkbank.org/ns/talkbank
Annotations
The time unit.
Diagram
Diagram
Type restriction of xs:NMTOKEN
Facets
enumeration f
frame
enumeration s
second
enumeration ms
millisecond
enumeration b
byte
enumeration c
character
Used by
Attribute mediaType/@unit
Source
<xs:simpleType name="mediaUnitType">
  <xs:annotation xmlns="http://www.w3.org/1999/xhtml">
    <xs:documentation>The time unit.</xs:documentation>
  </xs:annotation>
  <xs:restriction base="xs:NMTOKEN">
    <xs:enumeration value="f">
      <xs:annotation xmlns="http://www.w3.org/1999/xhtml">
        <xs:documentation>frame</xs:documentation>
      </xs:annotation>
    </xs:enumeration>
    <xs:enumeration value="s">
      <xs:annotation xmlns="http://www.w3.org/1999/xhtml">
        <xs:documentation>second</xs:documentation>
      </xs:annotation>
    </xs:enumeration>
    <!-- MUN added -->
    <xs:enumeration value="ms">
      <xs:annotation xmlns="http://www.w3.org/1999/xhtml">
        <xs:documentation>millisecond</xs:documentation>
      </xs:annotation>
    </xs:enumeration>
    <xs:enumeration value="b">
      <xs:annotation xmlns="http://www.w3.org/1999/xhtml">
        <xs:documentation>byte</xs:documentation>
      </xs:annotation>
    </xs:enumeration>
    <xs:enumeration value="c">
      <xs:annotation xmlns="http://www.w3.org/1999/xhtml">
        <xs:documentation>character</xs:documentation>
      </xs:annotation>
    </xs:enumeration>
  </xs:restriction>
</xs:simpleType>
Simple Type commentTypeType
Namespace http://www.talkbank.org/ns/talkbank
Annotations
The allowable types of comment headers.
Diagram
Diagram
Type restriction of xs:string
Facets
enumeration Activities
Activities.
enumeration Bck
Bck.
enumeration Date
Date of transcription.
enumeration Number
Number.
enumeration Recording Quality
Recording quality.
enumeration Transcription
Transcription.
enumeration Types
Types.
enumeration Blank
Blank.
enumeration T
Thumbnail.
enumeration Generic
Comment.
enumeration Location
Location.
enumeration New Episode
New episode.
enumeration Room Layout
Room layout.
enumeration Situation
Situation.
enumeration Tape Location
Tape location.
enumeration Time Duration
Time duration.
enumeration Time Start
Time start.
enumeration Transcriber
Transcriber for this transcript.
enumeration Warning
Warning.
enumeration Page
Page.
Used by
Attribute comment/@type
Source
<xs:simpleType name="commentTypeType">
  <xs:annotation xmlns="http://www.w3.org/1999/xhtml">
    <xs:documentation>The allowable types of comment headers.</xs:documentation>
    <xs:documentation>
      <a href="https://talkbank.org/0info/manuals/CHAT.html#Comment_Header">CHAT manual section on this topic...</a>
    </xs:documentation>
  </xs:annotation>
  <xs:restriction base="xs:string">
    <xs:enumeration value="Activities">
      <xs:annotation xmlns="http://www.w3.org/1999/xhtml">
        <xs:documentation>Activities.</xs:documentation>
        <xs:documentation>
          <a href="https://talkbank.org/0info/manuals/CHAT.html#Activities_Header">CHAT manual section on this topic...</a>
        </xs:documentation>
      </xs:annotation>
    </xs:enumeration>
    <xs:enumeration value="Bck">
      <xs:annotation xmlns="http://www.w3.org/1999/xhtml">
        <xs:documentation>Bck.</xs:documentation>
        <xs:documentation>
          <a href="https://talkbank.org/0info/manuals/CHAT.html#Bck_Header">CHAT manual section on this topic...</a>
        </xs:documentation>
      </xs:annotation>
    </xs:enumeration>
    <xs:enumeration value="Date">
      <xs:annotation xmlns="http://www.w3.org/1999/xhtml">
        <xs:documentation>Date of transcription.</xs:documentation>
        <xs:documentation>
          <a href="https://talkbank.org/0info/manuals/CHAT.html#Date_Header">CHAT manual section on this topic...</a>
        </xs:documentation>
      </xs:annotation>
    </xs:enumeration>
    <xs:enumeration value="Number">
      <xs:annotation xmlns="http://www.w3.org/1999/xhtml">
        <xs:documentation>Number.</xs:documentation>
        <xs:documentation>
          <a href="https://talkbank.org/0info/manuals/CHAT.html#Number_Header">CHAT manual section on this topic...</a>
        </xs:documentation>
      </xs:annotation>
    </xs:enumeration>
    <xs:enumeration value="Recording Quality">
      <xs:annotation xmlns="http://www.w3.org/1999/xhtml">
        <xs:documentation>Recording quality.</xs:documentation>
        <xs:documentation>
          <a href="https://talkbank.org/0info/manuals/CHAT.html#Recording_Quality_Header">CHAT manual section on this topic...</a>
        </xs:documentation>
      </xs:annotation>
    </xs:enumeration>
    <xs:enumeration value="Transcription">
      <xs:annotation xmlns="http://www.w3.org/1999/xhtml">
        <xs:documentation>Transcription.</xs:documentation>
        <xs:documentation>
          <a href="https://talkbank.org/0info/manuals/CHAT.html#Transcription_Header">CHAT manual section on this topic...</a>
        </xs:documentation>
      </xs:annotation>
    </xs:enumeration>
    <xs:enumeration value="Types">
      <xs:annotation xmlns="http://www.w3.org/1999/xhtml">
        <xs:documentation>Types.</xs:documentation>
        <xs:documentation>
          <a href="https://talkbank.org/0info/manuals/CHAT.html#Types_Header">CHAT manual section on this topic...</a>
        </xs:documentation>
      </xs:annotation>
    </xs:enumeration>
    <xs:enumeration value="Blank">
      <xs:annotation xmlns="http://www.w3.org/1999/xhtml">
        <xs:documentation>Blank.</xs:documentation>
        <xs:documentation>
          <a href="https://talkbank.org/0info/manuals/CHAT.html#Blank_Header">CHAT manual section on this topic...</a>
        </xs:documentation>
      </xs:annotation>
    </xs:enumeration>
    <xs:enumeration value="T">
      <xs:annotation xmlns="http://www.w3.org/1999/xhtml">
        <xs:documentation>Thumbnail.</xs:documentation>
        <xs:documentation>
          <a href="https://talkbank.org/0info/manuals/CHAT.html#Thumbnail_Header">CHAT manual section on this topic...</a>
        </xs:documentation>
      </xs:annotation>
    </xs:enumeration>
    <xs:enumeration value="Generic">
      <xs:annotation xmlns="http://www.w3.org/1999/xhtml">
        <xs:documentation>Comment.</xs:documentation>
        <xs:documentation>
          <a href="https://talkbank.org/0info/manuals/CHAT.html#Comment_Header">CHAT manual section on this topic...</a>
        </xs:documentation>
      </xs:annotation>
    </xs:enumeration>
    <xs:enumeration value="Location">
      <xs:annotation xmlns="http://www.w3.org/1999/xhtml">
        <xs:documentation>Location.</xs:documentation>
        <xs:documentation>
          <a href="https://talkbank.org/0info/manuals/CHAT.html#Location_Header">CHAT manual section on this topic...</a>
        </xs:documentation>
      </xs:annotation>
    </xs:enumeration>
    <xs:enumeration value="New Episode">
      <xs:annotation xmlns="http://www.w3.org/1999/xhtml">
        <xs:documentation>New episode.</xs:documentation>
        <xs:documentation>
          <a href="https://talkbank.org/0info/manuals/CHAT.html#New_Episode_Header">CHAT manual section on this topic...</a>
        </xs:documentation>
      </xs:annotation>
    </xs:enumeration>
    <xs:enumeration value="Room Layout">
      <xs:annotation xmlns="http://www.w3.org/1999/xhtml">
        <xs:documentation>Room layout.</xs:documentation>
        <xs:documentation>
          <a href="https://talkbank.org/0info/manuals/CHAT.html#Room_Layout_Header">CHAT manual section on this topic...</a>
        </xs:documentation>
      </xs:annotation>
    </xs:enumeration>
    <xs:enumeration value="Situation">
      <xs:annotation xmlns="http://www.w3.org/1999/xhtml">
        <xs:documentation>Situation.</xs:documentation>
        <xs:documentation>
          <a href="https://talkbank.org/0info/manuals/CHAT.html#Situation_Header">CHAT manual section on this topic...</a>
        </xs:documentation>
      </xs:annotation>
    </xs:enumeration>
    <xs:enumeration value="Tape Location">
      <xs:annotation xmlns="http://www.w3.org/1999/xhtml">
        <xs:documentation>Tape location.</xs:documentation>
        <xs:documentation>
          <a href="https://talkbank.org/0info/manuals/CHAT.html#Tape_Location_Header">CHAT manual section on this topic...</a>
        </xs:documentation>
      </xs:annotation>
    </xs:enumeration>
    <xs:enumeration value="Time Duration">
      <xs:annotation xmlns="http://www.w3.org/1999/xhtml">
        <xs:documentation>Time duration.</xs:documentation>
        <xs:documentation>
          <a href="https://talkbank.org/0info/manuals/CHAT.html#Time_Duration_Header">CHAT manual section on this topic...</a>
        </xs:documentation>
      </xs:annotation>
    </xs:enumeration>
    <xs:enumeration value="Time Start">
      <xs:annotation xmlns="http://www.w3.org/1999/xhtml">
        <xs:documentation>Time start.</xs:documentation>
        <xs:documentation>
          <a href="https://talkbank.org/0info/manuals/CHAT.html#Time_Start_Header">CHAT manual section on this topic...</a>
        </xs:documentation>
      </xs:annotation>
    </xs:enumeration>
    <xs:enumeration value="Transcriber">
      <xs:annotation xmlns="http://www.w3.org/1999/xhtml">
        <xs:documentation>Transcriber for this transcript.</xs:documentation>
        <xs:documentation>
          <a href="https://talkbank.org/0info/manuals/CHAT.html#Transcriber_Header">CHAT manual section on this topic...</a>
        </xs:documentation>
      </xs:annotation>
    </xs:enumeration>
    <xs:enumeration value="Warning">
      <xs:annotation xmlns="http://www.w3.org/1999/xhtml">
        <xs:documentation>Warning.</xs:documentation>
        <xs:documentation>
          <a href="https://talkbank.org/0info/manuals/CHAT.html#Warning_Header">CHAT manual section on this topic...</a>
        </xs:documentation>
      </xs:annotation>
    </xs:enumeration>
    <xs:enumeration value="Page">
      <xs:annotation xmlns="http://www.w3.org/1999/xhtml">
        <xs:documentation>Page.</xs:documentation>
        <xs:documentation>
          <a href="https://talkbank.org/0info/manuals/CHAT.html#Page_Header">CHAT manual section on this topic...</a>
        </xs:documentation>
      </xs:annotation>
    </xs:enumeration>
  </xs:restriction>
</xs:simpleType>
Simple Type beginEndType
Namespace http://www.talkbank.org/ns/talkbank
Annotations
For use for delimited material. A workaround for lack of overlapping elements in XML.
Diagram
Diagram
Type restriction of xs:string
Facets
enumeration begin
Begin delimited material
enumeration end
End delimited material
Used by
Source
<xs:simpleType name="beginEndType">
  <xs:annotation xmlns="http://www.w3.org/1999/xhtml">
    <xs:documentation>For use for delimited material. A workaround for lack of overlapping elements in XML.</xs:documentation>
  </xs:annotation>
  <xs:restriction base="xs:string">
    <xs:enumeration value="begin">
      <xs:annotation xmlns="http://www.w3.org/1999/xhtml">
        <xs:documentation>Begin delimited material</xs:documentation>
      </xs:annotation>
    </xs:enumeration>
    <xs:enumeration value="end">
      <xs:annotation xmlns="http://www.w3.org/1999/xhtml">
        <xs:documentation>End delimited material</xs:documentation>
      </xs:annotation>
    </xs:enumeration>
  </xs:restriction>
</xs:simpleType>
Simple Type ca-delimiter-type
Namespace http://www.talkbank.org/ns/talkbank
Diagram
Diagram
Type restriction of xs:string
Facets
enumeration breathy voice
enumeration creaky
enumeration faster
enumeration high-pitch
enumeration louder
enumeration low-pitch
enumeration precise
§
enumeration repeated-segment
enumeration singing
enumeration slower
enumeration smile voice
enumeration softer
°
enumeration unsure
enumeration whisper
enumeration yawn
Ϋ
Used by
Source
<xs:simpleType name="ca-delimiter-type">
  <xs:restriction base="xs:string">
    <xs:enumeration value="breathy voice">
      <xs:annotation xmlns="http://www.w3.org/1999/xhtml">
        <xs:documentation></xs:documentation>
        <xs:documentation>
          <a href="https://talkbank.org/0info/manuals/CHAT.html#BreathyVoice_Delimiter">CHAT manual section on this topic...</a>
        </xs:documentation>
      </xs:annotation>
    </xs:enumeration>
    <xs:enumeration value="creaky">
      <xs:annotation xmlns="http://www.w3.org/1999/xhtml">
        <xs:documentation></xs:documentation>
        <xs:documentation>
          <a href="https://talkbank.org/0info/manuals/CHAT.html#Creaky_Delimiter">CHAT manual section on this topic...</a>
        </xs:documentation>
      </xs:annotation>
    </xs:enumeration>
    <xs:enumeration value="faster">
      <xs:annotation xmlns="http://www.w3.org/1999/xhtml">
        <xs:documentation></xs:documentation>
        <xs:documentation>
          <a href="https://talkbank.org/0info/manuals/CHAT.html#Faster_Delimiter">CHAT manual section on this topic...</a>
        </xs:documentation>
      </xs:annotation>
    </xs:enumeration>
    <xs:enumeration value="high-pitch">
      <xs:annotation xmlns="http://www.w3.org/1999/xhtml">
        <xs:documentation></xs:documentation>
        <xs:documentation>
          <a href="https://talkbank.org/0info/manuals/CHAT.html#HighPitch_Delimiter">CHAT manual section on this topic...</a>
        </xs:documentation>
      </xs:annotation>
    </xs:enumeration>
    <xs:enumeration value="louder">
      <xs:annotation xmlns="http://www.w3.org/1999/xhtml">
        <xs:documentation></xs:documentation>
        <xs:documentation>
          <a href="https://talkbank.org/0info/manuals/CHAT.html#Louder_Delimiter">CHAT manual section on this topic...</a>
        </xs:documentation>
      </xs:annotation>
    </xs:enumeration>
    <xs:enumeration value="low-pitch">
      <xs:annotation xmlns="http://www.w3.org/1999/xhtml">
        <xs:documentation></xs:documentation>
        <xs:documentation>
          <a href="https://talkbank.org/0info/manuals/CHAT.html#LowPitch_Delimiter">CHAT manual section on this topic...</a>
        </xs:documentation>
      </xs:annotation>
    </xs:enumeration>
    <xs:enumeration value="precise">
      <xs:annotation xmlns="http://www.w3.org/1999/xhtml">
        <xs:documentation>§</xs:documentation>
        <xs:documentation>
          <a href="https://talkbank.org/0info/manuals/CHAT.html#Precise_Delimiter">CHAT manual section on this topic...</a>
        </xs:documentation>
      </xs:annotation>
    </xs:enumeration>
    <xs:enumeration value="repeated-segment">
      <xs:annotation xmlns="http://www.w3.org/1999/xhtml">
        <xs:documentation></xs:documentation>
        <xs:documentation>
          <a href="https://talkbank.org/0info/manuals/CHAT.html#RepeatedSegment_Delimiter">CHAT manual section on this topic...</a>
        </xs:documentation>
      </xs:annotation>
    </xs:enumeration>
    <xs:enumeration value="singing">
      <xs:annotation xmlns="http://www.w3.org/1999/xhtml">
        <xs:documentation></xs:documentation>
        <xs:documentation>
          <a href="https://talkbank.org/0info/manuals/CHAT.html#Singing_Delimiter">CHAT manual section on this topic...</a>
        </xs:documentation>
      </xs:annotation>
    </xs:enumeration>
    <xs:enumeration value="slower">
      <xs:annotation xmlns="http://www.w3.org/1999/xhtml">
        <xs:documentation></xs:documentation>
        <xs:documentation>
          <a href="https://talkbank.org/0info/manuals/CHAT.html#Slower_Delimiter">CHAT manual section on this topic...</a>
        </xs:documentation>
      </xs:annotation>
    </xs:enumeration>
    <xs:enumeration value="smile voice">
      <xs:annotation xmlns="http://www.w3.org/1999/xhtml">
        <xs:documentation></xs:documentation>
        <xs:documentation>
          <a href="https://talkbank.org/0info/manuals/CHAT.html#SmileVoice_Delimiter">CHAT manual section on this topic...</a>
        </xs:documentation>
      </xs:annotation>
    </xs:enumeration>
    <xs:enumeration value="softer">
      <xs:annotation xmlns="http://www.w3.org/1999/xhtml">
        <xs:documentation>°</xs:documentation>
        <xs:documentation>
          <a href="https://talkbank.org/0info/manuals/CHAT.html#Softer_Delimiter">CHAT manual section on this topic...</a>
        </xs:documentation>
      </xs:annotation>
    </xs:enumeration>
    <xs:enumeration value="unsure">
      <xs:annotation xmlns="http://www.w3.org/1999/xhtml">
        <xs:documentation></xs:documentation>
        <xs:documentation>
          <a href="https://talkbank.org/0info/manuals/CHAT.html#Unsure_Delimiter">CHAT manual section on this topic...</a>
        </xs:documentation>
      </xs:annotation>
    </xs:enumeration>
    <xs:enumeration value="whisper">
      <xs:annotation xmlns="http://www.w3.org/1999/xhtml">
        <xs:documentation></xs:documentation>
        <xs:documentation>
          <a href="https://talkbank.org/0info/manuals/CHAT.html#Whisper_Delimiter">CHAT manual section on this topic...</a>
        </xs:documentation>
      </xs:annotation>
    </xs:enumeration>
    <xs:enumeration value="yawn">
      <xs:annotation xmlns="http://www.w3.org/1999/xhtml">
        <xs:documentation>Ϋ</xs:documentation>
        <xs:documentation>
          <a href="https://talkbank.org/0info/manuals/CHAT.html#Yawn_Delimiter">CHAT manual section on this topic...</a>
        </xs:documentation>
      </xs:annotation>
    </xs:enumeration>
  </xs:restriction>
</xs:simpleType>
Simple Type ca-element-type
Namespace http://www.talkbank.org/ns/talkbank
Diagram
Diagram
Type restriction of xs:string
Facets
enumeration blocked segments
enumeration constriction
enumeration hardening
enumeration hurried start
enumeration inhalation
enumeration sudden stop
enumeration laugh in word
enumeration pitch down
enumeration pitch reset
enumeration pitch up
enumeration primary stress
ˈ
enumeration secondary stress
ˌ
Used by
Attribute ca-element/@type
Source
<xs:simpleType name="ca-element-type">
  <xs:restriction base="xs:string">
    <xs:enumeration value="blocked segments">
      <xs:annotation xmlns="http://www.w3.org/1999/xhtml">
        <xs:documentation></xs:documentation>
        <xs:documentation>
          <a href="https://talkbank.org/0info/manuals/CHAT.html#Blocking_Marker">CHAT manual section on this topic...</a>
        </xs:documentation>
      </xs:annotation>
    </xs:enumeration>
    <xs:enumeration value="constriction">
      <xs:annotation xmlns="http://www.w3.org/1999/xhtml">
        <xs:documentation></xs:documentation>
        <xs:documentation>
          <a href="https://talkbank.org/0info/manuals/CHAT.html#Constriction_Element">CHAT manual section on this topic...</a>
        </xs:documentation>
      </xs:annotation>
    </xs:enumeration>
    <xs:enumeration value="hardening">
      <xs:annotation xmlns="http://www.w3.org/1999/xhtml">
        <xs:documentation></xs:documentation>
        <xs:documentation>
          <a href="https://talkbank.org/0info/manuals/chat.html#Hardening_Element">CHAT manual section on this topic...</a>
        </xs:documentation>
      </xs:annotation>
    </xs:enumeration>
    <xs:enumeration value="hurried start">
      <xs:annotation xmlns="http://www.w3.org/1999/xhtml">
        <xs:documentation></xs:documentation>
        <xs:documentation>
          <a href="https://talkbank.org/0info/manuals/chat.html#HurriedStart_Element">CHAT manual section on this topic...</a>
        </xs:documentation>
      </xs:annotation>
    </xs:enumeration>
    <xs:enumeration value="inhalation">
      <xs:annotation xmlns="http://www.w3.org/1999/xhtml">
        <xs:documentation></xs:documentation>
        <xs:documentation>
          <a href="https://talkbank.org/0info/manuals/CHAT.html#Inhalation_Element">CHAT manual section on this topic...</a>
        </xs:documentation>
      </xs:annotation>
    </xs:enumeration>
    <xs:enumeration value="sudden stop">
      <xs:annotation xmlns="http://www.w3.org/1999/xhtml">
        <xs:documentation></xs:documentation>
        <xs:documentation>
          <a href="https://talkbank.org/0info/manuals/chat.html#SuddenStop_Element">CHAT manual section on this topic...</a>
        </xs:documentation>
      </xs:annotation>
    </xs:enumeration>
    <xs:enumeration value="laugh in word">
      <xs:annotation xmlns="http://www.w3.org/1999/xhtml">
        <xs:documentation></xs:documentation>
        <xs:documentation>
          <a href="https://talkbank.org/0info/manuals/CHAT.html#LaughInWord_Element">CHAT manual section on this topic...</a>
        </xs:documentation>
      </xs:annotation>
    </xs:enumeration>
    <xs:enumeration value="pitch down">
      <xs:annotation xmlns="http://www.w3.org/1999/xhtml">
        <xs:documentation></xs:documentation>
        <xs:documentation>
          <a href="https://talkbank.org/0info/manuals/CHAT.html#PitchDown_Element">CHAT manual section on this topic...</a>
        </xs:documentation>
      </xs:annotation>
    </xs:enumeration>
    <xs:enumeration value="pitch reset">
      <xs:annotation xmlns="http://www.w3.org/1999/xhtml">
        <xs:documentation></xs:documentation>
        <xs:documentation>
          <a href="https://talkbank.org/0info/manuals/CHAT.html#PitchReset_Element">CHAT manual section on this topic...</a>
        </xs:documentation>
      </xs:annotation>
    </xs:enumeration>
    <xs:enumeration value="pitch up">
      <xs:annotation xmlns="http://www.w3.org/1999/xhtml">
        <xs:documentation></xs:documentation>
        <xs:documentation>
          <a href="https://talkbank.org/0info/manuals/CHAT.html#PitchUp_Element">CHAT manual section on this topic...</a>
        </xs:documentation>
      </xs:annotation>
    </xs:enumeration>
    <xs:enumeration value="primary stress">
      <xs:annotation xmlns="http://www.w3.org/1999/xhtml">
        <xs:documentation>ˈ</xs:documentation>
        <xs:documentation>
          <a href="https://talkbank.org/0info/manuals/CHAT.html#PrimaryStress_Element">CHAT manual section on this topic...</a>
        </xs:documentation>
      </xs:annotation>
    </xs:enumeration>
    <xs:enumeration value="secondary stress">
      <xs:annotation xmlns="http://www.w3.org/1999/xhtml">
        <xs:documentation>ˌ</xs:documentation>
        <xs:documentation>
          <a href="https://talkbank.org/0info/manuals/CHAT.html#SecondaryStress_Element">CHAT manual section on this topic...</a>
        </xs:documentation>
      </xs:annotation>
    </xs:enumeration>
  </xs:restriction>
</xs:simpleType>
Complex Type morphemicBaseType
Namespace http://www.talkbank.org/ns/talkbank
Annotations
%mor unit of one-to-one correspondence with main line. A single word or a compound word or a terminator.
Diagram
Diagram talkbank_xsd.tmp#mw talkbank_xsd.tmp#mwc talkbank_xsd.tmp#mt talkbank_xsd.tmp#menx talkbank_xsd.tmp#gra
Properties
mixed false
Used by
Elements mor, mor-post, mor-pre
Model
(mw | mwc | mt) , menx* , gra*
Children gra, menx, mt, mw, mwc
Source
<xs:complexType name="morphemicBaseType" mixed="false">
  <xs:annotation xmlns="http://www.w3.org/1999/xhtml">
    <xs:documentation>%mor unit of one-to-one correspondence with main line. A single word or a compound word or a terminator.</xs:documentation>
    <xs:documentation>
      <a href="https://talkbank.org/0info/manuals/MOR.html#Morphological_Word">MOR manual section on this topic...</a>
    </xs:documentation>
  </xs:annotation>
  <xs:sequence>
    <xs:choice>
      <xs:element ref="mw"/>
      <xs:element ref="mwc"/>
      <xs:element ref="mt"/>
    </xs:choice>
    <xs:element ref="menx" minOccurs="0" maxOccurs="unbounded"/>
    <xs:element ref="gra" minOccurs="0" maxOccurs="unbounded"/>
  </xs:sequence>
</xs:complexType>
Complex Type baseTerminatorType
Namespace http://www.talkbank.org/ns/talkbank
Annotations
Terminator for an utterance.
Diagram
Diagram talkbank_xsd.tmp#baseTerminatorType_type
Properties
mixed false
Used by
Elements mt, t
Attributes
QName Type Use
type restriction of xs:string required
Source
<xs:complexType name="baseTerminatorType" mixed="false">
  <xs:annotation xmlns="http://www.w3.org/1999/xhtml">
    <xs:documentation>Terminator for an utterance.</xs:documentation>
    <xs:documentation>
      <a href="https://talkbank.org/0info/manuals/CHAT.html#Terminators">CHAT manual section on this topic...</a>
    </xs:documentation>
  </xs:annotation>
  <xs:attribute name="type" use="required">
    <xs:simpleType>
      <xs:restriction base="xs:string">
        <xs:enumeration value="p">
          <xs:annotation xmlns="http://www.w3.org/1999/xhtml">
            <xs:documentation>Period.</xs:documentation>
            <xs:documentation>
              <a href="https://talkbank.org/0info/manuals/CHAT.html#Period_Terminator">CHAT manual section on this topic...</a>
            </xs:documentation>
          </xs:annotation>
        </xs:enumeration>
        <xs:enumeration value="q">
          <xs:annotation xmlns="http://www.w3.org/1999/xhtml">
            <xs:documentation>Question mark.</xs:documentation>
            <xs:documentation>
              <a href="https://talkbank.org/0info/manuals/CHAT.html#QuestionMark_Terminator">CHAT manual section on this topic...</a>
            </xs:documentation>
          </xs:annotation>
        </xs:enumeration>
        <xs:enumeration value="e">
          <xs:annotation xmlns="http://www.w3.org/1999/xhtml">
            <xs:documentation>Exclamation point.</xs:documentation>
            <xs:documentation>
              <a href="https://talkbank.org/0info/manuals/CHAT.html#ExclamationMark_Terminator">CHAT manual section on this topic...</a>
            </xs:documentation>
          </xs:annotation>
        </xs:enumeration>
        <!-- sterminator -->
        <xs:enumeration value="broken for coding">
          <xs:annotation xmlns="http://www.w3.org/1999/xhtml">
            <xs:documentation>+.</xs:documentation>
            <xs:documentation>
              <a href="https://talkbank.org/0info/manuals/CHAT.html#TranscriptionBreak_Terminator">CHAT manual section on this topic...</a>
            </xs:documentation>
          </xs:annotation>
        </xs:enumeration>
        <xs:enumeration value="trail off">
          <xs:annotation xmlns="http://www.w3.org/1999/xhtml">
            <xs:documentation>+...</xs:documentation>
            <xs:documentation>
              <a href="https://talkbank.org/0info/manuals/CHAT.html#TrailingOff_Terminator">CHAT manual section on this topic...</a>
            </xs:documentation>
          </xs:annotation>
        </xs:enumeration>
        <xs:enumeration value="trail off question">
          <xs:annotation xmlns="http://www.w3.org/1999/xhtml">
            <xs:documentation>+..?</xs:documentation>
            <xs:documentation>
              <a href="https://talkbank.org/0info/manuals/CHAT.html#TrailingOffQuestion_Terminator">CHAT manual section on this topic...</a>
            </xs:documentation>
          </xs:annotation>
        </xs:enumeration>
        <xs:enumeration value="question exclamation">
          <xs:annotation xmlns="http://www.w3.org/1999/xhtml">
            <xs:documentation>+!?</xs:documentation>
            <xs:documentation>
              <a href="https://talkbank.org/0info/manuals/CHAT.html#QuestionExclamation_Terminator">CHAT manual section on this topic...</a>
            </xs:documentation>
          </xs:annotation>
        </xs:enumeration>
        <xs:enumeration value="interruption">
          <xs:annotation xmlns="http://www.w3.org/1999/xhtml">
            <xs:documentation>+/.</xs:documentation>
            <xs:documentation>
              <a href="https://talkbank.org/0info/manuals/CHAT.html#Interruption_Terminator">CHAT manual section on this topic...</a>
            </xs:documentation>
          </xs:annotation>
        </xs:enumeration>
        <xs:enumeration value="interruption question">
          <xs:annotation xmlns="http://www.w3.org/1999/xhtml">
            <xs:documentation>+/?</xs:documentation>
            <xs:documentation>
              <a href="https://talkbank.org/0info/manuals/CHAT.html#QuestionInterruption_Terminator">CHAT manual section on this topic...</a>
            </xs:documentation>
          </xs:annotation>
        </xs:enumeration>
        <xs:enumeration value="self interruption">
          <xs:annotation xmlns="http://www.w3.org/1999/xhtml">
            <xs:documentation>+//.</xs:documentation>
            <xs:documentation>
              <a href="https://talkbank.org/0info/manuals/CHAT.html#SelfInterruption_Terminator">CHAT manual section on this topic...</a>
            </xs:documentation>
          </xs:annotation>
        </xs:enumeration>
        <xs:enumeration value="self interruption question">
          <xs:annotation xmlns="http://www.w3.org/1999/xhtml">
            <xs:documentation>+//?</xs:documentation>
            <xs:documentation>
              <a href="https://talkbank.org/0info/manuals/CHAT.html#SelfInterruptedQuestion_Terminator">CHAT manual section on this topic...</a>
            </xs:documentation>
          </xs:annotation>
        </xs:enumeration>
        <xs:enumeration value="quotation next line">
          <xs:annotation xmlns="http://www.w3.org/1999/xhtml">
            <xs:documentation>+"/.</xs:documentation>
            <xs:documentation>
              <a href="https://talkbank.org/0info/manuals/CHAT.html#QuotationFollows_Terminator">CHAT manual section on this topic...</a>
            </xs:documentation>
          </xs:annotation>
        </xs:enumeration>
        <xs:enumeration value="quotation precedes">
          <xs:annotation xmlns="http://www.w3.org/1999/xhtml">
            <xs:documentation>+".</xs:documentation>
            <xs:documentation>
              <a href="https://talkbank.org/0info/manuals/CHAT.html#QuotationPrecedes_Terminator">CHAT manual section on this topic...</a>
            </xs:documentation>
          </xs:annotation>
        </xs:enumeration>
        <xs:enumeration value="missing CA terminator">
          <xs:annotation xmlns="http://www.w3.org/1999/xhtml">
            <xs:documentation>For heritage only</xs:documentation>
            <xs:documentation>
              <a href="https://talkbank.org/0info/manuals/CHAT.html#MissingCA_Terminator">CHAT manual section on this topic...</a>
            </xs:documentation>
          </xs:annotation>
        </xs:enumeration>
        <xs:enumeration value="technical break TCU continuation">
          <xs:annotation xmlns="http://www.w3.org/1999/xhtml">
            <xs:documentation></xs:documentation>
            <xs:documentation>
              <a href="https://talkbank.org/0info/manuals/CHAT.html#TechnicalBreakTCUContinuation_Terminator">CHAT manual section on this topic...</a>
            </xs:documentation>
          </xs:annotation>
        </xs:enumeration>
        <xs:enumeration value="no break TCU continuation">
          <xs:annotation xmlns="http://www.w3.org/1999/xhtml">
            <xs:documentation></xs:documentation>
            <xs:documentation>
              <a href="https://talkbank.org/0info/manuals/CHAT.html#NoBreakTCUContinuation_Terminator">CHAT manual section on this topic...</a>
            </xs:documentation>
          </xs:annotation>
        </xs:enumeration>
      </xs:restriction>
    </xs:simpleType>
  </xs:attribute>
</xs:complexType>
Complex Type phoneticTranscriptionType
Namespace http://www.talkbank.org/ns/talkbank
Annotations
Diagram
Diagram talkbank_xsd.tmp#pw talkbank_xsd.tmp#pause talkbank_xsd.tmp#phog
Used by
Elements mod, pho
Model
Children pause, phog, pw
Source
<xs:complexType name="phoneticTranscriptionType">
  <xs:annotation xmlns="http://www.w3.org/1999/xhtml">
    <xs:documentation>An IPA transcription</xs:documentation>
    <xs:documentation>
      <a href="https://www.phon.ca/phon-manual/transcription/ipa_transcription.html">Phon manual section on this topic...</a>
    </xs:documentation>
  </xs:annotation>
  <xs:choice minOccurs="0" maxOccurs="unbounded">
    <xs:element ref="pw"/>
    <xs:element ref="pause"/>
    <xs:element ref="phog"/>
  </xs:choice>
</xs:complexType>
Complex Type phoneticWord
Namespace http://www.talkbank.org/ns/talkbank
Annotations
A word in an IPA transcription.
Diagram
Diagram talkbank_xsd.tmp#stress talkbank_xsd.tmp#ph talkbank_xsd.tmp#cmph talkbank_xsd.tmp#pp talkbank_xsd.tmp#sandhi
Used by
Element pw
Model
Children cmph, ph, pp, sandhi, stress
Source
<xs:complexType name="phoneticWord">
  <xs:annotation xmlns="http://www.w3.org/1999/xhtml">
    <xs:documentation>A word in an IPA transcription.</xs:documentation>
  </xs:annotation>
  <xs:choice minOccurs="1" maxOccurs="unbounded">
    <xs:element ref="stress"/>
    <xs:element ref="ph"/>
    <xs:element ref="cmph"/>
    <xs:element ref="pp"/>
    <xs:element ref="sandhi"/>
  </xs:choice>
</xs:complexType>
Complex Type stressType
Namespace http://www.talkbank.org/ns/talkbank
Annotations
Diagram
Diagram talkbank_xsd.tmp#stressType_type
Used by
Element stress
Attributes
QName Type Use
type stressTypeType required
Source
<xs:complexType name="stressType">
  <xs:annotation xmlns="http://www.w3.org/1999/xhtml">
    <xs:documentation>Syllable stress</xs:documentation>
    <xs:documentation>
      <a href="https://www.phon.ca/phon-manual/transcription/ipa_transcription.html#stress_marker">Phon manual section on this topic...</a>
    </xs:documentation>
  </xs:annotation>
  <xs:attribute name="type" type="stressTypeType" use="required"/>
</xs:complexType>
Simple Type stressTypeType
Namespace http://www.talkbank.org/ns/talkbank
Diagram
Diagram
Type restriction of xs:string
Facets
enumeration primary
Primary stress
enumeration secondary
Secondary stress
Used by
Attribute stressType/@type
Source
<xs:simpleType name="stressTypeType">
  <xs:restriction base="xs:string">
    <xs:enumeration value="primary">
      <xs:annotation xmlns="http://www.w3.org/1999/xhtml">
        <xs:documentation>Primary stress</xs:documentation>
      </xs:annotation>
    </xs:enumeration>
    <xs:enumeration value="secondary">
      <xs:annotation xmlns="http://www.w3.org/1999/xhtml">
        <xs:documentation>Secondary stress</xs:documentation>
      </xs:annotation>
    </xs:enumeration>
  </xs:restriction>
</xs:simpleType>
Complex Type phoneType
Namespace http://www.talkbank.org/ns/talkbank
Annotations
A single phone in an ipa transcription including all diacritics
Diagram
Diagram talkbank_xsd.tmp#phoneType_scType talkbank_xsd.tmp#prefix talkbank_xsd.tmp#base talkbank_xsd.tmp#combining talkbank_xsd.tmp#suffix talkbank_xsd.tmp#phlen talkbank_xsd.tmp#toneNumber
Used by
Element ph
Model
Children base, combining, phlen, prefix, suffix, toneNumber
Attributes
QName Type Use
scType syllableConstituentType optional
Source
<xs:complexType name="phoneType">
  <xs:annotation xmlns="http://www.w3.org/1999/xhtml">
    <xs:documentation>A single phone in an ipa transcription including all diacritics</xs:documentation>
    <xs:documentation>
      <a href="https://www.phon.ca/phon-manual/transcription/ipa_transcription.html#phone">Phon manual section on this topic...</a>
    </xs:documentation>
  </xs:annotation>
  <xs:sequence>
    <xs:element ref="prefix" minOccurs="0" maxOccurs="1"/>
    <xs:element ref="base" minOccurs="1" maxOccurs="1"/>
    <xs:element ref="combining" minOccurs="0" maxOccurs="1"/>
    <xs:element ref="suffix" minOccurs="0" maxOccurs="1"/>
    <xs:element ref="phlen" minOccurs="0" maxOccurs="1"/>
    <xs:element ref="toneNumber" minOccurs="0" maxOccurs="1"/>
  </xs:sequence>
  <xs:attribute name="scType" type="syllableConstituentType"/>
</xs:complexType>
Simple Type prefixDiacriticsType
Namespace http://www.talkbank.org/ns/talkbank
Diagram
Diagram talkbank_xsd.tmp#prefixDiacriticType
Type list of prefixDiacriticType
Used by
Element prefix
Source
<xs:simpleType name="prefixDiacriticsType">
  <xs:list itemType="prefixDiacriticType"/>
</xs:simpleType>
Simple Type baseType
Namespace http://www.talkbank.org/ns/talkbank
Diagram
Diagram talkbank_xsd.tmp#consonantType talkbank_xsd.tmp#vowelType talkbank_xsd.tmp#coverSymbol
Type union of(consonantType, vowelType, coverSymbol)
Used by
Element base
Source
<xs:simpleType name="baseType">
  <xs:union memberTypes="consonantType vowelType coverSymbol"/>
</xs:simpleType>
Simple Type combiningDiacriticsType
Namespace http://www.talkbank.org/ns/talkbank
Diagram
Diagram talkbank_xsd.tmp#combiningDiacriticType
Type list of combiningDiacriticType
Used by
Element combining
Source
<xs:simpleType name="combiningDiacriticsType">
  <xs:list itemType="combiningDiacriticType"/>
</xs:simpleType>
Simple Type suffixDiacriticsType
Namespace http://www.talkbank.org/ns/talkbank
Diagram
Diagram talkbank_xsd.tmp#suffixDiacriticType
Type list of suffixDiacriticType
Used by
Element suffix
Source
<xs:simpleType name="suffixDiacriticsType">
  <xs:list itemType="suffixDiacriticType"/>
</xs:simpleType>
Simple Type phoneLengthType
Namespace http://www.talkbank.org/ns/talkbank
Annotations
Diagram
Diagram
Type restriction of xs:string
Facets
pattern (ː+ˑ?)|(ˑ)
Used by
Element phlen
Source
<xs:simpleType name="phoneLengthType">
  <xs:annotation xmlns="http://www.w3.org/1999/xhtml">
    <xs:documentation>
      <a href="https://www.phon.ca/phon-manual/transcription/ipa.html">Phon manual section on this topic...</a>
    </xs:documentation>
  </xs:annotation>
  <xs:restriction base="xs:string">
    <xs:pattern value="ː+ˑ?"/>
    <xs:pattern value="ˑ"/>
  </xs:restriction>
</xs:simpleType>
Simple Type toneNumberType
Namespace http://www.talkbank.org/ns/talkbank
Annotations
Diagram
Diagram
Type restriction of xs:string
Facets
pattern [⁰¹²³⁴⁵⁶⁷⁸⁹]+
Used by
Element toneNumber
Source
<xs:simpleType name="toneNumberType">
  <xs:annotation xmlns="http://www.w3.org/1999/xhtml">
    <xs:documentation>Superscript tone number in a transcription</xs:documentation>
    <xs:documentation>
      <a href="https://www.phon.ca/phon-manual/transcription/ipa_transcription.html#phone__tone_number">Phon manual section on this topic...</a>
    </xs:documentation>
    <xs:documentation>
      <a href="https://www.phon.ca/phon-manual/transcription/ipa.html">Phon manual section on this topic...</a>
    </xs:documentation>
  </xs:annotation>
  <xs:restriction base="xs:string">
    <xs:pattern value="[⁰¹²³⁴⁵⁶⁷⁸⁹]+"/>
  </xs:restriction>
</xs:simpleType>
Simple Type syllableConstituentType
Namespace http://www.talkbank.org/ns/talkbank
Annotations
Syllable constituent type for a phone.
Diagram
Diagram
Type restriction of xs:string
Facets
enumeration left appendix
Left appendix ':L' when written inline with transcription
enumeration onset
Syllable onset - ':O' when written inline with transcription
enumeration nucleus
Syllable nucleus - ':N' when written inline with transcription
enumeration diphthong
Diphthong - ':D' when written inline with transcription
enumeration coda
Syllable coda - ':C' when written inline with transcription
enumeration right appendix
Right appendix - ':R' when written inline with transcription
enumeration OEHS
Onset of empty-headed syllable - ':E' when written inline with transcription
enumeration ambisyllabic
Ambisyllabic - ':A' when written inline with transcription
Used by
Source
<xs:simpleType name="syllableConstituentType">
  <xs:annotation xmlns="http://www.w3.org/1999/xhtml">
    <xs:documentation>Syllable constituent type for a phone.</xs:documentation>
    <xs:documentation>
      <a href="https://www.phon.ca/phon-manual/session_editor/syllabification_and_alignment_view.html?hl=syllabification">Phon manual section on this topic...</a>
    </xs:documentation>
  </xs:annotation>
  <xs:restriction base="xs:string">
    <xs:enumeration value="left appendix">
      <xs:annotation xmlns="http://www.w3.org/1999/xhtml">
        <xs:documentation>Left appendix ':L' when written inline with transcription</xs:documentation>
      </xs:annotation>
    </xs:enumeration>
    <xs:enumeration value="onset">
      <xs:annotation xmlns="http://www.w3.org/1999/xhtml">
        <xs:documentation>Syllable onset - ':O' when written inline with transcription</xs:documentation>
      </xs:annotation>
    </xs:enumeration>
    <xs:enumeration value="nucleus">
      <xs:annotation xmlns="http://www.w3.org/1999/xhtml">
        <xs:documentation>Syllable nucleus - ':N' when written inline with transcription</xs:documentation>
      </xs:annotation>
    </xs:enumeration>
    <xs:enumeration value="diphthong">
      <xs:annotation xmlns="http://www.w3.org/1999/xhtml">
        <xs:documentation>Diphthong - ':D' when written inline with transcription</xs:documentation>
      </xs:annotation>
    </xs:enumeration>
    <xs:enumeration value="coda">
      <xs:annotation xmlns="http://www.w3.org/1999/xhtml">
        <xs:documentation>Syllable coda - ':C' when written inline with transcription</xs:documentation>
      </xs:annotation>
    </xs:enumeration>
    <xs:enumeration value="right appendix">
      <xs:annotation xmlns="http://www.w3.org/1999/xhtml">
        <xs:documentation>Right appendix - ':R' when written inline with transcription</xs:documentation>
      </xs:annotation>
    </xs:enumeration>
    <xs:enumeration value="OEHS">
      <xs:annotation xmlns="http://www.w3.org/1999/xhtml">
        <xs:documentation>Onset of empty-headed syllable - ':E' when written inline with transcription</xs:documentation>
      </xs:annotation>
    </xs:enumeration>
    <xs:enumeration value="ambisyllabic">
      <xs:annotation xmlns="http://www.w3.org/1999/xhtml">
        <xs:documentation>Ambisyllabic - ':A' when written inline with transcription</xs:documentation>
      </xs:annotation>
    </xs:enumeration>
  </xs:restriction>
</xs:simpleType>
Complex Type compoundPhoneType
Namespace http://www.talkbank.org/ns/talkbank
Annotations
Phone composed of one or more phones connected by ligatures.
Diagram
Diagram talkbank_xsd.tmp#compoundPhoneType_scType talkbank_xsd.tmp#ph talkbank_xsd.tmp#cmph talkbank_xsd.tmp#lig talkbank_xsd.tmp#ph
Used by
Element cmph
Model
(ph | cmph) , lig , ph
Children cmph, lig, ph
Attributes
QName Type Use
scType syllableConstituentType optional
Source
<xs:complexType name="compoundPhoneType">
  <xs:annotation xmlns="http://www.w3.org/1999/xhtml">
    <xs:documentation>Phone composed of one or more phones connected by ligatures.</xs:documentation>
    <xs:documentation>
      <a href="https://www.phon.ca/phon-manual/transcription/ipa_transcription.html#phone">Phon manual section on this topic...</a>
    </xs:documentation>
  </xs:annotation>
  <xs:sequence>
    <xs:choice>
      <xs:element ref="ph" minOccurs="1" maxOccurs="1"/>
      <xs:element ref="cmph" minOccurs="1" maxOccurs="1"/>
    </xs:choice>
    <xs:element ref="lig" minOccurs="1" maxOccurs="1"/>
    <xs:element ref="ph" minOccurs="1" maxOccurs="1"/>
  </xs:sequence>
  <xs:attribute name="scType" type="syllableConstituentType"/>
</xs:complexType>
Complex Type ligatureType
Namespace http://www.talkbank.org/ns/talkbank
Annotations
Ligature between compound phones
Diagram
Diagram talkbank_xsd.tmp#ligatureType_type
Used by
Element lig
Attributes
QName Type Use
type ligatureTypeType optional
Source
<xs:complexType name="ligatureType">
  <xs:annotation xmlns="http://www.w3.org/1999/xhtml">
    <xs:documentation>Ligature between compound phones</xs:documentation>
    <xs:documentation>
      <a href="https://www.phon.ca/phon-manual/transcription/ipa.html">Phon manual section on this topic...</a>
    </xs:documentation>
  </xs:annotation>
  <xs:attribute name="type" type="ligatureTypeType"/>
</xs:complexType>
Simple Type ligatureTypeType
Namespace http://www.talkbank.org/ns/talkbank
Diagram
Diagram
Type restriction of xs:string
Facets
enumeration breve below
͜ combining double breve below
enumeration breve
͡ combining double inverted breve
enumeration right arrow below
Ū combining double rightwards arrow below
Used by
Attribute ligatureType/@type
Source
<xs:simpleType name="ligatureTypeType">
  <xs:restriction base="xs:string">
    <xs:enumeration value="breve below">
      <xs:annotation xmlns="http://www.w3.org/1999/xhtml">
        <xs:documentation>͜ combining double breve below</xs:documentation>
      </xs:annotation>
    </xs:enumeration>
    <xs:enumeration value="breve">
      <xs:annotation xmlns="http://www.w3.org/1999/xhtml">
        <xs:documentation>͡ combining double inverted breve</xs:documentation>
      </xs:annotation>
    </xs:enumeration>
    <xs:enumeration value="right arrow below">
      <xs:annotation xmlns="http://www.w3.org/1999/xhtml">
        <xs:documentation>Ū combining double rightwards arrow below</xs:documentation>
      </xs:annotation>
    </xs:enumeration>
  </xs:restriction>
</xs:simpleType>
Complex Type phoneticProsodyType
Namespace http://www.talkbank.org/ns/talkbank
Annotations
Prosody in IPA transcriptions
Diagram
Diagram talkbank_xsd.tmp#phoneticProsodyType_type
Used by
Element pp
Attributes
QName Type Use
type phoneticProsodyTypeType required
Source
<xs:complexType name="phoneticProsodyType">
  <xs:annotation xmlns="http://www.w3.org/1999/xhtml">
    <xs:documentation>Prosody in IPA transcriptions</xs:documentation>
  </xs:annotation>
  <xs:attribute name="type" type="phoneticProsodyTypeType" use="required"/>
</xs:complexType>
Simple Type phoneticProsodyTypeType
Namespace http://www.talkbank.org/ns/talkbank
Diagram
Diagram
Type restriction of xs:string
Facets
enumeration syllable break
. - Syllable break / forced syllable boundary
enumeration major intonation group
\u2016 - Major intonation group
enumeration minor intonation group
\007c - Minor intonation group
enumeration cmp
+ - Compound word marker
enumeration pause
^ - intra-word pause
enumeration blocking
^ - at beginning
Used by
Source
<xs:simpleType name="phoneticProsodyTypeType">
  <xs:restriction base="xs:string">
    <xs:enumeration value="syllable break">
      <xs:annotation xmlns="http://www.w3.org/1999/xhtml">
        <xs:documentation>. - Syllable break / forced syllable boundary</xs:documentation>
        <xs:documentation>
          <a href="https://www.phon.ca/phon-manual/transcription/ipa_transcription.html#syllable_boundary">Phon manual section on this topic...</a>
        </xs:documentation>
      </xs:annotation>
    </xs:enumeration>
    <xs:enumeration value="major intonation group">
      <xs:annotation xmlns="http://www.w3.org/1999/xhtml">
        <xs:documentation>\u2016 - Major intonation group</xs:documentation>
        <xs:documentation>
          <a href="https://www.phon.ca/phon-manual/transcription/ipa_transcription.html#intonation_group">Phon manual section on this topic...</a>
        </xs:documentation>
      </xs:annotation>
    </xs:enumeration>
    <xs:enumeration value="minor intonation group">
      <xs:annotation xmlns="http://www.w3.org/1999/xhtml">
        <xs:documentation>\007c - Minor intonation group</xs:documentation>
        <xs:documentation>
          <a href="https://www.phon.ca/phon-manual/transcription/ipa_transcription.html#intonation_group">Phon manual section on this topic...</a>
        </xs:documentation>
      </xs:annotation>
    </xs:enumeration>
    <xs:enumeration value="cmp">
      <xs:annotation xmlns="http://www.w3.org/1999/xhtml">
        <xs:documentation>+ - Compound word marker</xs:documentation>
        <xs:documentation>
          <a href="https://www.phon.ca/phon-manual/transcription/ipa_transcription.html#compound_word">Phon manual section on this topic...</a>
        </xs:documentation>
      </xs:annotation>
    </xs:enumeration>
    <xs:enumeration value="pause">
      <xs:annotation xmlns="http://www.w3.org/1999/xhtml">
        <xs:documentation>^ - intra-word pause</xs:documentation>
        <xs:documentation>
          <a href="https://www.phon.ca/phon-manual/transcription/ipa_transcription.html#intra-word_pause">Phon manual section on this topic...</a>
        </xs:documentation>
      </xs:annotation>
    </xs:enumeration>
    <xs:enumeration value="blocking">
      <xs:annotation xmlns="http://www.w3.org/1999/xhtml">
        <xs:documentation>^ - at beginning</xs:documentation>
        <xs:documentation>
          <a href="https://www.phon.ca/phon-manual/transcription/ipa_transcription.html#intra-word_pause">Phon manual section on this topic...</a>
        </xs:documentation>
      </xs:annotation>
    </xs:enumeration>
  </xs:restriction>
</xs:simpleType>
Complex Type sandhiType
Namespace http://www.talkbank.org/ns/talkbank
Annotations
Diagram
Diagram talkbank_xsd.tmp#sandhiType_type
Used by
Element sandhi
Attributes
QName Type Use
type sandhiTypeType required
Source
<xs:complexType name="sandhiType">
  <xs:annotation xmlns="http://www.w3.org/1999/xhtml">
    <xs:documentation>
      <a href="https://www.phon.ca/phon-manual/transcription/ipa_transcription.html#sandhi">Phon manual section on this topic...</a>
    </xs:documentation>
  </xs:annotation>
  <xs:attribute name="type" type="sandhiTypeType" use="required"/>
</xs:complexType>
Simple Type sandhiTypeType
Namespace http://www.talkbank.org/ns/talkbank
Diagram
Diagram
Type restriction of xs:string
Facets
enumeration contraction
\u2040 - contraction
enumeration linker
\u203f - linker
Used by
Attribute sandhiType/@type
Source
<xs:simpleType name="sandhiTypeType">
  <xs:restriction base="xs:string">
    <xs:enumeration value="contraction">
      <xs:annotation xmlns="http://www.w3.org/1999/xhtml">
        <xs:documentation>\u2040 - contraction</xs:documentation>
      </xs:annotation>
    </xs:enumeration>
    <xs:enumeration value="linker">
      <xs:annotation xmlns="http://www.w3.org/1999/xhtml">
        <xs:documentation>\u203f - linker</xs:documentation>
      </xs:annotation>
    </xs:enumeration>
  </xs:restriction>
</xs:simpleType>
Complex Type phoGroupType
Namespace http://www.talkbank.org/ns/talkbank
Annotations
A collection of phonetic words enclosed by ‹ and ›. Used for one to many alignment between the main line and ipa.
Diagram
Diagram talkbank_xsd.tmp#pw talkbank_xsd.tmp#pause
Properties
mixed false
Used by
Element phog
Model
Children pause, pw
Source
<xs:complexType name="phoGroupType" mixed="false">
  <xs:annotation xmlns="http://www.w3.org/1999/xhtml">
    <xs:documentation>A collection of phonetic words enclosed by ‹ and ›. Used for one to many alignment between the main line and ipa.</xs:documentation>
  </xs:annotation>
  <xs:choice minOccurs="1" maxOccurs="unbounded">
    <xs:element ref="pw"/>
    <xs:element ref="pause"/>
  </xs:choice>
</xs:complexType>
Simple Type pauseSymbolicLengthType
Namespace http://www.talkbank.org/ns/talkbank
Annotations
Length of a pause, in nonnumeric terms.
Diagram
Diagram
Type restriction of xs:string
Facets
enumeration simple
(.)
enumeration long
(..)
enumeration very long
(...)
Used by
Source
<xs:simpleType name="pauseSymbolicLengthType">
  <xs:annotation xmlns="http://www.w3.org/1999/xhtml">
    <xs:documentation>Length of a pause, in nonnumeric terms.</xs:documentation>
    <xs:documentation>
      <a href="https://talkbank.org/0info/manuals/CHAT.html#Pause_Marker">CHAT manual section on this topic...</a>
    </xs:documentation>
  </xs:annotation>
  <xs:restriction base="xs:string">
    <xs:enumeration value="simple">
      <xs:annotation xmlns="http://www.w3.org/1999/xhtml">
        <xs:documentation>(.)</xs:documentation>
        <xs:documentation>
          <a href="https://talkbank.org/0info/manuals/CHAT.html#Pause_Default_Length">CHAT manual section on this topic...</a>
        </xs:documentation>
      </xs:annotation>
    </xs:enumeration>
    <xs:enumeration value="long">
      <xs:annotation xmlns="http://www.w3.org/1999/xhtml">
        <xs:documentation>(..)</xs:documentation>
        <xs:documentation>
          <a href="https://talkbank.org/0info/manuals/CHAT.html#Pause_Long_Length">CHAT manual section on this topic...</a>
        </xs:documentation>
      </xs:annotation>
    </xs:enumeration>
    <xs:enumeration value="very long">
      <xs:annotation xmlns="http://www.w3.org/1999/xhtml">
        <xs:documentation>(...)</xs:documentation>
        <xs:documentation>
          <a href="https://talkbank.org/0info/manuals/CHAT.html#Pause_Very_Long_Length">CHAT manual section on this topic...</a>
        </xs:documentation>
      </xs:annotation>
    </xs:enumeration>
  </xs:restriction>
</xs:simpleType>
Simple Type pauseNumericLengthType
Namespace http://www.talkbank.org/ns/talkbank
Annotations
Pause length, in numeric terms.
Diagram
Diagram
Type xs:decimal
Used by
Attribute pause/@length
Element duration
Source
<xs:simpleType name="pauseNumericLengthType">
  <xs:annotation xmlns="http://www.w3.org/1999/xhtml">
    <xs:documentation>Pause length, in numeric terms.</xs:documentation>
    <xs:documentation>
      <a href="https://talkbank.org/0info/manuals/CHAT.html#Pause_Numeric">CHAT manual section on this topic...</a>
    </xs:documentation>
  </xs:annotation>
  <xs:restriction base="xs:decimal"/>
</xs:simpleType>
Simple Type groupAnnotationTypeType
Namespace http://www.talkbank.org/ns/talkbank
Annotations
Type of group annotation on main line.
Diagram
Diagram
Type restriction of xs:string
Facets
enumeration alternative
[=? text]
enumeration comments
[% text]
enumeration explanation
[= text]
enumeration paralinguistics
[=! text]
Used by
Attribute ga/@type
Source
<xs:simpleType name="groupAnnotationTypeType">
  <xs:annotation xmlns="http://www.w3.org/1999/xhtml">
    <xs:documentation>Type of group annotation on main line.</xs:documentation>
    <xs:documentation>
      <a href="https://talkbank.org/0info/manuals/CHAT.html#DependentOnMain_Scope">CHAT manual section on this topic...</a>
    </xs:documentation>
  </xs:annotation>
  <xs:restriction base="xs:string">
    <xs:enumeration value="alternative">
      <xs:annotation xmlns="http://www.w3.org/1999/xhtml">
        <xs:documentation>[=? text]</xs:documentation>
        <xs:documentation>
          <a href="https://talkbank.org/0info/manuals/CHAT.html#AlternativeTranscription_Scope">CHAT manual section on this topic...</a>
        </xs:documentation>
      </xs:annotation>
    </xs:enumeration>
    <xs:enumeration value="comments">
      <xs:annotation xmlns="http://www.w3.org/1999/xhtml">
        <xs:documentation>[% text]</xs:documentation>
        <xs:documentation>
          <a href="https://talkbank.org/0info/manuals/CHAT.html#Comment_Scope">CHAT manual section on this topic...</a>
        </xs:documentation>
      </xs:annotation>
    </xs:enumeration>
    <xs:enumeration value="explanation">
      <xs:annotation xmlns="http://www.w3.org/1999/xhtml">
        <xs:documentation>[= text]</xs:documentation>
        <xs:documentation>
          <a href="https://talkbank.org/0info/manuals/CHAT.html#Explanation_Scope">CHAT manual section on this topic...</a>
        </xs:documentation>
      </xs:annotation>
    </xs:enumeration>
    <xs:enumeration value="paralinguistics">
      <xs:annotation xmlns="http://www.w3.org/1999/xhtml">
        <xs:documentation>[=! text]</xs:documentation>
        <xs:documentation>
          <a href="https://talkbank.org/0info/manuals/CHAT.html#ParalinguisticMaterial_Scope">CHAT manual section on this topic...</a>
        </xs:documentation>
      </xs:annotation>
    </xs:enumeration>
  </xs:restriction>
</xs:simpleType>
Simple Type beginEndSimpleType
Namespace http://www.talkbank.org/ns/talkbank
Annotations
For use for delimited material. A workaround for lack of overlapping elements in XML.
Diagram
Diagram
Type restriction of xs:string
Facets
enumeration begin
Begin delimited material
enumeration end
End delimited material
enumeration simple
Begin and end delimited material (degenerate case)
Used by
Attribute nonvocal/@type
Source
<xs:simpleType name="beginEndSimpleType">
  <xs:annotation xmlns="http://www.w3.org/1999/xhtml">
    <xs:documentation>For use for delimited material. A workaround for lack of overlapping elements in XML.</xs:documentation>
  </xs:annotation>
  <xs:restriction base="xs:string">
    <xs:enumeration value="begin">
      <xs:annotation xmlns="http://www.w3.org/1999/xhtml">
        <xs:documentation>Begin delimited material</xs:documentation>
      </xs:annotation>
    </xs:enumeration>
    <xs:enumeration value="end">
      <xs:annotation xmlns="http://www.w3.org/1999/xhtml">
        <xs:documentation>End delimited material</xs:documentation>
      </xs:annotation>
    </xs:enumeration>
    <xs:enumeration value="simple">
      <xs:annotation xmlns="http://www.w3.org/1999/xhtml">
        <xs:documentation>Begin and end delimited material (degenerate case)</xs:documentation>
      </xs:annotation>
    </xs:enumeration>
  </xs:restriction>
</xs:simpleType>
Simple Type annotationTypeType
Namespace http://www.talkbank.org/ns/talkbank
Annotations
Utterance annotation type.
Diagram
Diagram
Type restriction of xs:string
Facets
enumeration addressee
%add
enumeration actions
%act
enumeration alternative
%alt
enumeration coding
%cod; general purpose coding
enumeration cohesion
%coh; cohesion tier
enumeration comments
%com; comments by investigator
enumeration english translation
%eng
enumeration errcoding
%err; error coding
enumeration explanation
%exp; [= text]
enumeration flow
%flo
enumeration facial
%fac
enumeration target gloss
%gls
enumeration gesture
%gpx
enumeration intonation
%int
enumeration orthography
%ort
enumeration paralinguistics
%par:
enumeration SALT
%def; on the main line, not recommended
enumeration situation
%sit
enumeration speech act
%spa
enumeration time stamp
%tim
enumeration extension
Arbitrary annotation of the form %xfoo, intended as an extension mechanism for the user.
Used by
Attribute a/@type
Source
<xs:simpleType name="annotationTypeType">
  <xs:annotation xmlns="http://www.w3.org/1999/xhtml">
    <xs:documentation>Utterance annotation type.</xs:documentation>
    <xs:documentation>
      <a href="https://talkbank.org/0info/manuals/CHAT.html#DependentTiers">CHAT manual section on this topic...</a>
    </xs:documentation>
  </xs:annotation>
  <xs:restriction base="xs:string">
    <xs:enumeration value="addressee">
      <xs:annotation xmlns="http://www.w3.org/1999/xhtml">
        <xs:documentation>%add</xs:documentation>
        <xs:documentation>
          <a href="https://talkbank.org/0info/manuals/CHAT.html#Addressee_Tier">CHAT manual section on this topic...</a>
        </xs:documentation>
      </xs:annotation>
    </xs:enumeration>
    <xs:enumeration value="actions">
      <xs:annotation xmlns="http://www.w3.org/1999/xhtml">
        <xs:documentation>%act</xs:documentation>
        <xs:documentation>
          <a href="https://talkbank.org/0info/manuals/CHAT.html#Action_Tier">CHAT manual section on this topic...</a>
        </xs:documentation>
      </xs:annotation>
    </xs:enumeration>
    <xs:enumeration value="alternative">
      <xs:annotation xmlns="http://www.w3.org/1999/xhtml">
        <xs:documentation>%alt</xs:documentation>
        <xs:documentation>
          <a href="https://talkbank.org/0info/manuals/CHAT.html#Alternate_Tier">CHAT manual section on this topic...</a>
        </xs:documentation>
      </xs:annotation>
    </xs:enumeration>
    <xs:enumeration value="coding">
      <xs:annotation xmlns="http://www.w3.org/1999/xhtml">
        <xs:documentation>%cod; general purpose coding</xs:documentation>
        <xs:documentation>
          <a href="https://talkbank.org/0info/manuals/CHAT.html#Coding_Tier">CHAT manual section on this topic...</a>
        </xs:documentation>
      </xs:annotation>
    </xs:enumeration>
    <xs:enumeration value="cohesion">
      <xs:annotation xmlns="http://www.w3.org/1999/xhtml">
        <xs:documentation>%coh; cohesion tier</xs:documentation>
        <xs:documentation>
          <a href="https://talkbank.org/0info/manuals/CHAT.html#Cohesion_Tier">CHAT manual section on this topic...</a>
        </xs:documentation>
      </xs:annotation>
    </xs:enumeration>
    <xs:enumeration value="comments">
      <xs:annotation xmlns="http://www.w3.org/1999/xhtml">
        <xs:documentation>%com; comments by investigator</xs:documentation>
        <xs:documentation>
          <a href="https://talkbank.org/0info/manuals/CHAT.html#Comment_Tier">CHAT manual section on this topic...</a>
        </xs:documentation>
      </xs:annotation>
    </xs:enumeration>
    <xs:enumeration value="english translation">
      <xs:annotation xmlns="http://www.w3.org/1999/xhtml">
        <xs:documentation>%eng</xs:documentation>
        <xs:documentation>
          <a href="https://talkbank.org/0info/manuals/CHAT.html#English_Tier">CHAT manual section on this topic...</a>
        </xs:documentation>
      </xs:annotation>
    </xs:enumeration>
    <xs:enumeration value="errcoding">
      <xs:annotation xmlns="http://www.w3.org/1999/xhtml">
        <xs:documentation>%err; error coding</xs:documentation>
        <xs:documentation>
          <a href="https://talkbank.org/0info/manuals/CHAT.html#Error_Tier">CHAT manual section on this topic...</a>
        </xs:documentation>
      </xs:annotation>
    </xs:enumeration>
    <xs:enumeration value="explanation">
      <xs:annotation xmlns="http://www.w3.org/1999/xhtml">
        <xs:documentation>%exp; [= text]</xs:documentation>
        <xs:documentation>
          <a href="https://talkbank.org/0info/manuals/CHAT.html#Explanation_Tier">CHAT manual section on this topic...</a>
        </xs:documentation>
        <xs:documentation>
          <a href="https://talkbank.org/0info/manuals/CHAT.html#Explanation_Scope">CHAT manual section on this topic...</a>
        </xs:documentation>
      </xs:annotation>
    </xs:enumeration>
    <xs:enumeration value="flow">
      <xs:annotation xmlns="http://www.w3.org/1999/xhtml">
        <xs:documentation>%flo</xs:documentation>
        <xs:documentation>
          <a href="https://talkbank.org/0info/manuals/CHAT.html#Flow_Tier">CHAT manual section on this topic...</a>
        </xs:documentation>
      </xs:annotation>
    </xs:enumeration>
    <xs:enumeration value="facial">
      <xs:annotation xmlns="http://www.w3.org/1999/xhtml">
        <xs:documentation>%fac</xs:documentation>
        <xs:documentation>
          <a href="https://talkbank.org/0info/manuals/CHAT.html#FacialGesture_Tier">CHAT manual section on this topic...</a>
        </xs:documentation>
      </xs:annotation>
    </xs:enumeration>
    <xs:enumeration value="target gloss">
      <xs:annotation xmlns="http://www.w3.org/1999/xhtml">
        <xs:documentation>%gls</xs:documentation>
        <xs:documentation>
          <a href="https://talkbank.org/0info/manuals/CHAT.html#Gloss_Tier">CHAT manual section on this topic...</a>
        </xs:documentation>
      </xs:annotation>
    </xs:enumeration>
    <xs:enumeration value="gesture">
      <xs:annotation xmlns="http://www.w3.org/1999/xhtml">
        <xs:documentation>%gpx</xs:documentation>
        <xs:documentation>
          <a href="https://talkbank.org/0info/manuals/CHAT.html#Gestural_Tier">CHAT manual section on this topic...</a>
        </xs:documentation>
      </xs:annotation>
    </xs:enumeration>
    <xs:enumeration value="intonation">
      <xs:annotation xmlns="http://www.w3.org/1999/xhtml">
        <xs:documentation>%int</xs:documentation>
        <xs:documentation>
          <a href="https://talkbank.org/0info/manuals/CHAT.html#Intonational_Tier">CHAT manual section on this topic...</a>
        </xs:documentation>
      </xs:annotation>
    </xs:enumeration>
    <xs:enumeration value="orthography">
      <xs:annotation xmlns="http://www.w3.org/1999/xhtml">
        <xs:documentation>%ort</xs:documentation>
        <xs:documentation>
          <a href="https://talkbank.org/0info/manuals/CHAT.html#Orthography_Tier">CHAT manual section on this topic...</a>
        </xs:documentation>
      </xs:annotation>
    </xs:enumeration>
    <xs:enumeration value="paralinguistics">
      <xs:annotation xmlns="http://www.w3.org/1999/xhtml">
        <xs:documentation>%par:</xs:documentation>
        <xs:documentation>
          <a href="https://talkbank.org/0info/manuals/CHAT.html#Paralinguistics_Tier">CHAT manual section on this topic...</a>
        </xs:documentation>
      </xs:annotation>
    </xs:enumeration>
    <xs:enumeration value="SALT">
      <xs:annotation xmlns="http://www.w3.org/1999/xhtml">
        <xs:documentation>%def; on the main line, not recommended</xs:documentation>
        <xs:documentation>
          <a href="https://talkbank.org/0info/manuals/CHAT.html#Definitions_Tier">CHAT manual section on this topic...</a>
        </xs:documentation>
      </xs:annotation>
    </xs:enumeration>
    <xs:enumeration value="situation">
      <xs:annotation xmlns="http://www.w3.org/1999/xhtml">
        <xs:documentation>%sit</xs:documentation>
        <xs:documentation>
          <a href="https://talkbank.org/0info/manuals/CHAT.html#Situation_Tier">CHAT manual section on this topic...</a>
        </xs:documentation>
      </xs:annotation>
    </xs:enumeration>
    <xs:enumeration value="speech act">
      <xs:annotation xmlns="http://www.w3.org/1999/xhtml">
        <xs:documentation>%spa</xs:documentation>
        <xs:documentation>
          <a href="https://talkbank.org/0info/manuals/CHAT.html#SpeechAct_Tier">CHAT manual section on this topic...</a>
        </xs:documentation>
      </xs:annotation>
    </xs:enumeration>
    <xs:enumeration value="time stamp">
      <xs:annotation xmlns="http://www.w3.org/1999/xhtml">
        <xs:documentation>%tim</xs:documentation>
        <xs:documentation>
          <a href="https://talkbank.org/0info/manuals/CHAT.html#Timing_Tier">CHAT manual section on this topic...</a>
        </xs:documentation>
      </xs:annotation>
    </xs:enumeration>
    <xs:enumeration value="extension">
      <xs:annotation xmlns="http://www.w3.org/1999/xhtml">
        <xs:documentation>Arbitrary annotation of the form %xfoo, intended as an extension mechanism for the user.</xs:documentation>
        <xs:documentation>
          <a href="https://talkbank.org/0info/manuals/CHAT.html#Extension_Tier">CHAT manual section on this topic...</a>
        </xs:documentation>
      </xs:annotation>
    </xs:enumeration>
  </xs:restriction>
</xs:simpleType>
Simple Type videosType
Namespace http://www.talkbank.org/ns/talkbank
Diagram
Diagram talkbank_xsd.tmp#mediaRefType
Type list of mediaRefType
Used by
Attribute CHAT/@Videos
Source
<xs:simpleType name="videosType">
  <xs:list itemType="mediaRefType"/>
</xs:simpleType>
Simple Type mediaRefType
Namespace http://www.talkbank.org/ns/talkbank
Annotations
Allowable media name.
Diagram
Diagram
Type xs:anyURI
Used by
Attribute CHAT/@Media
Source
<xs:simpleType name="mediaRefType">
  <xs:annotation xmlns="http://www.w3.org/1999/xhtml">
    <xs:documentation>Allowable media name.</xs:documentation>
    <xs:documentation>
      <a href="https://talkbank.org/0info/manuals/CHAT.html#Media_Header">CHAT manual section on this topic...</a>
    </xs:documentation>
  </xs:annotation>
  <xs:restriction base="xs:anyURI">
  </xs:restriction>
</xs:simpleType>
Simple Type mediaTypesType
Namespace http://www.talkbank.org/ns/talkbank
Diagram
Diagram talkbank_xsd.tmp#mediaTypeType
Type list of mediaTypeType
Used by
Attribute CHAT/@Mediatypes
Source
<xs:simpleType name="mediaTypesType">
  <xs:list itemType="mediaTypeType"/>
</xs:simpleType>
Simple Type optionsType
Namespace http://www.talkbank.org/ns/talkbank
Diagram
Diagram talkbank_xsd.tmp#optionType
Type list of optionType
Used by
Attribute CHAT/@Options
Source
<xs:simpleType name="optionsType">
  <xs:list itemType="optionType"/>
</xs:simpleType>
Simple Type mediaTypeType
Namespace http://www.talkbank.org/ns/talkbank
Annotations
Type of external media referenced.
Diagram
Diagram
Type restriction of xs:NMTOKEN
Facets
enumeration audio
Audio file.
enumeration video
Video file.
enumeration missing
Media is missing.
enumeration unlinked
Media exists, but transcript is unlinked.
enumeration notrans
Media exists, but no transcription exists yet.
Source
<xs:simpleType name="mediaTypeType">
  <xs:annotation xmlns="http://www.w3.org/1999/xhtml">
    <xs:documentation>Type of external media referenced.</xs:documentation>
    <xs:documentation>
      <a href="https://talkbank.org/0info/manuals/CHAT.html#Media_Types">CHAT manual section on this topic...</a>
    </xs:documentation>
  </xs:annotation>
  <xs:restriction base="xs:NMTOKEN">
    <xs:enumeration value="audio">
      <xs:annotation xmlns="http://www.w3.org/1999/xhtml">
        <xs:documentation>Audio file.</xs:documentation>
        <xs:documentation>
          <a href="https://talkbank.org/0info/manuals/CHAT.html#Media_Types">CHAT manual section on this topic...</a>
        </xs:documentation>
      </xs:annotation>
    </xs:enumeration>
    <xs:enumeration value="video">
      <xs:annotation xmlns="http://www.w3.org/1999/xhtml">
        <xs:documentation>Video file.</xs:documentation>
        <xs:documentation>
          <a href="https://talkbank.org/0info/manuals/CHAT.html#Media_Types">CHAT manual section on this topic...</a>
        </xs:documentation>
      </xs:annotation>
    </xs:enumeration>
    <xs:enumeration value="missing">
      <xs:annotation xmlns="http://www.w3.org/1999/xhtml">
        <xs:documentation>Media is missing.</xs:documentation>
        <xs:documentation>
          <a href="https://talkbank.org/0info/manuals/CHAT.html#MissingMedia">CHAT manual section on this topic...</a>
        </xs:documentation>
      </xs:annotation>
    </xs:enumeration>
    <xs:enumeration value="unlinked">
      <xs:annotation xmlns="http://www.w3.org/1999/xhtml">
        <xs:documentation>Media exists, but transcript is unlinked.</xs:documentation>
        <xs:documentation>
          <a href="https://talkbank.org/0info/manuals/CHAT.html#UnlinkedMedia">CHAT manual section on this topic...</a>
        </xs:documentation>
      </xs:annotation>
    </xs:enumeration>
    <xs:enumeration value="notrans">
      <xs:annotation xmlns="http://www.w3.org/1999/xhtml">
        <xs:documentation>Media exists, but no transcription exists yet.</xs:documentation>
        <xs:documentation>
          <a href="https://talkbank.org/0info/manuals/CHAT.html#NoTransMedia">CHAT manual section on this topic...</a>
        </xs:documentation>
      </xs:annotation>
    </xs:enumeration>
  </xs:restriction>
</xs:simpleType>
Simple Type vowelType
Namespace http://www.talkbank.org/ns/talkbank
Annotations
Diagram
Diagram
Type restriction of xs:string
Facets
pattern [ʄʅiıyɨʉɯuɪɩʏʊɷʮeøɘɵɤoəɛœɜʚɞʌɔɚɝæaɶɐαɑɒ]
Source
<xs:simpleType name="vowelType">
  <xs:annotation xmlns="http://www.w3.org/1999/xhtml">
    <xs:documentation>
      <a href="https://www.phon.ca/phon-manual/transcription/ipa.html">Phon manual section on this topic...</a>
    </xs:documentation>
  </xs:annotation>
  <xs:restriction base="xs:string">
    <xs:pattern value="[ʄʅiıyɨʉɯuɪɩʏʊɷʮeøɘɵɤoəɛœɜʚɞʌɔɚɝæaɶɐαɑɒ]"/>
  </xs:restriction>
</xs:simpleType>
Simple Type consonantType
Namespace http://www.talkbank.org/ns/talkbank
Annotations
Diagram
Diagram
Type restriction of xs:string
Facets
pattern [pbʬƀƥɓtdʭƫȶʈʇƭɖɗᶑcɟƈkgɡƙʞɠqɢʠʛʡʔʖʗπʘǀǃ¡ǁǂɸβfƒvθðδszʑʪʫɬɮʃʆʒʓƪʂʐçɕʝƺxɣɧχħʕƹʜʢhɦʩʦʣʨʥʧʤƛλmɱƞnɳɲȵŋɴlɫɭȴʎʟⱱʙɾɿrɺɼɹɻɽʀʁʍʋwjɥɰ>]
Source
<xs:simpleType name="consonantType">
  <xs:annotation xmlns="http://www.w3.org/1999/xhtml">
    <xs:documentation>
      <a href="https://www.phon.ca/phon-manual/transcription/ipa.html">Phon manual section on this topic...</a>
    </xs:documentation>
  </xs:annotation>
  <xs:restriction base="xs:string">
    <xs:pattern value="[pbʬƀƥɓtdʭƫȶʈʇƭɖɗᶑcɟƈkgɡƙʞɠqɢʠʛʡʔʖʗπʘǀǃ¡ǁǂɸβfƒvθðδszʑʪʫɬɮʃʆʒʓƪʂʐçɕʝƺxɣɧχħʕƹʜʢhɦʩʦʣʨʥʧʤƛλmɱƞnɳɲȵŋɴlɫɭȴʎʟⱱʙɾɿrɺɼɹɻɽʀʁʍʋwjɥɰ>]"/>
  </xs:restriction>
</xs:simpleType>
Simple Type coverSymbol
Namespace http://www.talkbank.org/ns/talkbank
Annotations
Diagram
Diagram
Type restriction of xs:string
Facets
pattern [ABCDEFGHIJKLMNOPQRSTUVWXYZ*]
Source
<xs:simpleType name="coverSymbol">
  <xs:annotation xmlns="http://www.w3.org/1999/xhtml">
    <xs:documentation>
      <a href="https://www.phon.ca/phon-manual/transcription/ipa.html">Phon manual section on this topic...</a>
    </xs:documentation>
  </xs:annotation>
  <xs:restriction base="xs:string">
    <xs:pattern value="[ABCDEFGHIJKLMNOPQRSTUVWXYZ*]"/>
  </xs:restriction>
</xs:simpleType>
Simple Type prefixDiacriticType
Namespace http://www.talkbank.org/ns/talkbank
Annotations
Diagram
Diagram
Type restriction of xs:string
Facets
pattern ([ᵐᶬⁿᶯᶮᵑᶰ][˸̥̣̤̃̊ͪ̇̈ͭͩͨͮͯͫͬͥͧͤͦͣ̽͝͠˹˺˻˼̚ꜛꜜ᷄᷅᷆᷇᷈᷉ˆˇˉˊˋ˵˶̀́̂̋̌̏˔˕͟͞˽˾˿̴̡̢̖̘̙̜̝̞̟̠̩̪̫̬̮̯̰̱̲̳̹̺̻̼͇͈͉͍͎͓͔͕͖̉̄̆̑̒̔̐̾̿͆͊͋͌͐͑͒͗]*)|([·ˀˁ˞ʰʱʻʼʽᵖᵇᵗᵈᵏᵍᶿˢᶻᶴᶾˣˠˤˡʳʴʵʶʷʲʸᶦᶷᵊ⁼ʾʿ˭ꜝꜞ˥˦˧˨˩˂˃˄˅ˬ˯˰˱˲˖˗˜]̵[˸̥̣̤̃̊ͪ̇̈ͭͩͨͮͯͫͬͥͧͤͦͣ̽͝͠˹˺˻˼̚ꜛꜜ᷄᷅᷆᷇᷈᷉ˆˇˉˊˋ˵˶̀́̂̋̌̏˔˕͟͞˽˾˿̴̡̢̖̘̙̜̝̞̟̠̩̪̫̬̮̯̰̱̲̳̹̺̻̼͇͈͉͍͎͓͔͕͖̉̄̆̑̒̔̐̾̿͆͊͋͌͐͑͒͗]*)|([·ˀˁ˞ʰʱʻʼʽᵖᵇᵗᵈᵏᵍᶿˢᶻᶴᶾˣˠˤˡʳʴʵʶʷʲʸᶦᶷᵊ⁼ʾʿ˭ꜝꜞ˥˦˧˨˩˂˃˄˅ˬ˯˰˱˲˖˗˜][˸̥̣̤̃̊ͪ̇̈ͭͩͨͮͯͫͬͥͧͤͦͣ̽͝͠˹˺˻˼̚ꜛꜜ᷄᷅᷆᷇᷈᷉ˆˇˉˊˋ˵˶̀́̂̋̌̏˔˕͟͞˽˾˿̴̡̢̖̘̙̜̝̞̟̠̩̪̫̬̮̯̰̱̲̳̹̺̻̼͇͈͉͍͎͓͔͕͖̉̄̆̑̒̔̐̾̿͆͊͋͌͐͑͒͗]*[͜͢͡])
Source
<xs:simpleType name="prefixDiacriticType">
  <xs:annotation xmlns="http://www.w3.org/1999/xhtml">
    <xs:documentation>
      <a href="https://www.phon.ca/phon-manual/transcription/ipa.html">Phon manual section on this topic...</a>
    </xs:documentation>
  </xs:annotation>
  <xs:restriction base="xs:string">
    <xs:pattern value="[ᵐᶬⁿᶯᶮᵑᶰ][˸̥̣̤̃̊ͪ̇̈ͭͩͨͮͯͫͬͥͧͤͦͣ̽͝͠˹˺˻˼̚ꜛꜜ᷄᷅᷆᷇᷈᷉ˆˇˉˊˋ˵˶̀́̂̋̌̏˔˕͟͞˽˾˿̴̡̢̖̘̙̜̝̞̟̠̩̪̫̬̮̯̰̱̲̳̹̺̻̼͇͈͉͍͎͓͔͕͖̉̄̆̑̒̔̐̾̿͆͊͋͌͐͑͒͗]*">
      <xs:annotation xmlns="http://www.w3.org/1999/xhtml">
        <xs:documentation>Prefix diacritic + combining diacritics</xs:documentation>
      </xs:annotation>
    </xs:pattern>
    <xs:pattern value="[·ˀˁ˞ʰʱʻʼʽᵖᵇᵗᵈᵏᵍᶿˢᶻᶴᶾˣˠˤˡʳʴʵʶʷʲʸᶦᶷᵊ⁼ʾʿ˭ꜝꜞ˥˦˧˨˩˂˃˄˅ˬ˯˰˱˲˖˗˜]̵[˸̥̣̤̃̊ͪ̇̈ͭͩͨͮͯͫͬͥͧͤͦͣ̽͝͠˹˺˻˼̚ꜛꜜ᷄᷅᷆᷇᷈᷉ˆˇˉˊˋ˵˶̀́̂̋̌̏˔˕͟͞˽˾˿̴̡̢̖̘̙̜̝̞̟̠̩̪̫̬̮̯̰̱̲̳̹̺̻̼͇͈͉͍͎͓͔͕͖̉̄̆̑̒̔̐̾̿͆͊͋͌͐͑͒͗]*">
      <xs:annotation xmlns="http://www.w3.org/1999/xhtml">
        <xs:documentation>Suffix diacritic + role reversal diacritic + combining diacritics</xs:documentation>
      </xs:annotation>
    </xs:pattern>
    <xs:pattern value="[·ˀˁ˞ʰʱʻʼʽᵖᵇᵗᵈᵏᵍᶿˢᶻᶴᶾˣˠˤˡʳʴʵʶʷʲʸᶦᶷᵊ⁼ʾʿ˭ꜝꜞ˥˦˧˨˩˂˃˄˅ˬ˯˰˱˲˖˗˜][˸̥̣̤̃̊ͪ̇̈ͭͩͨͮͯͫͬͥͧͤͦͣ̽͝͠˹˺˻˼̚ꜛꜜ᷄᷅᷆᷇᷈᷉ˆˇˉˊˋ˵˶̀́̂̋̌̏˔˕͟͞˽˾˿̴̡̢̖̘̙̜̝̞̟̠̩̪̫̬̮̯̰̱̲̳̹̺̻̼͇͈͉͍͎͓͔͕͖̉̄̆̑̒̔̐̾̿͆͊͋͌͐͑͒͗]*[͜͢͡]">
      <xs:annotation xmlns="http://www.w3.org/1999/xhtml">
        <xs:documentation>Suffix diacritic + combining diacritics + ligature</xs:documentation>
      </xs:annotation>
    </xs:pattern>
  </xs:restriction>
</xs:simpleType>
Simple Type combiningDiacriticType
Namespace http://www.talkbank.org/ns/talkbank
Annotations
Diagram
Diagram
Type restriction of xs:string
Facets
pattern [˸̥̣̤̃̊ͪ̇̈ͭͩͨͮͯͫͬͥͧͤͦͣ̽͝͠˹˺˻˼̚ꜛꜜ᷄᷅᷆᷇᷈᷉ˆˇˉˊˋ˵˶̀́̂̋̌̏˔˕͟͞˽˾˿̴̡̢̖̘̙̜̝̞̟̠̩̪̫̬̮̯̰̱̲̳̹̺̻̼͇͈͉͍͎͓͔͕͖̉̄̆̑̒̔̐̾̿͆͊͋͌͐͑͒͗]
Source
<xs:simpleType name="combiningDiacriticType">
  <xs:annotation xmlns="http://www.w3.org/1999/xhtml">
    <xs:documentation>
      <a href="https://www.phon.ca/phon-manual/transcription/ipa.html">Phon manual section on this topic...</a>
    </xs:documentation>
  </xs:annotation>
  <xs:restriction base="xs:string">
    <xs:pattern value="[˸̥̣̤̃̊ͪ̇̈ͭͩͨͮͯͫͬͥͧͤͦͣ̽͝͠˹˺˻˼̚ꜛꜜ᷄᷅᷆᷇᷈᷉ˆˇˉˊˋ˵˶̀́̂̋̌̏˔˕͟͞˽˾˿̴̡̢̖̘̙̜̝̞̟̠̩̪̫̬̮̯̰̱̲̳̹̺̻̼͇͈͉͍͎͓͔͕͖̉̄̆̑̒̔̐̾̿͆͊͋͌͐͑͒͗]"/>
  </xs:restriction>
</xs:simpleType>
Simple Type suffixDiacriticType
Namespace http://www.talkbank.org/ns/talkbank
Annotations
Diagram
Diagram
Type restriction of xs:string
Facets
pattern ([·ˀˁ˞ʰʱʻʼʽᵖᵇᵗᵈᵏᵍᶿˢᶻᶴᶾˣˠˤˡʳʴʵʶʷʲʸᶦᶷᵊ⁼ʾʿ˭ꜝꜞ˥˦˧˨˩˂˃˄˅ˬ˯˰˱˲˖˗˜][˸̥̣̤̃̊ͪ̇̈ͭͩͨͮͯͫͬͥͧͤͦͣ̽͝͠˹˺˻˼̚ꜛꜜ᷄᷅᷆᷇᷈᷉ˆˇˉˊˋ˵˶̀́̂̋̌̏˔˕͟͞˽˾˿̴̡̢̖̘̙̜̝̞̟̠̩̪̫̬̮̯̰̱̲̳̹̺̻̼͇͈͉͍͎͓͔͕͖̉̄̆̑̒̔̐̾̿͆͊͋͌͐͑͒͗]*)|([ᵐᶬⁿᶯᶮᵑᶰ]̵[˸̥̣̤̃̊ͪ̇̈ͭͩͨͮͯͫͬͥͧͤͦͣ̽͝͠˹˺˻˼̚ꜛꜜ᷄᷅᷆᷇᷈᷉ˆˇˉˊˋ˵˶̀́̂̋̌̏˔˕͟͞˽˾˿̴̡̢̖̘̙̜̝̞̟̠̩̪̫̬̮̯̰̱̲̳̹̺̻̼͇͈͉͍͎͓͔͕͖̉̄̆̑̒̔̐̾̿͆͊͋͌͐͑͒͗]*)|([ᵐᶬⁿᶯᶮᵑᶰ][˸̥̣̤̃̊ͪ̇̈ͭͩͨͮͯͫͬͥͧͤͦͣ̽͝͠˹˺˻˼̚ꜛꜜ᷄᷅᷆᷇᷈᷉ˆˇˉˊˋ˵˶̀́̂̋̌̏˔˕͟͞˽˾˿̴̡̢̖̘̙̜̝̞̟̠̩̪̫̬̮̯̰̱̲̳̹̺̻̼͇͈͉͍͎͓͔͕͖̉̄̆̑̒̔̐̾̿͆͊͋͌͐͑͒͗]*[͜͢͡])
Source
<xs:simpleType name="suffixDiacriticType">
  <xs:annotation xmlns="http://www.w3.org/1999/xhtml">
    <xs:documentation>
      <a href="https://www.phon.ca/phon-manual/transcription/ipa.html">Phon manual section on this topic...</a>
    </xs:documentation>
  </xs:annotation>
  <xs:restriction base="xs:string">
    <xs:pattern value="[·ˀˁ˞ʰʱʻʼʽᵖᵇᵗᵈᵏᵍᶿˢᶻᶴᶾˣˠˤˡʳʴʵʶʷʲʸᶦᶷᵊ⁼ʾʿ˭ꜝꜞ˥˦˧˨˩˂˃˄˅ˬ˯˰˱˲˖˗˜][˸̥̣̤̃̊ͪ̇̈ͭͩͨͮͯͫͬͥͧͤͦͣ̽͝͠˹˺˻˼̚ꜛꜜ᷄᷅᷆᷇᷈᷉ˆˇˉˊˋ˵˶̀́̂̋̌̏˔˕͟͞˽˾˿̴̡̢̖̘̙̜̝̞̟̠̩̪̫̬̮̯̰̱̲̳̹̺̻̼͇͈͉͍͎͓͔͕͖̉̄̆̑̒̔̐̾̿͆͊͋͌͐͑͒͗]*">
      <xs:annotation xmlns="http://www.w3.org/1999/xhtml">
        <xs:documentation>Suffix diacritic + combining diacritics</xs:documentation>
      </xs:annotation>
    </xs:pattern>
    <xs:pattern value="[ᵐᶬⁿᶯᶮᵑᶰ]̵[˸̥̣̤̃̊ͪ̇̈ͭͩͨͮͯͫͬͥͧͤͦͣ̽͝͠˹˺˻˼̚ꜛꜜ᷄᷅᷆᷇᷈᷉ˆˇˉˊˋ˵˶̀́̂̋̌̏˔˕͟͞˽˾˿̴̡̢̖̘̙̜̝̞̟̠̩̪̫̬̮̯̰̱̲̳̹̺̻̼͇͈͉͍͎͓͔͕͖̉̄̆̑̒̔̐̾̿͆͊͋͌͐͑͒͗]*">
      <xs:annotation xmlns="http://www.w3.org/1999/xhtml">
        <xs:documentation>Prefix diacritic + role reversal + combining diacritics</xs:documentation>
      </xs:annotation>
    </xs:pattern>
    <xs:pattern value="[ᵐᶬⁿᶯᶮᵑᶰ][˸̥̣̤̃̊ͪ̇̈ͭͩͨͮͯͫͬͥͧͤͦͣ̽͝͠˹˺˻˼̚ꜛꜜ᷄᷅᷆᷇᷈᷉ˆˇˉˊˋ˵˶̀́̂̋̌̏˔˕͟͞˽˾˿̴̡̢̖̘̙̜̝̞̟̠̩̪̫̬̮̯̰̱̲̳̹̺̻̼͇͈͉͍͎͓͔͕͖̉̄̆̑̒̔̐̾̿͆͊͋͌͐͑͒͗]*[͜͢͡]">
      <xs:annotation xmlns="http://www.w3.org/1999/xhtml">
        <xs:documentation>Prefix diacritic + combining diacritics + ligature</xs:documentation>
      </xs:annotation>
    </xs:pattern>
  </xs:restriction>
</xs:simpleType>
Simple Type empty
Namespace http://www.talkbank.org/ns/talkbank
Diagram
Diagram
Type restriction of xs:string
Facets
enumeration
Source
<xs:simpleType name="empty">
  <xs:restriction base="xs:string">
    <xs:enumeration value=""/>
  </xs:restriction>
</xs:simpleType>
Simple Type optionType
Namespace http://www.talkbank.org/ns/talkbank
Annotations
Transcript-scoped option that affects the interpretation of the transcript.
Diagram
Diagram
Type restriction of xs:string
Facets
enumeration CA
Allows CA features and restriction relaxations.
enumeration CA-Unicode
Allows CA features and restriction relaxations, but does not automatically open CAFont.
enumeration bullets
Turns off checking of time sequence of bullets.
enumeration heritage
Allows a transcript to be accepted even though it is not properly parsable yet.
enumeration multi
Purely for the display purposes of CLAN, in order to have CLAN handle multiple media bullets in a single utterance.
enumeration IPA
IPA.
enumeration dummy
Mark file as dummy for CLAN CHECK.
Source
<xs:simpleType name="optionType">
  <xs:annotation xmlns="http://www.w3.org/1999/xhtml">
    <xs:documentation>Transcript-scoped option that affects the interpretation of the transcript.</xs:documentation>
    <xs:documentation>
      <a href="https://talkbank.org/0info/manuals/CHAT.html#Options_Header">CHAT manual section on this topic...</a>
    </xs:documentation>
  </xs:annotation>
  <xs:restriction base="xs:string">
    <xs:enumeration value="CA">
      <xs:annotation xmlns="http://www.w3.org/1999/xhtml">
        <xs:documentation>Allows CA features and restriction relaxations.</xs:documentation>
        <xs:documentation>
          <a href="https://talkbank.org/0info/manuals/CHAT.html#CA_Option">CHAT manual section on this topic...</a>
        </xs:documentation>
      </xs:annotation>
    </xs:enumeration>
    <xs:enumeration value="CA-Unicode">
      <xs:annotation xmlns="http://www.w3.org/1999/xhtml">
        <xs:documentation>Allows CA features and restriction relaxations, but does not automatically open CAFont.</xs:documentation>
        <xs:documentation>
          <a href="https://talkbank.org/0info/manuals/CHAT.html#CA_Unicode_Option">CHAT manual section on this topic...</a>
        </xs:documentation>
      </xs:annotation>
    </xs:enumeration>
    <xs:enumeration value="bullets">
      <xs:annotation xmlns="http://www.w3.org/1999/xhtml">
        <xs:documentation>Turns off checking of time sequence of bullets.</xs:documentation>
        <xs:documentation>
          <a href="https://talkbank.org/0info/manuals/CHAT.html#Bullets_Option">CHAT manual section on this topic...</a>
        </xs:documentation>
      </xs:annotation>
    </xs:enumeration>
    <xs:enumeration value="heritage">
      <xs:annotation xmlns="http://www.w3.org/1999/xhtml">
        <xs:documentation>Allows a transcript to be accepted even though it is not properly parsable yet.</xs:documentation>
        <xs:documentation>
          <a href="https://talkbank.org/0info/manuals/CHAT.html#Heritage_Option">CHAT manual section on this topic...</a>
        </xs:documentation>
      </xs:annotation>
    </xs:enumeration>
    <xs:enumeration value="multi">
      <xs:annotation xmlns="http://www.w3.org/1999/xhtml">
        <xs:documentation>Purely for the display purposes of CLAN, in order to have CLAN handle multiple media bullets in a single utterance.</xs:documentation>
        <xs:documentation>
          <a href="https://talkbank.org/0info/manuals/CHAT.html#Multi_Option">CHAT manual section on this topic...</a>
        </xs:documentation>
      </xs:annotation>
    </xs:enumeration>
    <xs:enumeration value="IPA">
      <xs:annotation xmlns="http://www.w3.org/1999/xhtml">
        <xs:documentation>IPA.</xs:documentation>
        <xs:documentation>
          <a href="https://talkbank.org/0info/manuals/CHAT.html#IPA_Option">CHAT manual section on this topic...</a>
        </xs:documentation>
      </xs:annotation>
    </xs:enumeration>
    <xs:enumeration value="dummy">
      <xs:annotation xmlns="http://www.w3.org/1999/xhtml">
        <xs:documentation>Mark file as dummy for CLAN CHECK.</xs:documentation>
        <xs:documentation>
          <a href="https://talkbank.org/0info/manuals/CHAT.html#Dummy_Option">CHAT manual section on this topic...</a>
        </xs:documentation>
      </xs:annotation>
    </xs:enumeration>
  </xs:restriction>
</xs:simpleType>
Attribute participantType / @id
Namespace No namespace
Annotations
Type speakerID
Type hierarchy
Properties
use required
Facets
minLength 1
Used by
Complex Type participantType
Source
<xs:attribute name="id" type="speakerID" use="required">
  <xs:annotation xmlns="http://www.w3.org/1999/xhtml">
    <xs:documentation>Speaker's id.</xs:documentation>
    <xs:documentation>
      <a href="https://talkbank.org/0info/manuals/CHAT.html#Speaker_Code_Field">CHAT manual section on this topic...</a>
    </xs:documentation>
  </xs:annotation>
</xs:attribute>
Attribute participantType / @role
Namespace No namespace
Annotations
Type roleType
Properties
use required
Facets
enumeration Target_Child
enumeration Target_Adult
enumeration Child
enumeration Mother
enumeration Father
enumeration Brother
enumeration Sister
enumeration Sibling
enumeration Grandfather
enumeration Grandmother
enumeration Relative
enumeration Participant
enumeration Therapist
enumeration Informant
enumeration Subject
enumeration Investigator
enumeration Partner
enumeration Boy
enumeration Girl
enumeration Adult
enumeration Teenager
enumeration Male
enumeration Female
enumeration Visitor
enumeration Friend
enumeration Playmate
enumeration Caretaker
enumeration Environment
enumeration Group
enumeration Unidentified
enumeration Uncertain
enumeration Other
enumeration Text
enumeration Media
enumeration PlayRole
enumeration LENA
enumeration Justice
enumeration Attorney
enumeration Doctor
enumeration Nurse
enumeration Student
enumeration Teacher
enumeration Host
enumeration Guest
enumeration Leader
enumeration Member
enumeration Narrator
enumeration Speaker
enumeration Audience
Used by
Complex Type participantType
Source
<xs:attribute name="role" type="roleType" use="required">
  <xs:annotation xmlns="http://www.w3.org/1999/xhtml">
    <xs:documentation>Speaker's role.</xs:documentation>
    <xs:documentation>
      <a href="https://talkbank.org/0info/manuals/CHAT.html#Role">CHAT manual section on this topic...</a>
    </xs:documentation>
    <xs:documentation>
      <a href="https://talkbank.org/0info/manuals/CHAT.html#Role_Field">CHAT manual section on this topic...</a>
    </xs:documentation>
  </xs:annotation>
</xs:attribute>
Attribute participantType / @name
Namespace No namespace
Annotations
Type nonemptyStringType
Properties
use optional
Facets
minLength 1
Used by
Complex Type participantType
Source
<xs:attribute name="name" type="nonemptyStringType" use="optional">
  <xs:annotation xmlns="http://www.w3.org/1999/xhtml">
    <xs:documentation>Speaker's name.</xs:documentation>
    <xs:documentation>
      <a href="https://talkbank.org/0info/manuals/CHAT.html#Name_Field">CHAT manual section on this topic...</a>
    </xs:documentation>
  </xs:annotation>
</xs:attribute>
Attribute participantType / @age
Namespace No namespace
Annotations
Speaker's age, start of range during transcript.
Type xs:duration
Properties
use optional
Used by
Complex Type participantType
Source
<xs:attribute name="age" type="xs:duration" use="optional">
  <xs:annotation xmlns="http://www.w3.org/1999/xhtml">
    <xs:documentation>Speaker's age, start of range during transcript.</xs:documentation>
    <xs:documentation>
      <a href="https://talkbank.org/0info/manuals/CHAT.html#Age_Field">CHAT manual section on this topic...</a>
    </xs:documentation>
  </xs:annotation>
</xs:attribute>
Attribute participantType / @group
Namespace No namespace
Annotations
Type nonemptyStringType
Properties
use optional
Facets
minLength 1
Used by
Complex Type participantType
Source
<xs:attribute name="group" type="nonemptyStringType" use="optional">
  <xs:annotation xmlns="http://www.w3.org/1999/xhtml">
    <xs:documentation>Speaker's group.</xs:documentation>
    <xs:documentation>
      <a href="https://talkbank.org/0info/manuals/CHAT.html#Group_Field">CHAT manual section on this topic...</a>
    </xs:documentation>
  </xs:annotation>
</xs:attribute>
Attribute participantType / @sex
Namespace No namespace
Annotations
Type sexType
Properties
use optional
Facets
enumeration male
enumeration female
Used by
Complex Type participantType
Source
<xs:attribute name="sex" type="sexType" use="optional">
  <xs:annotation xmlns="http://www.w3.org/1999/xhtml">
    <xs:documentation>Speaker's sex.</xs:documentation>
    <xs:documentation>
      <a href="https://talkbank.org/0info/manuals/CHAT.html#Sex_Field">CHAT manual section on this topic...</a>
    </xs:documentation>
  </xs:annotation>
</xs:attribute>
Attribute participantType / @SES
Namespace No namespace
Annotations
Type nonemptyStringType
Properties
use optional
Facets
minLength 1
Used by
Complex Type participantType
Source
<xs:attribute name="SES" type="nonemptyStringType" use="optional">
  <xs:annotation xmlns="http://www.w3.org/1999/xhtml">
    <xs:documentation>Speaker's SES.</xs:documentation>
    <xs:documentation>
      <a href="https://talkbank.org/0info/manuals/CHAT.html#SES_Field">CHAT manual section on this topic...</a>
    </xs:documentation>
  </xs:annotation>
</xs:attribute>
Attribute participantType / @education
Namespace No namespace
Annotations
Type nonemptyStringType
Properties
use optional
Facets
minLength 1
Used by
Complex Type participantType
Source
<xs:attribute name="education" type="nonemptyStringType" use="optional">
  <xs:annotation xmlns="http://www.w3.org/1999/xhtml">
    <xs:documentation>Speaker's education.</xs:documentation>
    <xs:documentation>
      <a href="https://talkbank.org/0info/manuals/CHAT.html#Education_Field">CHAT manual section on this topic...</a>
    </xs:documentation>
  </xs:annotation>
</xs:attribute>
Attribute participantType / @custom-field
Namespace No namespace
Annotations
Custom field for additional information about speaker.
Type nonemptyStringType
Properties
use optional
Facets
minLength 1
Used by
Complex Type participantType
Source
<xs:attribute name="custom-field" type="nonemptyStringType" use="optional">
  <xs:annotation xmlns="http://www.w3.org/1999/xhtml">
    <xs:documentation>Custom field for additional information about speaker.</xs:documentation>
    <xs:documentation>
      <a href="https://talkbank.org/0info/manuals/CHAT.html#Custom_Field">CHAT manual section on this topic...</a>
    </xs:documentation>
  </xs:annotation>
</xs:attribute>
Attribute participantType / @birthday
Namespace No namespace
Annotations
Speaker's birth date.
Type xs:date
Properties
use optional
Used by
Complex Type participantType
Source
<xs:attribute name="birthday" type="xs:date" use="optional">
  <xs:annotation xmlns="http://www.w3.org/1999/xhtml">
    <xs:documentation>Speaker's birth date.</xs:documentation>
    <xs:documentation>
      <a href="https://talkbank.org/0info/manuals/CHAT.html#Birth_Header">CHAT manual section on this topic...</a>
    </xs:documentation>
  </xs:annotation>
</xs:attribute>
Attribute participantType / @language
Namespace No namespace
Annotations
Speaker's list of languages. Actually redundant because duplicated from transcript's list of languages.
Type languagesType
Properties
use optional
Used by
Complex Type participantType
Source
<xs:attribute name="language" type="languagesType" use="optional">
  <xs:annotation xmlns="http://www.w3.org/1999/xhtml">
    <xs:documentation>Speaker's list of languages. Actually redundant because duplicated from transcript's list of languages.</xs:documentation>
    <xs:documentation>
      <a href="https://talkbank.org/0info/manuals/CHAT.html#Languages_Header">CHAT manual section on this topic...</a>
    </xs:documentation>
  </xs:annotation>
</xs:attribute>
Attribute participantType / @first-language
Namespace No namespace
Annotations
Speaker's first language (note that this does not need to be listed in the languages header).
Type languageType
Properties
use optional
Facets
pattern ([a-zA-Z]{1,8}(-[a-zA-Z0-9]{1,8})*) & ([a-zA-Z]{3}(-[a-zA-Z0-9]{1,8})*)
Used by
Complex Type participantType
Source
<xs:attribute name="first-language" type="languageType" use="optional">
  <xs:annotation xmlns="http://www.w3.org/1999/xhtml">
    <xs:documentation>Speaker's first language (note that this does not need to be listed in the languages header).</xs:documentation>
    <xs:documentation>
      <a href="https://talkbank.org/0info/manuals/CHAT.html#L1_Header">CHAT manual section on this topic...</a>
    </xs:documentation>
  </xs:annotation>
</xs:attribute>
Attribute participantType / @birthplace
Namespace No namespace
Annotations
Speaker's birthplace.
Type nonemptyStringType
Properties
use optional
Facets
minLength 1
Used by
Complex Type participantType
Source
<xs:attribute name="birthplace" type="nonemptyStringType" use="optional">
  <xs:annotation xmlns="http://www.w3.org/1999/xhtml">
    <xs:documentation>Speaker's birthplace.</xs:documentation>
    <xs:documentation>
      <a href="https://talkbank.org/0info/manuals/CHAT.html#Birthplace_Header">CHAT manual section on this topic...</a>
    </xs:documentation>
  </xs:annotation>
</xs:attribute>
Attribute mediaType / @start
Namespace No namespace
Annotations
The start time for the selection.
Type xs:decimal
Properties
use required
Used by
Complex Type mediaType
Source
<xs:attribute name="start" type="xs:decimal" use="required">
  <xs:annotation xmlns="http://www.w3.org/1999/xhtml">
    <xs:documentation>The start time for the selection.</xs:documentation>
    <xs:documentation>
      <a href="https://talkbank.org/0info/manuals/CHAT.html#TimeAlignment_Begin">CHAT manual section on this topic...</a>
    </xs:documentation>
  </xs:annotation>
</xs:attribute>
Attribute mediaType / @end
Namespace No namespace
Annotations
The end time for the selection.
Type xs:decimal
Properties
use required
Used by
Complex Type mediaType
Source
<xs:attribute name="end" type="xs:decimal" use="required">
  <xs:annotation xmlns="http://www.w3.org/1999/xhtml">
    <xs:documentation>The end time for the selection.</xs:documentation>
    <xs:documentation>
      <a href="https://talkbank.org/0info/manuals/CHAT.html#TimeAlignment_End">CHAT manual section on this topic...</a>
    </xs:documentation>
  </xs:annotation>
</xs:attribute>
Attribute mediaType / @unit
Namespace No namespace
Annotations
The unit of time used for the selection.
Type mediaUnitType
Properties
use required
Facets
enumeration f
frame
enumeration s
second
enumeration ms
millisecond
enumeration b
byte
enumeration c
character
Used by
Complex Type mediaType
Source
<xs:attribute name="unit" type="mediaUnitType" use="required">
  <xs:annotation xmlns="http://www.w3.org/1999/xhtml">
    <xs:documentation>The unit of time used for the selection.</xs:documentation>
    <xs:documentation>
      <a href="https://talkbank.org/0info/manuals/CHAT.html#TimeAlignment_Unit">CHAT manual section on this topic...</a>
    </xs:documentation>
  </xs:annotation>
</xs:attribute>
Attribute mediaType / @skip
Namespace No namespace
Annotations
Whether the CLAN editor should skip upon playback.
Type xs:boolean
Properties
content simple
Used by
Complex Type mediaType
Source
<xs:attribute name="skip" type="xs:boolean">
  <xs:annotation xmlns="http://www.w3.org/1999/xhtml">
    <xs:documentation>Whether the CLAN editor should skip upon playback.</xs:documentation>
    <xs:documentation>
      <a href="https://talkbank.org/0info/manuals/CHAT.html#TimeAlignment_Skip">CHAT manual section on this topic...</a>
    </xs:documentation>
  </xs:annotation>
</xs:attribute>
Attribute mediaPic / @href
Namespace No namespace
Type xs:anyURI
Properties
content simple
Used by
Element mediaPic
Source
<xs:attribute name="href" type="xs:anyURI"/>
Attribute comment / @type
Namespace No namespace
Type commentTypeType
Properties
content simple
Facets
enumeration Activities
Activities.
enumeration Bck
Bck.
enumeration Date
Date of transcription.
enumeration Number
Number.
enumeration Recording Quality
Recording quality.
enumeration Transcription
Transcription.
enumeration Types
Types.
enumeration Blank
Blank.
enumeration T
Thumbnail.
enumeration Generic
Comment.
enumeration Location
Location.
enumeration New Episode
New episode.
enumeration Room Layout
Room layout.
enumeration Situation
Situation.
enumeration Tape Location
Tape location.
enumeration Time Duration
Time duration.
enumeration Time Start
Time start.
enumeration Transcriber
Transcriber for this transcript.
enumeration Warning
Warning.
enumeration Page
Page.
Used by
Element comment
Source
<xs:attribute name="type" type="commentTypeType"/>
Attribute CHAT / begin-gem / @label
Namespace No namespace
Annotations
Label for a begin/end gem.
Type xs:string
Properties
use required
Used by
Element CHAT/begin-gem
Source
<xs:attribute name="label" type="xs:string" use="required">
  <xs:annotation xmlns="http://www.w3.org/1999/xhtml">
    <xs:documentation>Label for a begin/end gem.</xs:documentation>
    <xs:documentation>
      <a href="https://talkbank.org/0info/manuals/CHAT.html#Bg_Header">CHAT manual section on this topic...</a>
    </xs:documentation>
  </xs:annotation>
</xs:attribute>
Attribute CHAT / end-gem / @label
Namespace No namespace
Annotations
Label for a begin/end gem.
Type xs:string
Properties
use required
Used by
Element CHAT/end-gem
Source
<xs:attribute name="label" type="xs:string" use="required">
  <xs:annotation xmlns="http://www.w3.org/1999/xhtml">
    <xs:documentation>Label for a begin/end gem.</xs:documentation>
    <xs:documentation>
      <a href="https://talkbank.org/0info/manuals/CHAT.html#Bg_Header">CHAT manual section on this topic...</a>
    </xs:documentation>
  </xs:annotation>
</xs:attribute>
Attribute CHAT / lazy-gem / @label
Namespace No namespace
Annotations
Label for a lazy gem.
Type nonemptyStringType
Properties
use required
Facets
minLength 1
Used by
Element CHAT/lazy-gem
Source
<xs:attribute name="label" type="nonemptyStringType" use="required">
  <xs:annotation xmlns="http://www.w3.org/1999/xhtml">
    <xs:documentation>Label for a lazy gem.</xs:documentation>
    <xs:documentation>
      <a href="https://talkbank.org/0info/manuals/CHAT.html#G_Header">CHAT manual section on this topic...</a>
    </xs:documentation>
  </xs:annotation>
</xs:attribute>
Attribute linker / @type
Namespace No namespace
Type restriction of xs:string
Properties
content simple
Facets
enumeration quoted utterance next
+"
enumeration quick uptake
+^
enumeration lazy overlap mark
+<
enumeration self completion
+,
enumeration other completion
++
enumeration technical break TCU completion
+≋
enumeration no break TCU completion
+≈
Used by
Element linker
Source
<xs:attribute name="type">
  <xs:simpleType>
    <xs:restriction base="xs:string">
      <xs:enumeration value="quoted utterance next">
        <xs:annotation xmlns="http://www.w3.org/1999/xhtml">
          <xs:documentation>+"</xs:documentation>
          <xs:documentation>
            <a href="https://talkbank.org/0info/manuals/CHAT.html#QuotedUtterance_Linker">CHAT manual section on this topic...</a>
          </xs:documentation>
        </xs:annotation>
      </xs:enumeration>
      <xs:enumeration value="quick uptake">
        <xs:annotation xmlns="http://www.w3.org/1999/xhtml">
          <xs:documentation>+^</xs:documentation>
          <xs:documentation>
            <a href="https://talkbank.org/0info/manuals/CHAT.html#QuickUptake_Linker">CHAT manual section on this topic...</a>
          </xs:documentation>
        </xs:annotation>
      </xs:enumeration>
      <xs:enumeration value="lazy overlap mark">
        <xs:annotation xmlns="http://www.w3.org/1999/xhtml">
          <xs:documentation>+<</xs:documentation>
          <xs:documentation>
            <a href="https://talkbank.org/0info/manuals/CHAT.html#LazyOverlap_Linker">CHAT manual section on this topic...</a>
          </xs:documentation>
        </xs:annotation>
      </xs:enumeration>
      <xs:enumeration value="self completion">
        <xs:annotation xmlns="http://www.w3.org/1999/xhtml">
          <xs:documentation>+,</xs:documentation>
          <xs:documentation>
            <a href="https://talkbank.org/0info/manuals/CHAT.html#SelfCompletion_Linker">CHAT manual section on this topic...</a>
          </xs:documentation>
        </xs:annotation>
      </xs:enumeration>
      <xs:enumeration value="other completion">
        <xs:annotation xmlns="http://www.w3.org/1999/xhtml">
          <xs:documentation>++</xs:documentation>
          <xs:documentation>
            <a href="https://talkbank.org/0info/manuals/CHAT.html#OtherCompletion_Linker">CHAT manual section on this topic...</a>
          </xs:documentation>
        </xs:annotation>
      </xs:enumeration>
      <xs:enumeration value="technical break TCU completion">
        <xs:annotation xmlns="http://www.w3.org/1999/xhtml">
          <xs:documentation>+≋</xs:documentation>
          <xs:documentation>
            <a href="https://talkbank.org/0info/manuals/CHAT.html#TechnicalBreakTCUCompletion_Linker">CHAT manual section on this topic...</a>
          </xs:documentation>
        </xs:annotation>
      </xs:enumeration>
      <xs:enumeration value="no break TCU completion">
        <xs:annotation xmlns="http://www.w3.org/1999/xhtml">
          <xs:documentation>+≈</xs:documentation>
          <xs:documentation>
            <a href="https://talkbank.org/0info/manuals/CHAT.html#NoBreakTCUCompletion_Linker">CHAT manual section on this topic...</a>
          </xs:documentation>
        </xs:annotation>
      </xs:enumeration>
    </xs:restriction>
  </xs:simpleType>
</xs:attribute>
Attribute overlap-point / @index
Namespace No namespace
Annotations
Integer label to distinguish among different overlaps over the same text.
Type xs:positiveInteger
Properties
use optional
Used by
Element overlap-point
Source
<xs:attribute name="index" type="xs:positiveInteger" use="optional">
  <xs:annotation xmlns="http://www.w3.org/1999/xhtml">
    <xs:documentation>Integer label to distinguish among different overlaps over the same text.</xs:documentation>
    <xs:documentation>
      <a href="https://talkbank.org/0info/manuals/CHAT.html#CA_Overlaps">CHAT manual section on this topic...</a>
    </xs:documentation>
  </xs:annotation>
</xs:attribute>
Attribute overlap-point / @start-end
Namespace No namespace
Type restriction of xs:string
Properties
use required
Facets
enumeration start
Start
enumeration end
End
Used by
Element overlap-point
Source
<xs:attribute name="start-end" use="required">
  <xs:simpleType>
    <xs:annotation xmlns="http://www.w3.org/1999/xhtml">
      <xs:documentation>Start or end of overlap</xs:documentation>
      <xs:documentation>
        <a href="https://talkbank.org/0info/manuals/CHAT.html#CA_Overlaps">CHAT manual section on this topic...</a>
      </xs:documentation>
    </xs:annotation>
    <xs:restriction base="xs:string">
      <xs:enumeration value="start">
        <xs:annotation xmlns="http://www.w3.org/1999/xhtml">
          <xs:documentation>Start</xs:documentation>
          <xs:documentation>
            <a href="https://talkbank.org/0info/manuals/CHAT.html#TopBeginOverlap_Delimiter">CHAT manual section on this topic...</a>
          </xs:documentation>
          <xs:documentation>
            <a href="https://talkbank.org/0info/manuals/CHAT.html#BottomBeginOverlap_Delimiter">CHAT manual section on this topic...</a>
          </xs:documentation>
        </xs:annotation>
      </xs:enumeration>
      <xs:enumeration value="end">
        <xs:annotation xmlns="http://www.w3.org/1999/xhtml">
          <xs:documentation>End</xs:documentation>
          <xs:documentation>
            <a href="https://talkbank.org/0info/manuals/CHAT.html#TopEndOverlap_Delimiter">CHAT manual section on this topic...</a>
          </xs:documentation>
          <xs:documentation>
            <a href="https://talkbank.org/0info/manuals/CHAT.html#BottomEndOverlap_Delimiter">CHAT manual section on this topic...</a>
          </xs:documentation>
        </xs:annotation>
      </xs:enumeration>
    </xs:restriction>
  </xs:simpleType>
</xs:attribute>
Attribute overlap-point / @top-bottom
Namespace No namespace
Type restriction of xs:string
Properties
use required
Facets
enumeration top
The first of a set of overlaps.
enumeration bottom
The second (or third, etc.) of a set of overlaps.
Used by
Element overlap-point
Source
<xs:attribute name="top-bottom" use="required">
  <xs:simpleType>
    <xs:restriction base="xs:string">
      <xs:enumeration value="top">
        <xs:annotation xmlns="http://www.w3.org/1999/xhtml">
          <xs:documentation>The first of a set of overlaps.</xs:documentation>
          <xs:documentation>
            <a href="https://talkbank.org/0info/manuals/CHAT.html#TopBeginOverlap_Delimiter">CHAT manual section on this topic...</a>
          </xs:documentation>
          <xs:documentation>
            <a href="https://talkbank.org/0info/manuals/CHAT.html#TopEndOverlap_Delimiter">CHAT manual section on this topic...</a>
          </xs:documentation>
        </xs:annotation>
      </xs:enumeration>
      <xs:enumeration value="bottom">
        <xs:annotation xmlns="http://www.w3.org/1999/xhtml">
          <xs:documentation>The second (or third, etc.) of a set of overlaps.</xs:documentation>
          <xs:documentation>
            <a href="https://talkbank.org/0info/manuals/CHAT.html#BottomBeginOverlap_Delimiter">CHAT manual section on this topic...</a>
          </xs:documentation>
          <xs:documentation>
            <a href="https://talkbank.org/0info/manuals/CHAT.html#BottomEndOverlap_Delimiter">CHAT manual section on this topic...</a>
          </xs:documentation>
        </xs:annotation>
      </xs:enumeration>
    </xs:restriction>
  </xs:simpleType>
</xs:attribute>
Attribute underline / @type
Namespace No namespace
Type beginEndType
Properties
use required
Facets
enumeration begin
Begin delimited material
enumeration end
End delimited material
Used by
Element underline
Source
<xs:attribute name="type" type="beginEndType" use="required"/>
Attribute italic / @type
Namespace No namespace
Type beginEndType
Properties
use required
Facets
enumeration begin
Begin delimited material
enumeration end
End delimited material
Used by
Element italic
Source
<xs:attribute name="type" type="beginEndType" use="required"/>
Attribute p / @type
Namespace No namespace
Type restriction of xs:string
Properties
content simple
Facets
enumeration drawl
:
enumeration pause
^ internal
Used by
Element p
Source
<xs:attribute name="type">
  <xs:simpleType>
    <xs:restriction base="xs:string">
      <xs:enumeration value="drawl">
        <xs:annotation xmlns="http://www.w3.org/1999/xhtml">
          <xs:documentation>:</xs:documentation>
          <xs:documentation>
            <a href="https://talkbank.org/0info/manuals/CHAT.html#Lengthening_Marker">CHAT manual section on this topic...</a>
          </xs:documentation>
        </xs:annotation>
      </xs:enumeration>
      <xs:enumeration value="pause">
        <xs:annotation xmlns="http://www.w3.org/1999/xhtml">
          <xs:documentation>^ internal</xs:documentation>
          <xs:documentation>
            <a href="https://talkbank.org/0info/manuals/CHAT.html#WordInternalPause_Marker">CHAT manual section on this topic...</a>
          </xs:documentation>
        </xs:annotation>
      </xs:enumeration>
    </xs:restriction>
  </xs:simpleType>
</xs:attribute>
Attribute long-feature / @type
Namespace No namespace
Type beginEndType
Properties
use required
Facets
enumeration begin
Begin delimited material
enumeration end
End delimited material
Used by
Element long-feature
Source
<xs:attribute name="type" type="beginEndType" use="required"/>
Attribute ca-delimiter / @type
Namespace No namespace
Type beginEndType
Properties
use required
Facets
enumeration begin
Begin delimited material
enumeration end
End delimited material
Used by
Element ca-delimiter
Source
<xs:attribute name="type" type="beginEndType" use="required">
</xs:attribute>
Attribute ca-delimiter / @label
Namespace No namespace
Type ca-delimiter-type
Properties
use required
Facets
enumeration breathy voice
enumeration creaky
enumeration faster
enumeration high-pitch
enumeration louder
enumeration low-pitch
enumeration precise
§
enumeration repeated-segment
enumeration singing
enumeration slower
enumeration smile voice
enumeration softer
°
enumeration unsure
enumeration whisper
enumeration yawn
Ϋ
Used by
Element ca-delimiter
Source
<xs:attribute name="label" type="ca-delimiter-type" use="required">
</xs:attribute>
Attribute ca-element / @type
Namespace No namespace
Type ca-element-type
Properties
use required
Facets
enumeration blocked segments
enumeration constriction
enumeration hardening
enumeration hurried start
enumeration inhalation
enumeration sudden stop
enumeration laugh in word
enumeration pitch down
enumeration pitch reset
enumeration pitch up
enumeration primary stress
ˈ
enumeration secondary stress
ˌ
Used by
Element ca-element
Source
<xs:attribute name="type" type="ca-element-type" use="required"/>
Attribute wk / @type
Namespace No namespace
Type restriction of xs:string
Properties
content simple
Facets
enumeration cmp
compound, CHAT +
enumeration cli
clitic, CHAT ~
Used by
Element wk
Source
<xs:attribute name="type">
  <xs:simpleType>
    <xs:restriction base="xs:string">
      <xs:enumeration value="cmp">
        <xs:annotation xmlns="http://www.w3.org/1999/xhtml">
          <xs:documentation>compound, CHAT +</xs:documentation>
          <xs:documentation>
            <a href="https://talkbank.org/0info/manuals/MOR.html#SimpleCompound">MOR manual section on this topic...</a>
          </xs:documentation>
        </xs:annotation>
      </xs:enumeration>
      <xs:enumeration value="cli">
        <xs:annotation xmlns="http://www.w3.org/1999/xhtml">
          <xs:documentation>clitic, CHAT ~</xs:documentation>
          <xs:documentation>
            <a href="https://talkbank.org/0info/manuals/MOR.html#Clitic_Compound">MOR manual section on this topic...</a>
          </xs:documentation>
        </xs:annotation>
      </xs:enumeration>
    </xs:restriction>
  </xs:simpleType>
</xs:attribute>
Attribute replacement / @real
Namespace No namespace
Annotations
[:: word1 ...] indicates that the word was real and MOR should analyze it
Type xs:boolean
Properties
content simple
Used by
Element replacement
Source
<xs:attribute name="real" type="xs:boolean">
  <xs:annotation xmlns="http://www.w3.org/1999/xhtml">
    <xs:documentation>[:: word1 ...] indicates that the word was real and MOR should analyze it</xs:documentation>
    <xs:documentation>
      <a href="https://talkbank.org/0info/manuals/CHAT.html#Replacement_Real">CHAT manual section on this topic...</a>
    </xs:documentation>
  </xs:annotation>
</xs:attribute>
Attribute mk / @type
Namespace No namespace
Type restriction of xs:string
Properties
use required
Facets
enumeration sfx
suffix marker, CHAT equivalent is -suffix
enumeration sfxf
suffix fusion marker, CHAT equivalent is &suffix
enumeration mc
morphological category, CHAT equivalent is :suffix
Used by
Element mk
Source
<xs:attribute name="type" use="required">
  <xs:simpleType>
    <xs:restriction base="xs:string">
      <xs:enumeration value="sfx">
        <xs:annotation xmlns="http://www.w3.org/1999/xhtml">
          <xs:documentation>suffix marker, CHAT equivalent is -suffix</xs:documentation>
          <xs:documentation>
            <a href="https://talkbank.org/0info/manuals/MOR.html#Mor_Markers_Suffix">MOR manual section on this topic...</a>
          </xs:documentation>
        </xs:annotation>
      </xs:enumeration>
      <xs:enumeration value="sfxf">
        <xs:annotation xmlns="http://www.w3.org/1999/xhtml">
          <xs:documentation>suffix fusion marker, CHAT equivalent is &suffix</xs:documentation>
          <xs:documentation>
            <a href="https://talkbank.org/0info/manuals/MOR.html#Mor_Markers_Suffix_Fusional">MOR manual section on this topic...</a>
          </xs:documentation>
        </xs:annotation>
      </xs:enumeration>
      <xs:enumeration value="mc">
        <xs:annotation xmlns="http://www.w3.org/1999/xhtml">
          <xs:documentation>morphological category, CHAT equivalent is :suffix</xs:documentation>
          <xs:documentation>
            <a href="https://talkbank.org/0info/manuals/MOR.html#Mor_Markers_Category">MOR manual section on this topic...</a>
          </xs:documentation>
        </xs:annotation>
      </xs:enumeration>
    </xs:restriction>
  </xs:simpleType>
</xs:attribute>
Attribute baseTerminatorType / @type
Namespace No namespace
Type restriction of xs:string
Properties
use required
Facets
enumeration p
Period.
enumeration q
Question mark.
enumeration e
Exclamation point.
enumeration broken for coding
+.
enumeration trail off
+...
enumeration trail off question
+..?
enumeration question exclamation
+!?
enumeration interruption
+/.
enumeration interruption question
+/?
enumeration self interruption
+//.
enumeration self interruption question
+//?
enumeration quotation next line
+"/.
enumeration quotation precedes
+".
enumeration missing CA terminator
For heritage only
enumeration technical break TCU continuation
enumeration no break TCU continuation
Used by
Complex Type baseTerminatorType
Source
<xs:attribute name="type" use="required">
  <xs:simpleType>
    <xs:restriction base="xs:string">
      <xs:enumeration value="p">
        <xs:annotation xmlns="http://www.w3.org/1999/xhtml">
          <xs:documentation>Period.</xs:documentation>
          <xs:documentation>
            <a href="https://talkbank.org/0info/manuals/CHAT.html#Period_Terminator">CHAT manual section on this topic...</a>
          </xs:documentation>
        </xs:annotation>
      </xs:enumeration>
      <xs:enumeration value="q">
        <xs:annotation xmlns="http://www.w3.org/1999/xhtml">
          <xs:documentation>Question mark.</xs:documentation>
          <xs:documentation>
            <a href="https://talkbank.org/0info/manuals/CHAT.html#QuestionMark_Terminator">CHAT manual section on this topic...</a>
          </xs:documentation>
        </xs:annotation>
      </xs:enumeration>
      <xs:enumeration value="e">
        <xs:annotation xmlns="http://www.w3.org/1999/xhtml">
          <xs:documentation>Exclamation point.</xs:documentation>
          <xs:documentation>
            <a href="https://talkbank.org/0info/manuals/CHAT.html#ExclamationMark_Terminator">CHAT manual section on this topic...</a>
          </xs:documentation>
        </xs:annotation>
      </xs:enumeration>
      <!-- sterminator -->
      <xs:enumeration value="broken for coding">
        <xs:annotation xmlns="http://www.w3.org/1999/xhtml">
          <xs:documentation>+.</xs:documentation>
          <xs:documentation>
            <a href="https://talkbank.org/0info/manuals/CHAT.html#TranscriptionBreak_Terminator">CHAT manual section on this topic...</a>
          </xs:documentation>
        </xs:annotation>
      </xs:enumeration>
      <xs:enumeration value="trail off">
        <xs:annotation xmlns="http://www.w3.org/1999/xhtml">
          <xs:documentation>+...</xs:documentation>
          <xs:documentation>
            <a href="https://talkbank.org/0info/manuals/CHAT.html#TrailingOff_Terminator">CHAT manual section on this topic...</a>
          </xs:documentation>
        </xs:annotation>
      </xs:enumeration>
      <xs:enumeration value="trail off question">
        <xs:annotation xmlns="http://www.w3.org/1999/xhtml">
          <xs:documentation>+..?</xs:documentation>
          <xs:documentation>
            <a href="https://talkbank.org/0info/manuals/CHAT.html#TrailingOffQuestion_Terminator">CHAT manual section on this topic...</a>
          </xs:documentation>
        </xs:annotation>
      </xs:enumeration>
      <xs:enumeration value="question exclamation">
        <xs:annotation xmlns="http://www.w3.org/1999/xhtml">
          <xs:documentation>+!?</xs:documentation>
          <xs:documentation>
            <a href="https://talkbank.org/0info/manuals/CHAT.html#QuestionExclamation_Terminator">CHAT manual section on this topic...</a>
          </xs:documentation>
        </xs:annotation>
      </xs:enumeration>
      <xs:enumeration value="interruption">
        <xs:annotation xmlns="http://www.w3.org/1999/xhtml">
          <xs:documentation>+/.</xs:documentation>
          <xs:documentation>
            <a href="https://talkbank.org/0info/manuals/CHAT.html#Interruption_Terminator">CHAT manual section on this topic...</a>
          </xs:documentation>
        </xs:annotation>
      </xs:enumeration>
      <xs:enumeration value="interruption question">
        <xs:annotation xmlns="http://www.w3.org/1999/xhtml">
          <xs:documentation>+/?</xs:documentation>
          <xs:documentation>
            <a href="https://talkbank.org/0info/manuals/CHAT.html#QuestionInterruption_Terminator">CHAT manual section on this topic...</a>
          </xs:documentation>
        </xs:annotation>
      </xs:enumeration>
      <xs:enumeration value="self interruption">
        <xs:annotation xmlns="http://www.w3.org/1999/xhtml">
          <xs:documentation>+//.</xs:documentation>
          <xs:documentation>
            <a href="https://talkbank.org/0info/manuals/CHAT.html#SelfInterruption_Terminator">CHAT manual section on this topic...</a>
          </xs:documentation>
        </xs:annotation>
      </xs:enumeration>
      <xs:enumeration value="self interruption question">
        <xs:annotation xmlns="http://www.w3.org/1999/xhtml">
          <xs:documentation>+//?</xs:documentation>
          <xs:documentation>
            <a href="https://talkbank.org/0info/manuals/CHAT.html#SelfInterruptedQuestion_Terminator">CHAT manual section on this topic...</a>
          </xs:documentation>
        </xs:annotation>
      </xs:enumeration>
      <xs:enumeration value="quotation next line">
        <xs:annotation xmlns="http://www.w3.org/1999/xhtml">
          <xs:documentation>+"/.</xs:documentation>
          <xs:documentation>
            <a href="https://talkbank.org/0info/manuals/CHAT.html#QuotationFollows_Terminator">CHAT manual section on this topic...</a>
          </xs:documentation>
        </xs:annotation>
      </xs:enumeration>
      <xs:enumeration value="quotation precedes">
        <xs:annotation xmlns="http://www.w3.org/1999/xhtml">
          <xs:documentation>+".</xs:documentation>
          <xs:documentation>
            <a href="https://talkbank.org/0info/manuals/CHAT.html#QuotationPrecedes_Terminator">CHAT manual section on this topic...</a>
          </xs:documentation>
        </xs:annotation>
      </xs:enumeration>
      <xs:enumeration value="missing CA terminator">
        <xs:annotation xmlns="http://www.w3.org/1999/xhtml">
          <xs:documentation>For heritage only</xs:documentation>
          <xs:documentation>
            <a href="https://talkbank.org/0info/manuals/CHAT.html#MissingCA_Terminator">CHAT manual section on this topic...</a>
          </xs:documentation>
        </xs:annotation>
      </xs:enumeration>
      <xs:enumeration value="technical break TCU continuation">
        <xs:annotation xmlns="http://www.w3.org/1999/xhtml">
          <xs:documentation></xs:documentation>
          <xs:documentation>
            <a href="https://talkbank.org/0info/manuals/CHAT.html#TechnicalBreakTCUContinuation_Terminator">CHAT manual section on this topic...</a>
          </xs:documentation>
        </xs:annotation>
      </xs:enumeration>
      <xs:enumeration value="no break TCU continuation">
        <xs:annotation xmlns="http://www.w3.org/1999/xhtml">
          <xs:documentation></xs:documentation>
          <xs:documentation>
            <a href="https://talkbank.org/0info/manuals/CHAT.html#NoBreakTCUContinuation_Terminator">CHAT manual section on this topic...</a>
          </xs:documentation>
        </xs:annotation>
      </xs:enumeration>
    </xs:restriction>
  </xs:simpleType>
</xs:attribute>
Attribute gra / @type
Namespace No namespace
Type nonemptyStringType
Properties
use required
Facets
minLength 1
Used by
Element gra
Source
<xs:attribute name="type" type="nonemptyStringType" use="required"/>
Attribute gra / @index
Namespace No namespace
Type xs:int
Properties
use required
Used by
Element gra
Source
<xs:attribute name="index" type="xs:int" use="required"/>
Attribute gra / @head
Namespace No namespace
Type xs:int
Properties
use required
Used by
Element gra
Source
<xs:attribute name="head" type="xs:int" use="required"/>
Attribute gra / @relation
Namespace No namespace
Type nonemptyStringType
Properties
use required
Facets
minLength 1
Used by
Element gra
Source
<xs:attribute name="relation" type="nonemptyStringType" use="required"/>
Attribute mor / @type
Namespace No namespace
Type nonemptyStringType
Properties
use required
Facets
minLength 1
Used by
Element mor
Source
<xs:attribute name="type" type="nonemptyStringType" use="required"/>
Attribute mor / @omitted
Namespace No namespace
Type xs:boolean
Properties
content simple
Used by
Element mor
Source
<xs:attribute name="omitted" type="xs:boolean"/>
Attribute stressType / @type
Namespace No namespace
Type stressTypeType
Properties
use required
Facets
enumeration primary
Primary stress
enumeration secondary
Secondary stress
Used by
Complex Type stressType
Source
<xs:attribute name="type" type="stressTypeType" use="required"/>
Attribute phoneType / @scType
Namespace No namespace
Type syllableConstituentType
Properties
content simple
Facets
enumeration left appendix
Left appendix ':L' when written inline with transcription
enumeration onset
Syllable onset - ':O' when written inline with transcription
enumeration nucleus
Syllable nucleus - ':N' when written inline with transcription
enumeration diphthong
Diphthong - ':D' when written inline with transcription
enumeration coda
Syllable coda - ':C' when written inline with transcription
enumeration right appendix
Right appendix - ':R' when written inline with transcription
enumeration OEHS
Onset of empty-headed syllable - ':E' when written inline with transcription
enumeration ambisyllabic
Ambisyllabic - ':A' when written inline with transcription
Used by
Complex Type phoneType
Source
<xs:attribute name="scType" type="syllableConstituentType"/>
Attribute ligatureType / @type
Namespace No namespace
Type ligatureTypeType
Properties
content simple
Facets
enumeration breve below
͜ combining double breve below
enumeration breve
͡ combining double inverted breve
enumeration right arrow below
Ū combining double rightwards arrow below
Used by
Complex Type ligatureType
Source
<xs:attribute name="type" type="ligatureTypeType"/>
Attribute compoundPhoneType / @scType
Namespace No namespace
Type syllableConstituentType
Properties
content simple
Facets
enumeration left appendix
Left appendix ':L' when written inline with transcription
enumeration onset
Syllable onset - ':O' when written inline with transcription
enumeration nucleus
Syllable nucleus - ':N' when written inline with transcription
enumeration diphthong
Diphthong - ':D' when written inline with transcription
enumeration coda
Syllable coda - ':C' when written inline with transcription
enumeration right appendix
Right appendix - ':R' when written inline with transcription
enumeration OEHS
Onset of empty-headed syllable - ':E' when written inline with transcription
enumeration ambisyllabic
Ambisyllabic - ':A' when written inline with transcription
Used by
Complex Type compoundPhoneType
Source
<xs:attribute name="scType" type="syllableConstituentType"/>
Attribute phoneticProsodyType / @type
Namespace No namespace
Type phoneticProsodyTypeType
Properties
use required
Facets
enumeration syllable break
. - Syllable break / forced syllable boundary
enumeration major intonation group
\u2016 - Major intonation group
enumeration minor intonation group
\007c - Minor intonation group
enumeration cmp
+ - Compound word marker
enumeration pause
^ - intra-word pause
enumeration blocking
^ - at beginning
Used by
Complex Type phoneticProsodyType
Source
<xs:attribute name="type" type="phoneticProsodyTypeType" use="required"/>
Attribute sandhiType / @type
Namespace No namespace
Type sandhiTypeType
Properties
use required
Facets
enumeration contraction
\u2040 - contraction
enumeration linker
\u203f - linker
Used by
Complex Type sandhiType
Source
<xs:attribute name="type" type="sandhiTypeType" use="required"/>
Attribute pause / @symbolic-length
Namespace No namespace
Type pauseSymbolicLengthType
Properties
use required
Facets
enumeration simple
(.)
enumeration long
(..)
enumeration very long
(...)
Used by
Element pause
Source
<xs:attribute name="symbolic-length" type="pauseSymbolicLengthType" use="required"/>
Attribute pause / @length
Namespace No namespace
Type pauseNumericLengthType
Properties
use optional
Used by
Element pause
Source
<xs:attribute name="length" type="pauseNumericLengthType" use="optional"/>
Attribute w / @user-special-form
Namespace No namespace
Annotations
@z:code user-specified code
Type xs:string
Properties
content simple
Used by
Element w
Source
<xs:attribute name="user-special-form" type="xs:string">
  <xs:annotation xmlns="http://www.w3.org/1999/xhtml">
    <xs:documentation>@z:code user-specified code</xs:documentation>
    <xs:documentation>
      <a href="https://talkbank.org/0info/manuals/CHAT.html#User_Special_Form">CHAT manual section on this topic...</a>
    </xs:documentation>
  </xs:annotation>
</xs:attribute>
Attribute w / @formType
Namespace No namespace
Annotations
Form marker: an attribute for a word.
Type restriction of xs:string
Properties
content simple
Facets
enumeration babbling
@b
enumeration child-invented
@c
enumeration dialect
@d
enumeration family-specific
@f
enumeration filled pause
@fp
enumeration generic
@g
enumeration interjection
@i
enumeration kana
@k
enumeration letter
@l
enumeration letter plural
@ls
enumeration neologism
@n
enumeration onomatopoeia
@o
enumeration phonology consistent
@p
enumeration quoted metareference
@q
enumeration sign speech
@sas
enumeration singing
@si
enumeration signed language
@sl
enumeration test
@t
enumeration UNIBET
@u
enumeration words to be excluded
@x
enumeration word play
@wp
Used by
Element w
Source
<xs:attribute name="formType">
  <xs:annotation xmlns="http://www.w3.org/1999/xhtml">
    <xs:documentation>Form marker: an attribute for a word.</xs:documentation>
    <xs:documentation>
      <a href="https://talkbank.org/0info/manuals/CHAT.html#Special_Form_Markers">CHAT manual section on this topic...</a>
    </xs:documentation>
  </xs:annotation>
  <xs:simpleType>
    <xs:restriction base="xs:string">
      <xs:enumeration value="babbling">
        <xs:annotation xmlns="http://www.w3.org/1999/xhtml">
          <xs:documentation>@b</xs:documentation>
          <xs:documentation>
            <a href="https://talkbank.org/0info/manuals/CHAT.html#Babbling_Marker">CHAT manual section on this topic...</a>
          </xs:documentation>
        </xs:annotation>
      </xs:enumeration>
      <xs:enumeration value="child-invented">
        <xs:annotation xmlns="http://www.w3.org/1999/xhtml">
          <xs:documentation>@c</xs:documentation>
          <xs:documentation>
            <a href="https://talkbank.org/0info/manuals/CHAT.html#ChildInvented_Marker">CHAT manual section on this topic...</a>
          </xs:documentation>
        </xs:annotation>
      </xs:enumeration>
      <xs:enumeration value="dialect">
        <xs:annotation xmlns="http://www.w3.org/1999/xhtml">
          <xs:documentation>@d</xs:documentation>
          <xs:documentation>
            <a href="https://talkbank.org/0info/manuals/CHAT.html#DialectForm_Marker">CHAT manual section on this topic...</a>
          </xs:documentation>
        </xs:annotation>
      </xs:enumeration>
      <xs:enumeration value="family-specific">
        <xs:annotation xmlns="http://www.w3.org/1999/xhtml">
          <xs:documentation>@f</xs:documentation>
          <xs:documentation>
            <a href="https://talkbank.org/0info/manuals/CHAT.html#FamilySpecificForm_Marker">CHAT manual section on this topic...</a>
          </xs:documentation>
        </xs:annotation>
      </xs:enumeration>
      <xs:enumeration value="filled pause">
        <xs:annotation xmlns="http://www.w3.org/1999/xhtml">
          <xs:documentation>@fp</xs:documentation>
          <xs:documentation>
            <a href="https://talkbank.org/0info/manuals/CHAT.html#FilledPause_Marker">CHAT manual section on this topic...</a>
          </xs:documentation>
        </xs:annotation>
      </xs:enumeration>
      <xs:enumeration value="generic">
        <xs:annotation xmlns="http://www.w3.org/1999/xhtml">
          <xs:documentation>@g</xs:documentation>
          <xs:documentation>
            <a href="https://talkbank.org/0info/manuals/CHAT.html#GeneralSpecialForm_Marker">CHAT manual section on this topic...</a>
          </xs:documentation>
        </xs:annotation>
      </xs:enumeration>
      <xs:enumeration value="interjection">
        <xs:annotation xmlns="http://www.w3.org/1999/xhtml">
          <xs:documentation>@i</xs:documentation>
          <xs:documentation>
            <a href="https://talkbank.org/0info/manuals/CHAT.html#Interjection_Marker">CHAT manual section on this topic...</a>
          </xs:documentation>
        </xs:annotation>
      </xs:enumeration>
      <xs:enumeration value="kana">
        <xs:annotation xmlns="http://www.w3.org/1999/xhtml">
          <xs:documentation>@k</xs:documentation>
          <xs:documentation>
            <a href="https://talkbank.org/0info/manuals/CHAT.html#Kana_Marker">CHAT manual section on this topic...</a>
          </xs:documentation>
        </xs:annotation>
      </xs:enumeration>
      <xs:enumeration value="letter">
        <xs:annotation xmlns="http://www.w3.org/1999/xhtml">
          <xs:documentation>@l</xs:documentation>
          <xs:documentation>
            <a href="https://talkbank.org/0info/manuals/CHAT.html#Letter_Marker">CHAT manual section on this topic...</a>
          </xs:documentation>
        </xs:annotation>
      </xs:enumeration>
      <xs:enumeration value="letter plural">
        <xs:annotation xmlns="http://www.w3.org/1999/xhtml">
          <xs:documentation>@ls</xs:documentation>
          <xs:documentation>
            <a href="https://talkbank.org/0info/manuals/CHAT.html#Letter_Plural_Marker">CHAT manual section on this topic...</a>
          </xs:documentation>
        </xs:annotation>
      </xs:enumeration>
      <xs:enumeration value="neologism">
        <xs:annotation xmlns="http://www.w3.org/1999/xhtml">
          <xs:documentation>@n</xs:documentation>
          <xs:documentation>
            <a href="https://talkbank.org/0info/manuals/CHAT.html#Neologism_Marker">CHAT manual section on this topic...</a>
          </xs:documentation>
        </xs:annotation>
      </xs:enumeration>
      <xs:enumeration value="onomatopoeia">
        <xs:annotation xmlns="http://www.w3.org/1999/xhtml">
          <xs:documentation>@o</xs:documentation>
          <xs:documentation>
            <a href="https://talkbank.org/0info/manuals/CHAT.html#Onomatopoeia_Marker">CHAT manual section on this topic...</a>
          </xs:documentation>
        </xs:annotation>
      </xs:enumeration>
      <xs:enumeration value="phonology consistent">
        <xs:annotation xmlns="http://www.w3.org/1999/xhtml">
          <xs:documentation>@p</xs:documentation>
          <xs:documentation>
            <a href="https://talkbank.org/0info/manuals/CHAT.html#PCF_Marker">CHAT manual section on this topic...</a>
          </xs:documentation>
        </xs:annotation>
      </xs:enumeration>
      <xs:enumeration value="quoted metareference">
        <xs:annotation xmlns="http://www.w3.org/1999/xhtml">
          <xs:documentation>@q</xs:documentation>
          <xs:documentation>
            <a href="https://talkbank.org/0info/manuals/CHAT.html#MetalinguisticReference_Marker">CHAT manual section on this topic...</a>
          </xs:documentation>
        </xs:annotation>
      </xs:enumeration>
      <xs:enumeration value="sign speech">
        <xs:annotation xmlns="http://www.w3.org/1999/xhtml">
          <xs:documentation>@sas</xs:documentation>
          <xs:documentation>
            <a href="https://talkbank.org/0info/manuals/CHAT.html#SignAndSpeech_Marker">CHAT manual section on this topic...</a>
          </xs:documentation>
        </xs:annotation>
      </xs:enumeration>
      <xs:enumeration value="singing">
        <xs:annotation xmlns="http://www.w3.org/1999/xhtml">
          <xs:documentation>@si</xs:documentation>
          <xs:documentation>
            <a href="https://talkbank.org/0info/manuals/CHAT.html#Singing_Marker">CHAT manual section on this topic...</a>
          </xs:documentation>
        </xs:annotation>
      </xs:enumeration>
      <xs:enumeration value="signed language">
        <xs:annotation xmlns="http://www.w3.org/1999/xhtml">
          <xs:documentation>@sl</xs:documentation>
          <xs:documentation>
            <a href="https://talkbank.org/0info/manuals/CHAT.html#SignLanguage_Marker">CHAT manual section on this topic...</a>
          </xs:documentation>
        </xs:annotation>
      </xs:enumeration>
      <xs:enumeration value="test">
        <xs:annotation xmlns="http://www.w3.org/1999/xhtml">
          <xs:documentation>@t</xs:documentation>
          <xs:documentation>
            <a href="https://talkbank.org/0info/manuals/CHAT.html#TestWord_Marker">CHAT manual section on this topic...</a>
          </xs:documentation>
        </xs:annotation>
      </xs:enumeration>
      <xs:enumeration value="UNIBET">
        <xs:annotation xmlns="http://www.w3.org/1999/xhtml">
          <xs:documentation>@u</xs:documentation>
          <xs:documentation>
            <a href="https://talkbank.org/0info/manuals/CHAT.html#Unibet_Marker">CHAT manual section on this topic...</a>
          </xs:documentation>
        </xs:annotation>
      </xs:enumeration>
      <xs:enumeration value="words to be excluded">
        <xs:annotation xmlns="http://www.w3.org/1999/xhtml">
          <xs:documentation>@x</xs:documentation>
          <xs:documentation>
            <a href="https://talkbank.org/0info/manuals/CHAT.html#Excluded_Marker">CHAT manual section on this topic...</a>
          </xs:documentation>
        </xs:annotation>
      </xs:enumeration>
      <xs:enumeration value="word play">
        <xs:annotation xmlns="http://www.w3.org/1999/xhtml">
          <xs:documentation>@wp</xs:documentation>
          <xs:documentation>
            <a href="https://talkbank.org/0info/manuals/CHAT.html#WordPlay_Marker">CHAT manual section on this topic...</a>
          </xs:documentation>
        </xs:annotation>
      </xs:enumeration>
    </xs:restriction>
  </xs:simpleType>
</xs:attribute>
Attribute w / @type
Namespace No namespace
Annotations
Optional attribute for a word.
Type restriction of xs:string
Properties
content simple
Facets
enumeration omission
0word
enumeration nonword
&~; nonword
enumeration filler
&-; filler
enumeration fragment
&+; incomplete
Used by
Element w
Source
<xs:attribute name="type">
  <xs:annotation xmlns="http://www.w3.org/1999/xhtml">
    <xs:documentation>Optional attribute for a word.</xs:documentation>
  </xs:annotation>
  <xs:simpleType>
    <xs:restriction base="xs:string">
      <xs:enumeration value="omission">
        <xs:annotation xmlns="http://www.w3.org/1999/xhtml">
          <xs:documentation>0word</xs:documentation>
          <xs:documentation>
            <a href="https://talkbank.org/0info/manuals/CHAT.html#OmittedWord_Code">CHAT manual section on this topic...</a>
          </xs:documentation>
        </xs:annotation>
      </xs:enumeration>
      <xs:enumeration value="nonword">
        <xs:annotation xmlns="http://www.w3.org/1999/xhtml">
          <xs:documentation>&~; nonword</xs:documentation>
          <xs:documentation>
            <a href="https://talkbank.org/0info/manuals/CHAT.html#Nonword">CHAT manual section on this topic...</a>
          </xs:documentation>
        </xs:annotation>
      </xs:enumeration>
      <xs:enumeration value="filler">
        <xs:annotation xmlns="http://www.w3.org/1999/xhtml">
          <xs:documentation>&-; filler</xs:documentation>
          <xs:documentation>
            <a href="https://talkbank.org/0info/manuals/CHAT.html#Filler_Code">CHAT manual section on this topic...</a>
          </xs:documentation>
        </xs:annotation>
      </xs:enumeration>
      <xs:enumeration value="fragment">
        <xs:annotation xmlns="http://www.w3.org/1999/xhtml">
          <xs:documentation>&+; incomplete</xs:documentation>
          <xs:documentation>
            <a href="https://talkbank.org/0info/manuals/CHAT.html#PhonologicalFragment_Code">CHAT manual section on this topic...</a>
          </xs:documentation>
        </xs:annotation>
      </xs:enumeration>
    </xs:restriction>
  </xs:simpleType>
</xs:attribute>
Attribute w / @untranscribed
Namespace No namespace
Annotations
Mark as untranscribed non-word.
Type restriction of xs:string
Properties
content simple
Facets
enumeration unintelligible
xxx
enumeration unintelligible-with-pho
yyy
enumeration untranscribed
www
Used by
Element w
Source
<xs:attribute name="untranscribed">
  <xs:annotation xmlns="http://www.w3.org/1999/xhtml">
    <xs:documentation>Mark as untranscribed non-word.</xs:documentation>
  </xs:annotation>
  <xs:simpleType>
    <xs:restriction base="xs:string">
      <xs:enumeration value="unintelligible">
        <xs:annotation xmlns="http://www.w3.org/1999/xhtml">
          <xs:documentation>xxx</xs:documentation>
          <xs:documentation>
            <a href="https://talkbank.org/0info/manuals/CHAT.html#UnintelligibleSpeech_Code">CHAT manual section on this topic...</a>
          </xs:documentation>
        </xs:annotation>
      </xs:enumeration>
      <xs:enumeration value="unintelligible-with-pho">
        <xs:annotation xmlns="http://www.w3.org/1999/xhtml">
          <xs:documentation>yyy</xs:documentation>
          <xs:documentation>
            <a href="https://talkbank.org/0info/manuals/CHAT.html#PhonologicalCoding_Code">CHAT manual section on this topic...</a>
          </xs:documentation>
        </xs:annotation>
      </xs:enumeration>
      <xs:enumeration value="untranscribed">
        <xs:annotation xmlns="http://www.w3.org/1999/xhtml">
          <xs:documentation>www</xs:documentation>
          <xs:documentation>
            <a href="https://talkbank.org/0info/manuals/CHAT.html#UntranscribedMaterial_Code">CHAT manual section on this topic...</a>
          </xs:documentation>
        </xs:annotation>
      </xs:enumeration>
    </xs:restriction>
  </xs:simpleType>
</xs:attribute>
Attribute quotation / @type
Namespace No namespace
Type beginEndType
Properties
use required
Facets
enumeration begin
Begin delimited material
enumeration end
End delimited material
Used by
Element quotation
Source
<xs:attribute name="type" type="beginEndType" use="required"/>
Attribute otherSpokenEvent / @who
Namespace No namespace
Type speakerID
Type hierarchy
Properties
use required
Facets
minLength 1
Used by
Source
<xs:attribute name="who" type="speakerID" use="required"/>
Attribute otherSpokenEvent / @said
Namespace No namespace
Type nonemptyStringType
Properties
use required
Facets
minLength 1
Used by
Source
<xs:attribute name="said" type="nonemptyStringType" use="required"/>
Attribute k / @type
Namespace No namespace
Type restriction of xs:string
Properties
use required
Facets
enumeration stressing
[!]
enumeration contrastive stressing
[!!]
enumeration best guess
[?] in CHAT, ( text ) in CA
enumeration retracing
[/] in CHAT
enumeration retracing with correction
[//] in CHAT, - in CA
enumeration retracing reformulation
[///] in CHAT
enumeration retracing unclear
[/?]
enumeration false start
[/-]
enumeration mor exclude
[e]
Used by
Element k
Source
<xs:attribute name="type" use="required">
  <xs:simpleType>
    <xs:restriction base="xs:string">
      <xs:enumeration value="stressing">
        <xs:annotation xmlns="http://www.w3.org/1999/xhtml">
          <xs:documentation>[!]</xs:documentation>
          <xs:documentation>
            <a href="https://talkbank.org/0info/manuals/CHAT.html#Stressing_Scope">CHAT manual section on this topic...</a>
          </xs:documentation>
        </xs:annotation>
      </xs:enumeration>
      <xs:enumeration value="contrastive stressing">
        <xs:annotation xmlns="http://www.w3.org/1999/xhtml">
          <xs:documentation>[!!]</xs:documentation>
          <xs:documentation>
            <a href="https://talkbank.org/0info/manuals/CHAT.html#ContrastiveStressing_Scope">CHAT manual section on this topic...</a>
          </xs:documentation>
        </xs:annotation>
      </xs:enumeration>
      <xs:enumeration value="best guess">
        <xs:annotation xmlns="http://www.w3.org/1999/xhtml">
          <xs:documentation>[?] in CHAT, ( text ) in CA</xs:documentation>
          <xs:documentation>
            <a href="https://talkbank.org/0info/manuals/CHAT.html#BestGuess_Scope">CHAT manual section on this topic...</a>
          </xs:documentation>
        </xs:annotation>
      </xs:enumeration>
      <xs:enumeration value="retracing">
        <xs:annotation xmlns="http://www.w3.org/1999/xhtml">
          <xs:documentation>[/] in CHAT</xs:documentation>
          <xs:documentation>
            <a href="https://talkbank.org/0info/manuals/CHAT.html#Repetition_Scope">CHAT manual section on this topic...</a>
          </xs:documentation>
        </xs:annotation>
      </xs:enumeration>
      <xs:enumeration value="retracing with correction">
        <xs:annotation xmlns="http://www.w3.org/1999/xhtml">
          <xs:documentation>[//] in CHAT, - in CA</xs:documentation>
          <xs:documentation>
            <a href="https://talkbank.org/0info/manuals/CHAT.html#Retracing_Scope">CHAT manual section on this topic...</a>
          </xs:documentation>
        </xs:annotation>
      </xs:enumeration>
      <xs:enumeration value="retracing reformulation">
        <xs:annotation xmlns="http://www.w3.org/1999/xhtml">
          <xs:documentation>[///] in CHAT</xs:documentation>
          <xs:documentation>
            <a href="https://talkbank.org/0info/manuals/CHAT.html#Reformulation_Scope">CHAT manual section on this topic...</a>
          </xs:documentation>
        </xs:annotation>
      </xs:enumeration>
      <xs:enumeration value="retracing unclear">
        <xs:annotation xmlns="http://www.w3.org/1999/xhtml">
          <xs:documentation>[/?]</xs:documentation>
          <xs:documentation>
            <a href="https://talkbank.org/0info/manuals/CHAT.html#UnclearRetracing_Scope">CHAT manual section on this topic...</a>
          </xs:documentation>
        </xs:annotation>
      </xs:enumeration>
      <xs:enumeration value="false start">
        <xs:annotation xmlns="http://www.w3.org/1999/xhtml">
          <xs:documentation>[/-]</xs:documentation>
          <xs:documentation>
            <a href="https://talkbank.org/0info/manuals/CHAT.html#FalseStart_Scope">CHAT manual section on this topic...</a>
          </xs:documentation>
        </xs:annotation>
      </xs:enumeration>
      <xs:enumeration value="mor exclude">
        <xs:annotation xmlns="http://www.w3.org/1999/xhtml">
          <xs:documentation>[e]</xs:documentation>
          <xs:documentation>
            <a href="https://talkbank.org/0info/manuals/CHAT.html#MorExclude_Scope">CHAT manual section on this topic...</a>
          </xs:documentation>
        </xs:annotation>
      </xs:enumeration>
    </xs:restriction>
  </xs:simpleType>
</xs:attribute>
Attribute overlap / @index
Namespace No namespace
Annotations
Integer label to distinguish among different overlaps over the same text.
Type xs:positiveInteger
Properties
use optional
Used by
Element overlap
Source
<xs:attribute name="index" type="xs:positiveInteger" use="optional">
  <xs:annotation xmlns="http://www.w3.org/1999/xhtml">
    <xs:documentation>Integer label to distinguish among different overlaps over the same text.</xs:documentation>
    <xs:documentation>
      <a href="https://talkbank.org/0info/manuals/CHAT.html#Overlaps">CHAT manual section on this topic...</a>
    </xs:documentation>
  </xs:annotation>
</xs:attribute>
Attribute overlap / @type
Namespace No namespace
Type restriction of xs:string
Properties
use required
Facets
enumeration overlap follows
[>]
enumeration overlap precedes
[<]
Used by
Element overlap
Source
<xs:attribute name="type" use="required">
  <xs:simpleType>
    <xs:restriction base="xs:string">
      <xs:enumeration value="overlap follows">
        <xs:annotation xmlns="http://www.w3.org/1999/xhtml">
          <xs:documentation>[>]</xs:documentation>
          <xs:documentation>
            <a href="https://talkbank.org/0info/manuals/CHAT.html#OverlapFollows_Scope">CHAT manual section on this topic...</a>
          </xs:documentation>
        </xs:annotation>
      </xs:enumeration>
      <xs:enumeration value="overlap precedes">
        <xs:annotation xmlns="http://www.w3.org/1999/xhtml">
          <xs:documentation>[<]</xs:documentation>
          <xs:documentation>
            <a href="https://talkbank.org/0info/manuals/CHAT.html#OverlapPrecedes_Scope">CHAT manual section on this topic...</a>
          </xs:documentation>
        </xs:annotation>
      </xs:enumeration>
    </xs:restriction>
  </xs:simpleType>
</xs:attribute>
Attribute ga / @type
Namespace No namespace
Type groupAnnotationTypeType
Properties
content simple
Facets
enumeration alternative
[=? text]
enumeration comments
[% text]
enumeration explanation
[= text]
enumeration paralinguistics
[=! text]
Used by
Element ga
Source
<xs:attribute name="type" type="groupAnnotationTypeType"/>
Attribute s / @type
Namespace No namespace
Type restriction of xs:string
Properties
use required
Facets
enumeration semicolon
;
enumeration colon
:
enumeration clause delimiter
[c] clause-delimiter;
enumeration rising to high
enumeration rising to mid
enumeration level
enumeration falling to mid
enumeration falling to low
enumeration unmarked ending
enumeration uptake
Used by
Element s
Source
<xs:attribute name="type" use="required">
  <xs:simpleType>
    <xs:restriction base="xs:string">
      <xs:enumeration value="semicolon">
        <xs:annotation xmlns="http://www.w3.org/1999/xhtml">
          <xs:documentation>;</xs:documentation>
          <xs:documentation>
            <a href="https://talkbank.org/0info/manuals/CHAT.html#Semicolon">CHAT manual section on this topic...</a>
          </xs:documentation>
        </xs:annotation>
      </xs:enumeration>
      <xs:enumeration value="colon">
        <xs:annotation xmlns="http://www.w3.org/1999/xhtml">
          <xs:documentation>:</xs:documentation>
          <xs:documentation>
            <a href="https://talkbank.org/0info/manuals/CHAT.html#Colon">CHAT manual section on this topic...</a>
          </xs:documentation>
        </xs:annotation>
      </xs:enumeration>
      <xs:enumeration value="clause delimiter">
        <xs:annotation xmlns="http://www.w3.org/1999/xhtml">
          <xs:documentation>[c] clause-delimiter;</xs:documentation>
          <xs:documentation>
            <a href="https://talkbank.org/0info/manuals/CHAT.html#ClauseDelimiter_Scope">CHAT manual section on this topic...</a>
          </xs:documentation>
        </xs:annotation>
      </xs:enumeration>
      <xs:enumeration value="rising to high">
        <xs:annotation xmlns="http://www.w3.org/1999/xhtml">
          <xs:documentation></xs:documentation>
          <xs:documentation>
            <a href="https://talkbank.org/0info/manuals/CHAT.html#RisingToHigh">CHAT manual section on this topic...</a>
          </xs:documentation>
        </xs:annotation>
      </xs:enumeration>
      <xs:enumeration value="rising to mid">
        <xs:annotation xmlns="http://www.w3.org/1999/xhtml">
          <xs:documentation></xs:documentation>
          <xs:documentation>
            <a href="https://talkbank.org/0info/manuals/CHAT.html#RisingToMid">CHAT manual section on this topic...</a>
          </xs:documentation>
        </xs:annotation>
      </xs:enumeration>
      <xs:enumeration value="level">
        <xs:annotation xmlns="http://www.w3.org/1999/xhtml">
          <xs:documentation></xs:documentation>
          <xs:documentation>
            <a href="https://talkbank.org/0info/manuals/CHAT.html#Level">CHAT manual section on this topic...</a>
          </xs:documentation>
        </xs:annotation>
      </xs:enumeration>
      <xs:enumeration value="falling to mid">
        <xs:annotation xmlns="http://www.w3.org/1999/xhtml">
          <xs:documentation></xs:documentation>
          <xs:documentation>
            <a href="https://talkbank.org/0info/manuals/CHAT.html#FallingToMid">CHAT manual section on this topic...</a>
          </xs:documentation>
        </xs:annotation>
      </xs:enumeration>
      <xs:enumeration value="falling to low">
        <xs:annotation xmlns="http://www.w3.org/1999/xhtml">
          <xs:documentation></xs:documentation>
          <xs:documentation>
            <a href="https://talkbank.org/0info/manuals/CHAT.html#FallingToLow">CHAT manual section on this topic...</a>
          </xs:documentation>
        </xs:annotation>
      </xs:enumeration>
      <xs:enumeration value="unmarked ending">
        <xs:annotation xmlns="http://www.w3.org/1999/xhtml">
          <xs:documentation></xs:documentation>
          <xs:documentation>
            <a href="https://talkbank.org/0info/manuals/CHAT.html#UnmarkedEnding">CHAT manual section on this topic...</a>
          </xs:documentation>
        </xs:annotation>
      </xs:enumeration>
      <xs:enumeration value="uptake">
        <xs:annotation xmlns="http://www.w3.org/1999/xhtml">
          <xs:documentation></xs:documentation>
          <xs:documentation>
            <a href="https://talkbank.org/0info/manuals/CHAT.html#Uptake">CHAT manual section on this topic...</a>
          </xs:documentation>
        </xs:annotation>
      </xs:enumeration>
    </xs:restriction>
  </xs:simpleType>
</xs:attribute>
Attribute tagMarker / @type
Namespace No namespace
Type restriction of xs:string
Properties
use required
Facets
enumeration comma
,
enumeration tag
enumeration vocative
Used by
Element tagMarker
Source
<xs:attribute name="type" use="required">
  <xs:simpleType>
    <xs:restriction base="xs:string">
      <xs:enumeration value="comma">
        <xs:annotation xmlns="http://www.w3.org/1999/xhtml">
          <xs:documentation>,</xs:documentation>
          <xs:documentation>
            <a href="https://talkbank.org/0info/manuals/CHAT.html#Comma">CHAT manual section on this topic...</a>
          </xs:documentation>
        </xs:annotation>
      </xs:enumeration>
      <xs:enumeration value="tag">
        <xs:annotation xmlns="http://www.w3.org/1999/xhtml">
          <xs:documentation></xs:documentation>
          <xs:documentation>
            <a href="https://talkbank.org/0info/manuals/CHAT.html#Tag_Satellite_Marker">CHAT manual section on this topic...</a>
          </xs:documentation>
          <xs:documentation>
            <a href="https://talkbank.org/0info/manuals/MOR.html#MorphologicalTagMarker_Tag">MOR manual section on this topic...</a>
          </xs:documentation>
        </xs:annotation>
      </xs:enumeration>
      <xs:enumeration value="vocative">
        <xs:annotation xmlns="http://www.w3.org/1999/xhtml">
          <xs:documentation></xs:documentation>
          <xs:documentation>
            <a href="https://talkbank.org/0info/manuals/CHAT.html#Vocative_Satellite_Marker">CHAT manual section on this topic...</a>
          </xs:documentation>
          <xs:documentation>
            <a href="https://talkbank.org/0info/manuals/MOR.html#MorphologicalTagMarker_Vocative">MOR manual section on this topic...</a>
          </xs:documentation>
        </xs:annotation>
      </xs:enumeration>
    </xs:restriction>
  </xs:simpleType>
</xs:attribute>
Attribute nonvocal / @type
Namespace No namespace
Annotations
Either begin, end, or simple.
Type beginEndSimpleType
Properties
use required
Facets
enumeration begin
Begin delimited material
enumeration end
End delimited material
enumeration simple
Begin and end delimited material (degenerate case)
Used by
Element nonvocal
Source
<xs:attribute name="type" type="beginEndSimpleType" use="required">
  <xs:annotation xmlns="http://www.w3.org/1999/xhtml">
    <xs:documentation>Either begin, end, or simple.</xs:documentation>
    <xs:documentation>
      <a href="https://talkbank.org/0info/manuals/CHAT.html#LongNonverbalEvent">CHAT manual section on this topic...</a>
    </xs:documentation>
  </xs:annotation>
</xs:attribute>
Attribute a / @flavor
Namespace No namespace
Annotations
Open-ended user-specifiable annotation subtype.
Type nonemptyStringType
Properties
use optional
Facets
minLength 1
Used by
Element a
Source
<xs:attribute name="flavor" type="nonemptyStringType" use="optional">
  <xs:annotation xmlns="http://www.w3.org/1999/xhtml">
    <xs:documentation>Open-ended user-specifiable annotation subtype.</xs:documentation>
    <xs:documentation>
      <a href="https://talkbank.org/0info/manuals/CHAT.html#User_Tier">CHAT manual section on this topic...</a>
    </xs:documentation>
  </xs:annotation>
</xs:attribute>
Attribute a / @type
Namespace No namespace
Type annotationTypeType
Properties
content simple
Facets
enumeration addressee
%add
enumeration actions
%act
enumeration alternative
%alt
enumeration coding
%cod; general purpose coding
enumeration cohesion
%coh; cohesion tier
enumeration comments
%com; comments by investigator
enumeration english translation
%eng
enumeration errcoding
%err; error coding
enumeration explanation
%exp; [= text]
enumeration flow
%flo
enumeration facial
%fac
enumeration target gloss
%gls
enumeration gesture
%gpx
enumeration intonation
%int
enumeration orthography
%ort
enumeration paralinguistics
%par:
enumeration SALT
%def; on the main line, not recommended
enumeration situation
%sit
enumeration speech act
%spa
enumeration time stamp
%tim
enumeration extension
Arbitrary annotation of the form %xfoo, intended as an extension mechanism for the user.
Used by
Element a
Source
<xs:attribute name="type" type="annotationTypeType"/>
Attribute a / @who
Namespace No namespace
Annotations
Allows for identification of a user who made this annotation. (Not currently supported in CHAT.)
Type nonemptyStringType
Properties
use optional
Facets
minLength 1
Used by
Element a
Source
<xs:attribute name="who" type="nonemptyStringType" use="optional">
  <xs:annotation xmlns="http://www.w3.org/1999/xhtml">
    <xs:documentation>Allows for identification of a user who made this annotation. (Not currently supported in CHAT.)</xs:documentation>
  </xs:annotation>
</xs:attribute>
Attribute u / @who
Namespace No namespace
Annotations
The speaker of the utterance.
Type speakerID
Type hierarchy
Properties
use required
Facets
minLength 1
Used by
Element u
Source
<xs:attribute name="who" type="speakerID" use="required">
  <xs:annotation xmlns="http://www.w3.org/1999/xhtml">
    <xs:documentation>The speaker of the utterance.</xs:documentation>
    <xs:documentation>
      <a href="https://talkbank.org/0info/manuals/CHAT.html#Utterance_Speaker_Code">CHAT manual section on this topic...</a>
    </xs:documentation>
  </xs:annotation>
</xs:attribute>
Attribute u / @uID
Namespace No namespace
Annotations
A unique ID is provided for each utterance in a transcript, for use by tools. Note that the text format of CHAT does not currently support this, and CLAN does not know about it.
Type xs:ID
Properties
use required
Used by
Element u
Source
<xs:attribute name="uID" type="xs:ID" use="required">
  <xs:annotation xmlns="http://www.w3.org/1999/xhtml">
    <xs:documentation>A unique ID is provided for each utterance in a transcript, for use by tools. Note that the text format of CHAT does not currently support this, and CLAN does not know about it.</xs:documentation>
    <xs:documentation>
      <a href="https://talkbank.org/0info/manuals/CHAT.html#Utterance_ID">CHAT manual section on this topic...</a>
    </xs:documentation>
  </xs:annotation>
</xs:attribute>
Attribute CHAT / @Version
Namespace No namespace
Annotations
Version of the XML Schema this transcript was created for.
Type nonemptyStringType
Properties
use required
Facets
minLength 1
Used by
Element CHAT
Source
<xs:attribute name="Version" type="nonemptyStringType" use="required">
  <xs:annotation xmlns="http://www.w3.org/1999/xhtml">
    <xs:documentation>Version of the XML Schema this transcript was created for.</xs:documentation>
    <xs:documentation>
      <a href="https://talkbank.org/0info/manuals/CHAT.html#Version">CHAT manual section on this topic...</a>
    </xs:documentation>
  </xs:annotation>
</xs:attribute>
Attribute CHAT / @Date
Namespace No namespace
Annotations
Date of transcription. Note that there can only be one date. A session spread out over multiple dates must be split into multiple CHAT transcripts.
Type xs:date
Properties
use optional
Used by
Element CHAT
Source
<xs:attribute name="Date" type="xs:date" use="optional">
  <xs:annotation xmlns="http://www.w3.org/1999/xhtml">
    <xs:documentation>Date of transcription. Note that there can only be one date. A session spread out over multiple dates must be split into multiple CHAT transcripts.</xs:documentation>
    <xs:documentation>
      <a href="https://talkbank.org/0info/manuals/CHAT.html#Date_Header">CHAT manual section on this topic...</a>
    </xs:documentation>
  </xs:annotation>
</xs:attribute>
Attribute CHAT / @Corpus
Namespace No namespace
Annotations
Every transcript must be part of a corpus.
Type nonemptyStringType
Properties
use required
Facets
minLength 1
Used by
Element CHAT
Source
<xs:attribute name="Corpus" type="nonemptyStringType" use="required">
  <xs:annotation xmlns="http://www.w3.org/1999/xhtml">
    <xs:documentation>Every transcript must be part of a corpus.</xs:documentation>
    <xs:documentation>
      <a href="https://talkbank.org/0info/manuals/CHAT.html#Corpus_Field">CHAT manual section on this topic...</a>
    </xs:documentation>
  </xs:annotation>
</xs:attribute>
Attribute CHAT / @Videos
Namespace No namespace
Annotations
The transcript may be associated with at most one media file.
Type videosType
Properties
content simple
Used by
Element CHAT
Source
<xs:attribute name="Videos" type="videosType">
  <xs:annotation xmlns="http://www.w3.org/1999/xhtml">
    <xs:documentation>The transcript may be associated with at most one media file.</xs:documentation>
    <xs:documentation>
      <a href="https://talkbank.org/0info/manuals/CHAT.html#VideosHeader">CHAT manual section on this topic...</a>
    </xs:documentation>
  </xs:annotation>
</xs:attribute>
Attribute CHAT / @Media
Namespace No namespace
Annotations
The transcript may be associated with at most one media URI.
Type mediaRefType
Properties
content simple
Used by
Element CHAT
Source
<xs:attribute name="Media" type="mediaRefType">
  <xs:annotation xmlns="http://www.w3.org/1999/xhtml">
    <xs:documentation>The transcript may be associated with at most one media URI.</xs:documentation>
    <xs:documentation>
      <a href="https://talkbank.org/0info/manuals/CHAT.html#Media_Header">CHAT manual section on this topic...</a>
    </xs:documentation>
  </xs:annotation>
</xs:attribute>
Attribute CHAT / @Mediatypes
Namespace No namespace
Annotations
The transcript may be associated with at most one media file.
Type mediaTypesType
Properties
content simple
Used by
Element CHAT
Source
<xs:attribute name="Mediatypes" type="mediaTypesType">
  <xs:annotation xmlns="http://www.w3.org/1999/xhtml">
    <xs:documentation>The transcript may be associated with at most one media file.</xs:documentation>
    <xs:documentation>
      <a href="https://talkbank.org/0info/manuals/CHAT.html#Media_Types">CHAT manual section on this topic...</a>
    </xs:documentation>
  </xs:annotation>
</xs:attribute>
Attribute CHAT / @Lang
Namespace No namespace
Annotations
The main languages used in the transcript. (Other languages used only in specific words do not need to be listed.)
Type languagesType
Properties
use required
Used by
Element CHAT
Source
<xs:attribute name="Lang" type="languagesType" use="required">
  <xs:annotation xmlns="http://www.w3.org/1999/xhtml">
    <xs:documentation>The main languages used in the transcript. (Other languages used only in specific words do not need to be listed.)</xs:documentation>
    <xs:documentation>
      <a href="https://talkbank.org/0info/manuals/CHAT.html#Languages_Header">CHAT manual section on this topic...</a>
    </xs:documentation>
    <xs:documentation>
      <a href="https://talkbank.org/0info/manuals/CHAT.html#Language_Field">CHAT manual section on this topic...</a>
    </xs:documentation>
  </xs:annotation>
</xs:attribute>
Attribute CHAT / @Options
Namespace No namespace
Type optionsType
Properties
content simple
Used by
Element CHAT
Source
<xs:attribute name="Options" type="optionsType"/>
Attribute CHAT / @DesignType
Namespace No namespace
Annotations
Type nonemptyStringType
Properties
content simple
Facets
minLength 1
Used by
Element CHAT
Source
<xs:attribute name="DesignType" type="nonemptyStringType">
  <xs:annotation xmlns="http://www.w3.org/1999/xhtml">
    <xs:documentation>Design type</xs:documentation>
    <xs:documentation>
      <a href="https://talkbank.org/0info/manuals/CHAT.html#Types_Header">CHAT manual section on this topic...</a>
    </xs:documentation>
  </xs:annotation>
</xs:attribute>
Attribute CHAT / @ActivityType
Namespace No namespace
Annotations
Type nonemptyStringType
Properties
content simple
Facets
minLength 1
Used by
Element CHAT
Source
<xs:attribute name="ActivityType" type="nonemptyStringType">
  <xs:annotation xmlns="http://www.w3.org/1999/xhtml">
    <xs:documentation>Activity type</xs:documentation>
    <xs:documentation>
      <a href="https://talkbank.org/0info/manuals/CHAT.html#Types_Header">CHAT manual section on this topic...</a>
    </xs:documentation>
  </xs:annotation>
</xs:attribute>
Attribute CHAT / @GroupType
Namespace No namespace
Annotations
Type nonemptyStringType
Properties
content simple
Facets
minLength 1
Used by
Element CHAT
Source
<xs:attribute name="GroupType" type="nonemptyStringType">
  <xs:annotation xmlns="http://www.w3.org/1999/xhtml">
    <xs:documentation>Group type</xs:documentation>
    <xs:documentation>
      <a href="https://talkbank.org/0info/manuals/CHAT.html#Types_Header">CHAT manual section on this topic...</a>
    </xs:documentation>
  </xs:annotation>
</xs:attribute>
Attribute CHAT / @Colorwords
Namespace No namespace
Annotations
Information about text color mappings for use by the CLAN editor.
Type nonemptyStringType
Properties
content simple
Facets
minLength 1
Used by
Element CHAT
Source
<xs:attribute name="Colorwords" type="nonemptyStringType">
  <xs:annotation xmlns="http://www.w3.org/1999/xhtml">
    <xs:documentation>Information about text color mappings for use by the CLAN editor.</xs:documentation>
    <xs:documentation>
      <a href="https://talkbank.org/0info/manuals/CHAT.html#ColorWords_Header">CHAT manual section on this topic...</a>
    </xs:documentation>
  </xs:annotation>
</xs:attribute>
Attribute CHAT / @Window
Namespace No namespace
Annotations
Information about window size and placement for use by the CLAN editor.
Type nonemptyStringType
Properties
content simple
Facets
minLength 1
Used by
Element CHAT
Source
<xs:attribute name="Window" type="nonemptyStringType">
  <xs:annotation xmlns="http://www.w3.org/1999/xhtml">
    <xs:documentation>Information about window size and placement for use by the CLAN editor.</xs:documentation>
    <xs:documentation>
      <a href="https://talkbank.org/0info/manuals/CHAT.html#Window_Header">CHAT manual section on this topic...</a>
    </xs:documentation>
  </xs:annotation>
</xs:attribute>
Attribute CHAT / @PID
Namespace No namespace
Annotations
The PID for the document.
Type nonemptyStringType
Properties
content simple
Facets
minLength 1
Used by
Element CHAT
Source
<xs:attribute name="PID" type="nonemptyStringType">
  <xs:annotation xmlns="http://www.w3.org/1999/xhtml">
    <xs:documentation>The PID for the document.</xs:documentation>
    <xs:documentation>
      <a href="https://talkbank.org/0info/manuals/CHAT.html#PID_Header">CHAT manual section on this topic...</a>
    </xs:documentation>
  </xs:annotation>
</xs:attribute>
Attribute CHAT / @Font
Namespace No namespace
Annotations
The font to be used for display in the CLAN editor.
Type nonemptyStringType
Properties
content simple
Facets
minLength 1
Used by
Element CHAT
Source
<xs:attribute name="Font" type="nonemptyStringType">
  <xs:annotation xmlns="http://www.w3.org/1999/xhtml">
    <xs:documentation>The font to be used for display in the CLAN editor.</xs:documentation>
    <xs:documentation>
      <a href="https://talkbank.org/0info/manuals/CHAT.html#Font_Header">CHAT manual section on this topic...</a>
    </xs:documentation>
  </xs:annotation>
</xs:attribute>